
Visualizing Design Evolution: From Prompts to Interactive Experiences

![]()


Part 1: AI Workflow Development Using Studio Briefs
1. Text Prompts and Workflows
2. Refined Images
3. Style Transfer Renders
4. Animated Sequence
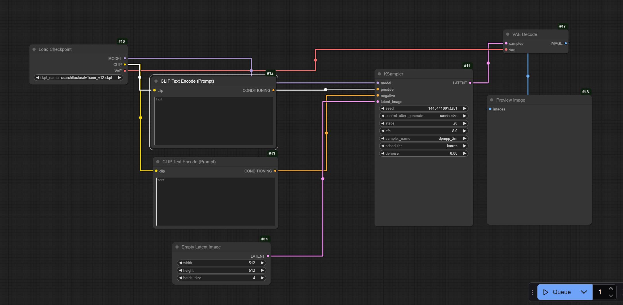
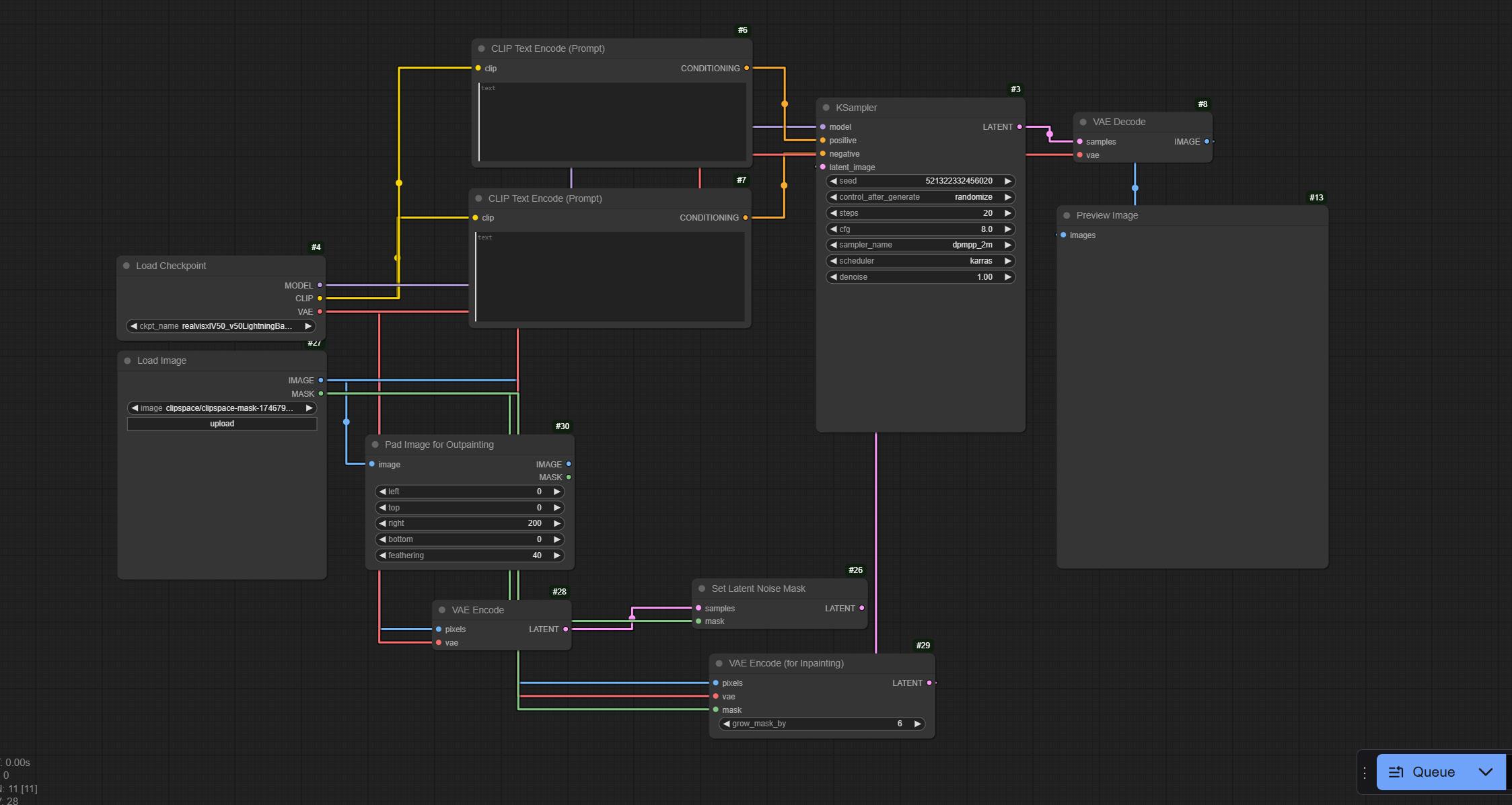
Part 2: Typology-Based Workflow Development , ComfyUI Workflows
1. Documented workflows for different typologies
2. Generated Alternatives
Part 3: Idea Boards and Collages- Midjourney
Part 4: Image-to-3D Workflow
ComfyUI-generated design workflows, refined renders, style-transferred visuals, and animated sequences showcasing design evolution.

Prompt: Wellness, Information Centre, Lush green hills, forests, river, Laterite, bamboo, terrcotta, Goan-Portuguese heritage, Open courtyards, water elements; Natural light, ventilation Yoga, meditation, therapy rooms, Eco-centric, sustainable design, Hilltop, riverside, treehouse






with different checkpoints
Prompt: IIM Indore Campus, Set on a scenic hilltop, the 193-acre masterplan includes staff and student housing within an integrated residential zone. The design features open spaces, courtyards, and pathways, with contemporary institutional architecture that incorporates sustainable materials and passive design principles. The circulation, orientation, and topography are thoughtfully considered to enhance the campus experience. Housing clusters are designed with strategic stacking and fenestration to promote natural light and ventilation.






with different checkpoints
Prompt: Hire rise building with shopping mall of 4 floors and office building for the rest. office floors with additional setback. Terracotta tiles for the corners and glass facade. Fenestrations made with steel. Trees, people. Green balconies






with different checkpoints






sunset pink orange gradient sky with clouds and sun
sunset cloudy sky with warm tones




skylight in the bamboo structure circular shape add realistic trees, merging into a forest


















Scan the QR code to view the animations
Prompt: Brutalist architecture, Massive concrete structures, Monolithic forms, exposed textures, Angular, geometric designs, Heavy shadow play, Urban context, dense environment, Raw, unfinished surfaces, Stark, imposing presence

Prompt: Modern brutalism with concrete façades featuring sharp lines, a dynamic interplay of light and shadow, open plazas, elevated pathways, bold large-scale forms, integration with urban greenery, and a vertical and horizontal volumetric balance, creating a rugged yet functional aesthetic.

Prompt: Futuristic brutalist pavilion in the middle of a desert
Minimalistic, large concrete spans
Sculptural elements

Prompt: A modernist architecture bungalow featuring clean lines, open floor plans, minimalistic design, the use of glass, steel, and reinforced concrete, functional spaces with seamless flow, balanced horizontal and vertical planes, with large windows, integrated into natural surroundings.
Prompt: A mid-century modern style bungalow with flat roofs, large overhangs, floor-to-ceiling glass panels, indoor-outdoor living connection, a neutral color palette with organic textures, geometric forms, functional simplicity, expansive open spaces, minimalist furniture.



Prompt: A futuristic cityscape at night with sleek, ultra-modern skyscrapers featuring dynamic forms, neon lighting accents, holographic projections, high-tech materials like glass, steel, and carbon composites, elevated skybridges connecting towers, smart sustainable urban planning, dense vertical gardens, green terraces, and a sci-fi inspired skyline with floating platforms.

Prompt: A daytime futuristic urban environment with organic-shaped skyscrapers influenced by biomimicry, self-sustaining ecosystems integrated into architecture, transparent solar panels, wind turbines on facades, multi-level transportation systems, flying vehicles, vast public spaces, lush vertical greenery, and advanced infrastructure blending seamlessly into nature, creating a clean, utopian atmosphere.

Prompt: A post-apocalyptic futuristic city with towers featuring modular, adaptive structures, resilient architecture for harsh climates, urban layers of underground and elevated living spaces, sci-fi design elements, robotic construction units, and high-density, compact living hubs.

Prompt: A post-apocalyptic underwater settlement built from salvaged materials and advanced composites, featuring dome structures partially covered in seaweed and barnacles, submerged bridges connecting modules, scattered lights illuminating the dark ocean floor, aquatic farming and oxygen generation systems, marine life coexisting with futuristic habitats, and a mysterious, moody deep-sea atmosphere.
Use of different checkpoint models to generate variations.



Prompt: An ultra-modern pavilion with flowing organic shapes, translucent materials, dynamic lighting, interactive technology displays, floating above a reflective pool to enhance its visual impact, exuding a minimalist yet futuristic ambiance with clean, smooth textures.
Prompt: A futuristic urban plaza by a water body with integrated green roofs, vertical gardens, solar-powered streetlights, multi-level terraces, a central gathering space with a digital art installation, surrounded by mixed-use skyscrapers with transparent facades, featuring clean design, open walkways, and vibrant social interactions.
Prompt: A European-style urban square in a historic city with cobblestone pavements, a central monument, cafes with outdoor seating, lush flower beds, solar streetlights, children playing, artists sketching, a water feature, and framed by ornate historic facades, all bathed in golden hour sunlight.



Prompt: A biomimicry-inspired pavilion resembling a tree canopy, featuring modular parametric patterns, perforated panels for light play, integrated solar panels, suspended seating pods, and interactive spaces, set in lush greenery with water elements, illuminated ethereally at dusk using experimental lightweight composites.

Prompt: An experimental pavilion with geometric fractal forms, a crystalline structure, reflective surfaces creating a kaleidoscopic effect, suspended with transparent glass pathways, immersive interiors with projections and holograms, set in an urban plaza blending natural and industrial elements, exuding a bright, futuristic aesthetic.
Use of different checkpoints, and LORAs


Prompt: A stunning modern minimalist villa with sleek white concrete walls, large floor-to-ceiling glass panels, and a floating cantilevered roof. The villa is surrounded by landscape o and reflecting pools. The warm golden hour light casts soft shadows, enhancing the clean lines and geometric forms. The scene features a dramatic contrast between the raw concrete texture and the smooth glass surfaces

Prompt: Architectural photography of a spacious Scandinavian-style loft apartment in soft natural light. Light oak flooring, minimalist furniture, and a warm neutral color palette. A living space with a modern fireplace, an open kitchen, a mezzanine bedroom overlooking the area below. The large windows, textures of wood, linen, and metal.
Prompt: Architectural photography of a futuristic skyscraper with a parametric glass façade reflecting the vibrant cityscape below. The dynamic LED-lit exterior creates a mesmerizing visual effect at dusk, with a high-speed drone perspective capturing the interplay of reflections, structural details, and surrounding urban elements.








Diverse design variations with multiple perspectives, contexts, styles, and collages integrating supporting drawings.
Prompt: A brutalist interior space with high ceilings, raw concrete walls, exposed structural beams, minimalist furniture blending in with the structure, dramatic natural light filtering through narrow vertical slits in the walls, polished concrete floors with soft reflections, and a sense of modern minimalism, detailed, ultra-realistic, a balance of starkness and subtle warmth --ar 3:4
Prompt: a brutalist pavilion in the middle of new york city with other tall buildings in the surrounding. A grand, imposing structure with dramatic natural lighting casting long shadows. Column and beam structure which acts as an exhibition space, with a big open space in the front and a lot of pedestrian movement. Golden hour sunlight falling directly on this structure, keeping the background buildings in indirect lighting. --ar 3:4


Prompt: A monumental brutalist public library with massive concrete forms, deep-set windows, and heavy overhangs. The setting is an urban plaza with people interacting with the structure, emphasizing its civic role. The perspective highlights the texture of raw concrete, sharp shadows, and light reflecting off water features in the foreground. Integrated seamlessly with no background only linework into a collage are floor plans, an elevation showcasing the imposing façade, and a sectional view cutting through the library’s atrium, rendered in a realistic yet dramatic style --ar 3:4

Prompt: An iconic modernist residential building in a dense urban setting, featuring clean lines, large glass windows, and cantilevered balconies. Surrounding context includes vibrant city streets with trees, people walking, and cars. Rendered in a photorealistic perspective with detailed textures of concrete, steel, and glass. Soft sunlight casts shadows to highlight the building’s form. --ar 3:4

Prompt: A modernist interior space with an open-plan layout, seamless connection between indoor and outdoor areas through floor-to-ceiling glass walls, mid-century modern furniture in warm neutral tones, polished concrete flooring, a floating staircase, and natural light streaming through skylights, detailed textures, soft shadows, contemporary and inviting ambiance, ultra-realistic --ar 3:4
Prompt: A professional architectural presentation board showcasing a modernist building design, including perspectives, floor plans, sections, and elevations, clean minimalist layout with a monochrome color palette and subtle accents of pastel blue, crisp text and labels, high clarity and detail, professional graphic design aesthetic. render of the building in the centre with the drawings around the render --ar 3:4


Prompt: A futuristic city on Mars with flying vehicles and parking stations on balconies of buildings. Buildings interconnected by elevated sky bridges and aerial transportation systems, sci-fi atmosphere, inspired by a utopian vision --ar 3:4
Prompt: A futuristic megastructure representing a vertical city, composed of interlocking towers with glowing glass façades, illuminated skybridges, and drone traffic. a high-tech crystalline design with sharp, angular forms, a modular stacked design inspired by shipping containers, and a parametric design with flowing, grid-like structures. a bustling nighttime cityscape in the background with building heights less than this one. Glass and steel as the materials. Very minimum trees. --ar 3:4


Prompt: A futuristic skyscraper design presentation board, showcasing a skyscraper with a green facade and balconies. Surrounding this render are detailed sketches of the building’s organic geometry, sustainable features, technical drawings and innovative materials, integrated with plans, sections, exploded axonometric views, and contextual cityscape visuals, a sleek and modern layout with clean lines, subtle colors, high-resolution, professional design aesthetic. --ar 3:4



Prompt: An underwater city in the distant future, seen from an elevated perspective, with transparent buildings built into the ocean floor. Lush coral gardens surround the city, while sleek, futuristic vehicles glide through the water. Soft lighting filters through the ocean above, casting a serene glow. Large schools of fish swim among the city’s architecture. A blend of sci-fi and natural elements, creating a sense of harmony between technology and the sea. ar 3:4
Prompt: A sustainable underwater city designed to coexist with marine ecosystems, featuring floating solar farms, algae-powered energy systems, and living walls that encourage coral growth. Architectural Collage include aerial views, exploded axonometric illustrations of sustainable systems, plans of residential units, and photorealistic renders of daily life underwater around the main realistic render with clean white lines
Prompt: Create a competition entry presentation board of an underwater city with multiple buildings. Soft golden hour sunlight seeps through the water and creates a natural lighting scene. Surrounding this render are detailed sketches of the building’s geometry, features, technical drawings and innovative materials, integrated with plans, sections, exploded axonometric views, and contextual visuals, a sleek and modern layout with clean and sharp lines, subtle colors, high-resolution, professional design aesthetic. ar 3:4

Prompt: An urban square in front of the eiffel tower in paris. Open spaces and small pavilions to house exhibitions. Interactive spaces with people relaxing as well as people passing by. Golden hour sunlight, casting warm reflections. surroundings in a paler tone while the urban square to receive direct golden hour sunlight, thus illuminating the space. Subtle colours, high resolution, realistic



Prompt: A timeless urban plaza with classical architecture, surrounded by grand stone columns, large arches, and stately fountains. The open space is filled with pedestrians and outdoor cafes, with cobblestone streets and benches for seating. The plaza is in the center of a historic district, with surrounding buildings showcasing traditional materials like brick and limestone. The scene is set during the golden hour, with warm light illuminating. The atmosphere is serene and inviting, with a sense of grandeur and heritage. The urban plaza as an architectural sketch style with the surroundings appearing realistic
Prompt: A design presentation board, showcasing an urban plaza next to a river with various activities taking place along the riverside. Surrounding this render are detailed sketches of the cross sections at different intervals highlighting the various sections along the spine, technical drawings and innovative materials, integrated with plans, sections, exploded axonometric views, and contextual cityscape visuals, a sleek and modern layout with clean lines, subtle colors, high-resolution, professional design aesthetic. ar 3:4
Prompt: a futuristic and sleek pavilion in front of the gateway of india, highlighting the contrast in the two structures. the pavilion is made of glass and steel framework and houses a small musuem inside. people inside the pavilion looking at the exhibition and people outside shown in blur to portray movement of people over time. Sunset time with warm lights illuminating the pavilion as well as the surroundings.



Prompt: A futuristic pavilion on a snow laden piece of land with the backdrop of snowy mountains set in switzerland. An organic experimental pavilion made of glass and steel framework with people interacting with the space. dull tones for the background, and the pavilion in focus. he pavilion’s fluid shape is inspired by organic forms, with transparent surfaces that blend seamlessly with the surrounding landscape. The mood is innovative, futuristic, and engaging, with warm LED lighting creating a mesmerizing effect at night, highlighting the pavilion’s versatility and futuristic design. ar 3:4
Prompt: A futuristic pavilion with the backdrop of hills and forests. A sleek, geometric pavilion made of glass and steel framework with people interacting with the space. Earthy tones for the background, and the pavilion in focus. Surrounding this render are detailed sketches of the cross sections , technical drawings integrated with plans, sections, exploded axonometric views, s, a sleek and modern layout with clean lines, subtle colors, high-resolution, professional design aesthetic. ar 3:4
Prompt: architectural photography, shot of the exterior of a skyscraper, taken from an ants eye perspective follow rule of thirds and aligning of the lines. Designed by norman foster. material palattee is steel and glass. balanced natural lighting taken with Canon EOS 1200D, 50mm f/1.2 lens, balanced natural lighting. archdaily front page, award-winning design, ultra realistic, unreal render, 8k --ar 3:4
Prompt: Architectural photography, wide shot of a contemporary house embedded in a natural forest environment, exterior view focusing on the structure modern house with large glass windows and wooden frame, structure appears suspended over a lush, green undergrowth, natural lighting with sunlight filtering through trees, used camera is Sony α7R IV, paired with a Sony FE 24-70mm f/2.8 GM lens, set to an aperture of f/8 for optimal depth of field and sharpness, shutter speed of 1/125, finest image quality, high resolution, UHD, rich detailing --ar 3:4


Prompt: Architectural photography, shot of the interior of a bungalow, facing a courtyard with natural lighting, a small water body with corbusier chairs and a coffee table. Top floor overlooking the courtyard, with a walkway. beyond the courtyard is a forest. Designed by Geofferey Bawa. material palattee is exposed bricks and exposed concrete with lime plastered flooring and huge glass windows. wooden furniture. taken with Canon EOS 1200D, 50mm f/1.2 lens, balanced natural lighting. archdaily front page, award-winning design, ultra realistic, unreal render, 8k --ar 3:4







Digital 3D models generated with MESHY, featuring multiple views

Original image from midjourney



Views of generated 3d model

Final rendered 3d





This elective provided a comprehensive exploration of generative design techniques through structured assignments. ComfyUI, Midjourney and Meshy were some new softwares introduced throughout the course. It opened up new oppurtunities for learning something that is going to be the evident future in the field of architecture. Through generative design techniques like text-to-image, image-to-image transformations, style transfer, and interactive 3D modeling, I developed a deeper understanding of design ideation, narrative, and presentation. The process of curating designs across multiple media formats, from animations to high-quality renders, highlighted the importance of presentation and storytelling in design evolution. This elective not only enhanced my technical proficiency but also broadened my perspective on how AI-driven workflows can shape innovative architectural solutions. AI id used wisely can assist design generation in a constructive way

RHEA DESHMUKH
a21009.rhead@bnca.ac.in
