Interior Design Portfolio

Page 1


INTERIOR DESIGN PORTFOLIO

An observer, a feeler, a thinker, and a creator

- INSPIRATIONAL OBSERVATION - COMPASSIONATE FEELING

- FORWARD-LOOKING RESEARCH

- CRITICAL THINKING

- EVIDENCE-BASED DESIGN

Phone/ 912-710-2144

Email/ xw225099@gmail.com

LinkedIn/ www.linkedin.com/in/ xinyi-wang-2250tt

01 GENERATIONS HUB/ INTERGENERATIONAL LEARNING CENTER

A Dynamic and Role-Sharing Community that Contribute to Lifelong Learning for Multi Generations

This Intergenerational Learning Center addresses China's demographic shift by creating a dynamic interactive ecosystem based on the " Interconnectedness " concept. It fosters a vibrant, inclusive community where each generation plays multiple roles through ongoing reciprocity, valuing individual experiences and promoting continuous role exchange.

By integrating Chinese cultural aesthetic and comprehensive design approaches, the design ensures harmonious interplay between interconnected spaces and circulation paths. Ultimately, the center features adaptable, stimulating environments that support autonomy, social connection, cognitive well-being, and cultural continuity.

SITE AND BUILDING ANALYSIS

Site - Zhengzhou, China

Cardiovascular Hospital

Site Advantages

- Access to medical care

- Nature Integration

- Educational Participation

- Community Engagement

- Diverse Demographic

Ecological Park Tech Museum Zhengzhou, China

- Recreational Resources

Building - Forfatterhuset Kindergarten

Building Advantages

- Coherent yet varied space

- Intimate learning

- Sense of unity

- Efficient circulation

- Nature integration

RESEARCH FINDINGS

Demographic

Innovative Non-familial

Intergenerational Environments

Intergenerational Settings in China

Intergenerational

SemiStructured Interviews

The role of Intergenerational Interaction on Active Aging Generational Dynamics and Learning Opportunities in China

The importance of promoting non-familial continuous intergenerational learning

Promoting intergenerational role exchange and engagement to enhance cognitive wellbeing

Elderly-friendly Design in Third Place to Promote Intergenerational Interactions

Design for connectivity, accessibility, privacy, adatability, and nature engagement

Design for Cognitive Well-being in Third Place

Design approaches to stimulating and supportive environments

How can intergenerational environments in China be designed to foster nonfamilialintergenerational interaction, thereby enhancing cognitive health and socialconnectivity across multiple generations?

Qualitative Research

Questionnaire Survey

The Edlerly's Needs (Aged 55-77) Younger People's Needs (Aged 18-26)

Autonomy

Role engagement

Intergenerational communication

Nature integration

Project Drivers

Skill sharing

Learning exchanges

Cultural heritage

Attention restoration

Contextual Analysis Integrated Design Solutions

Social connection

Lifelong learning

Cultural identity

Nature engagemnt

Accessibility

Psychological design principles Biological design elements

Social experiences

USER ANALYSIS

BLOCK DIAGRAMS

The "Generations Hub" seamlessly guides visitors through a journey of engagement and discovery, rooted in extensive research to meet diverse user needs. From the welcoming lobby, pathways lead to interactive and reflective spaces—each fostering unique intergenerational connections and learning opportunities. Every element is crafted to encourage interactions that span generations, effectively addressing the cognitive and social aspirations of all users.

DESIGN CONCEPT

Concept Statement

The " Interconnectedness " concept aims to create a dynamic, interactive ecosystem where generations coexist, learn, and grow together. Designed to foster active aging, cognitive health, cultural continuity, and social connections, this innovative space facilitates role-based learning and mutual support. Central to this concept is the recognition that in a diverse and evolving community, each person is both teacher and student, giver and receiver.

Through adaptable, culturally sensitive environments enriched with biophilic elements, the center promotes engagement, continuity, mutuality, and wellness . This holistic approach aims to bridge non-familial generational divides, enhance well-being, and build a vibrant, inclusive community that honors the past while embracing the future.

Materials such as natural wood and soft acoustic fabrics are utilized to create a warm, inviting environment that also adheres to high sustainability and safety standards.

DINING AREA

CONCEPT DEVELOPMENT

SPATIALIZATION

CENTRAL ACCESS SYSTEM

The central circulation acts as a vital spine, much like a tree that nurtures its ecosystem, channeling dynamic interactions throughout the facility.

It connects diverse functional zones across three floors: the ground floor exhibition area that promotes cultural continuity and innovation; the second-floor planting area that fosters cooperative gardening, enhancing social bonds and holistic well-being; and the third-floor learning area which offers flexible seatings for reading, communication, and technology-driven education, supporting active aging and cognitive health.

Enhance Social Connections Across Generations

Promote Cultural Continuity and Innovation

COOKING WORKSHOP

The cooking workshop is a vibrant space where culinary traditions blend and generations connect. Here, elders share time-honored recipes while younger participants introduce modern techniques, fostering a collaborative environment.

An elevator ensures seamless physical connectivity to the dining area below, encouraging participants from different generations to come together, share culinary skills, and engage in meaningful exchanges.

DINING

AREA

The dining area unfolds with an open layout, where varied ceiling shapes and floor heights craft intimate, inviting spaces. Flexible furniture arrangements transform the area into a versatile hub for meetings, gaming, and dining, adapting to the needs of its users. The open-to-above ceiling creates a visual and spatial connection to the upper floor cooking workshop , inviting the aromas and chatter of culinary creativity to mingle below.

BAR AREA

Bar Millwork

Bar Area Elevation

The bar area supports social connections and intergenerational engagement by offering a versatile and inviting space for informal gatherings. With its cozy seating, elegant shelving, and warm lighting, it attracts both younger people and the elderly, creating a vibrant hub where conversations flow and connections are made.

Accessible bar counter

PLANTING AREA

The planting area is meticulously designed to promote wellness and a deep connection to nature, fostering a sense of selfsufficiency and environmental stewardship among users of all ages. It features vertical green walls and ADA-compliant potted plants that are easily accessible enabling participants to engage directly with the planting process. This space not only enhances physical and mental well-being through hands-on interaction with nature but also serves as a dynamic educational tool that teaches sustainable practices and encourages ecological awareness, making it a vital component in fostering a green, health-conscious community.

3

LEARNING AREA

The learning area is designed to enhance mutual learning and cognitive health by integrating educational exchanges and sensory stimulation with advanced technology. This adaptable space supports a variety of educational formats, from flexible learning opportunities to tech-driven learning experiences, making it an ideal setting for fostering intergenerational knowledge sharing and stimulating intellectual engagement in a dynamically configured environment.

PERFORMANCE SPACE

The performance space is a living stage of cultural continuity and cognitive engagement, where art and tradition intertwine. Soft materials embrace every note and word, creating an acoustic haven for the senses. The open-to-above design allows melodies and laughter to drift upward, mingling with the serene ambiance of the tea garden above.

Open steps and movable seating form a versatile amphitheater, welcoming both the elderly and the young. This harmonious setting nurtures intergenerational connections, where shared performances become shared memories, fostering a deep, communal bond through the universal language of art.

INDOOR TEA GARDEN

The tea garden, with its central round viewing area encircled by a bamboo grid and transparent fabric exudes a serene, Chinesestyle ambiance. Soft materials like carpet, mineral wool, and wallpaper ensure excellent acoustics, enveloping visitors in a cocoon of tranquility. Seamlessly connected to the upper floor performance area, this space allows guests to savor performances without disturbance while enjoying their tea.

The harmonious blend of traditional elements and acoustic comfort creates an idyllic haven for relaxation and cultural engagement, where every sip and sound fosters a deeper connection to heritage and serenity.

Level 1

Bathed in natural light , the library invites quiet reflection and immersive reading experiences . The integrated book storage and seating blend seamlessly into the environment, offering both comfort and convenience. At the center, a luminous " beacon of light" serves as a focal point, symbolizing the connection between generations.

Here, the elderly and the young find moments of introspection, shared stories, and personal retreat, fostering cognitive well-being and a profound sense of cultural continuity

02 WEAVING LAND/ ACADEMIC BUILDING

A personalized global community

This project endeavors to redefine the academic environment by designing innovative spaces tailored for the students and faculty of Savannah College of Art and Design (SCAD). With a vibrant community of 14,000 students - 25% of whom are international and 65% female. This diversity underscores the need for spaces that foster a sense of belonging and identity among its global constituents.

The primary objective is to cultivate a more dynamic, creative, and personalized learning and working environment through moving beyond the conventional grid layout typical of academic buildings that adapt to various needs. It promotes interactive and collaborative experiences while ensuring privacy and security. This approach not only caters to the unique requirements of SCAD's community but also sets a new standard for academic architecture, reflecting the university's commitment to innovation in art and design education.

SITE ANALYSIS

Savannah is the embodiment of the idyllic Southern city, with grand old mansions, green parks with fountains and huge moss-draped trees, and cobbled streets along the waterfront. The city's beguiling charm has shaped the inclusive and dynamic atmosphere of Savannah College of Art and Design (SCAD)

BUILDING ANALYSIS

Originally constructed as the Red Building of the Central of Georgia Railroad, Clark Hall was designed by Alfred Salom Eichberg and completed in 1887. SCAD saved the structures in 1988 and adapted them for use by the School of Building Arts It contains classrooms, critique spaces, homework labs, a materials library, a model shop, and a maker space.

CLIENT ANALYSIS

USER ANALYSIS

USER JOURNEY

To enhance the user experience, a detailed exploration of the daily challenges and opportunities faced by users at school is conducted. This investigation is pivotal in pinpointing and resolving critical issues, thereby shaping the guiding principles for design considerations.

Design Considerations

- Reconfigure the spatial layout to optimize storage, rest areas, and technical spaces, with a focus on user-centric design

- Transition away from the traditional grid layout to soften the divide between public and private spaces, introducing semi-private 'grey' zones that foster communication while maintaining privacy.

- Develop distinct gathering landmarks that enhance workplace interactivity and identity, while prioritizing safety and autonomy.

- Foster place attachment by creating a welcoming and vibrant interior ambiance, emphasizing an eclectic mix of materials and furnishings.

In-school activities : softwares learning & group disscussion

DESIGN CONCEPT

“Weaving land”

Weaving is a process of tailoring to the material. Different threads have different characteristics and it is how people use different weaving methods to bring out their uniqueness that is the key to creating beautiful fabrics.

SCAD is like a piece of creative fabric, that provides people with an eclectic, vibrant and sophisticated weaving experience. "Weaving Land" embodies the dedication to customizing education for each student's distinct talents, character, and passions. This philosophy promotes a bespoke educational experience, fostering both a sense of community and individual identity, creating a harmonious educational environment that resonates deeply with the SCAD community.

- Eclectic style
- Abundant furniture
- Old and new
- Core palette
- Mixed patterns
- Play with color
- Gallery wall
- Unexpected decors
- Worldly accents
- Unique aesthetic
- Disparate forms
- Creative freedom
- Relaxing atmosphere
- Contemporary and antique
- Eye-catching interior
COLOR PALETTE

CONCEPT INSPIRATION

ARCHITECTURE

"Mixing different visual elements"

Clark Hall features a hardfired red brick façade, stained glass transoms, and terra cotta ornamentation. Alfred Salom Eichberg planned buildings in eclectic styles with a special focus on the Romanesque Revival in red brick with ornate stonework trim.

CONTEXT

"Personalised global community"

- Global community

- Various collaboration

- Place attachment

- Creative passion

- Challenge yourself

- Stay independent

- Inclusive of everything

- Maintain uniqueness

MUSE

"Fabrics and craftsmanship"

Historically, fabric was originally intended to fulfil the function of carrying, as was interior space, to fulfil the function of sheltering. Nowadays, both fabrics and interior spaces are no longer just about satisfying people's functional needs, but more about their spiritual and aesthetic needs.

DESIGN METHOD

The Theory of Planned Behavior (TPB) posits that individual actions are guided by rational considerations, encompassing attitudes, subjective norms, and perceived control over behavior. These factors, often operating subtly in the background, shape the decision-making process (Ajzen, 2005).

HUMAN BEHAVIOR (THEORY)

WEAVING LAND (PRACTICE)

The design likens every individual to a thread. As people move, these threads interlace, forming a dynamic fabric where intersections symbolize communal gatherings. This movement generates circulation patterns, shaping pivotal experiences. The project is dedicated to unlocking human potential and fostering collaborative creativity through thoughtful design.

The spatial layout is directly inspired by the art of weaving, viewed through a graphical lens. The design extracts and interprets patterns from traditional weaving techniques, applying them innovatively to spatial planning. This approach allows for an intricate interweaving of spaces, offering a unique and tailored experience to each user.

FLOOR

PLANS

ENTRANCE

LOUNGE

The entrance lounge at SCAD, a semi-public space, offers a warm first impression with its bright natural light and open design. Featuring wooden accents and furniture in varied styles and colors, it reflects the university's eclectic diversity. This welcoming area serves as a versatile spot for brief chats, waiting, or solitary rest, ensuring comfort and a sense of belonging for all.

INTERWEAVING CENTER

As a focal point, the circular interweaving center merges gathering and transit functionalities, radiating influence over its surroundings. It offers a versatile area for both online and offline meetings on tiered, open steps, and fosters creativity with a graffiti wall for freeform writing and brainstorming. Enhanced by a lush botanical backdrop and vividly colored ropes and ceiling, the space is designed to alleviate stress, infusing life and dynamism into every interaction.

GRAFFITI WALL ELEVATION

FINISH BOARD

The design melds sturdy concrete and wood with sleek fiberglass and ceramic, alongside fabrics from earthy to bright hues, creating a space that fuses modern flair with organic comfort.

OFFICE

Situated on the east side of the first two floors, the offices are strategically placed for convenient staff access via the east entrance. The interior design features a blend of mixed patterns and colorful decor, complemented by acoustic materials and comforting lighting. This combination fosters a workspace that is both creative and harmonious.

FURNITURE BOARD

The collection presents an eclectic mix that balances playfulness and sophistication. Color plays a significant role in tying these diverse forms together, suggesting a space that is both dynamic and inviting.

DOUBLE-LAYERED LECTURE HALL

The lecture hall boasts an expansive ceiling that soars upwards drawing in streams of natural light from a skylight on the third floor. This architectural feature bathes the space in a bright and airy ambiance.

OPEN LOUNGE

The open lounge sports a palette anchored in light wood tones , accented by bold red furniture that injects energy into a relaxed atmosphere. Its layout promotes fluid movement, while modular sofas offer flexible seating arrangements for diverse activities.

Assembly Module Concept

The customizable design features modular wooden frames and versatile woven curtains with adjustable heights allowing users to tailor the space for various activities, balancing privacy and openness as needed.

03 UNITY BRIDGE/ COMMUNITY CENTER

A living symbol of intergenerational unity and cultural continuity

Located in Deyang City, the project serves as a cultural nexus for its residents. This center harmoniously integrates ancient Chinese family traditions with contemporary values , featuring multifunctional spaces for all ages , specialized zones for seniors, children, and youth, as well as complete service facilities and offices. More than a mere structure, it stands as a living symbol of intergenerational unity and cultural continuity

TRADITIONAL CHINESE FAMILY CULTURE

Which culture is this program designed for?

PROS:

- Responsibility and guidance

- Cultural rituals

- Connections and supports

CONS:

- Gender and age discrimination

- Identity crisis

- Overdependent relationships

USER STAKEHOLDERS

SPECIAL NEEDS:

Flexibility & Efficiency

Inclusivity & Privacy

Mobility & Convenience

Engagement & Safety

Accessibility & Support

EVENT MAPPING

PROGRAMMING:

- Multifunctional Space

- Senior’s Area

- Kid’s Area

- Maker’s Space

- Service Center

- Office

- Corridor (Exhibition)

DESIGN CONCEPT

Culture shapes identity, guiding personal growth and societal evolution. Confucian traditions have steered Chinese family dynamics toward harmony, but modern values are reshaping these bonds, prioritizing individuality, equality, and emotional connections

The "Bridge" concept intertwines collective memory with personal development using materials like wood and textiles for shared experiences, and translucent plastics with mineral wool for individual expression.

FINISH BOARD

Embodying the juxtaposition of epochs, textures are a blend of rugged and smooth . On one hand, there's the coarse graininess of wood and the organic unevenness of fabrics for ancient bridges. On the other, the sleekness of translucent surfaces and the subtle grit of stones represent the resilience of modern bridge. These textures, when experienced, will evoke a tactile journey through time

DESIGN THEORY

Third Place Theory

The community center as "third spaces" is a universal space outside of the home and workplace that allows for intergenerational connections, cultural exchanges, and social interactions.

Universal Design Theory

The community center creates spaces accessible to all, aligning with its mission to welcome a multi-generational community that guarantees inclusivity and usability.

DESIGN METHOD

The design of the community center reimagines it as an architectural bridge fusing cultural continuity into the urban fabric. A corridor seamlessly interlinks two once-disparate structures, functioning dually as a skywalk and an exhibit space This fusion harmonizes multi-generational functions and communal zones dedicated to heritage reflection and future aspirations. The center of the site introduces a courtyard immersing visitors in nature, topped by terraces for quiet reflection. The space is crafted as a confluence of personal narratives and shared histories, elegantly bridging past and future.

CONCEPT STATEMENT

Located in Deyang's core, the "Unity Bridge" Community Life Center stands as a timeless bridge between Chinese tradition and modern values Inspired by the Ancestral Hall, it blends enduring ethos of respect, duty, and unity with modern ideals of individuality, equality, and mutual progression , serving as a cultural nexus for intergenerational harmony and growth

LOBBY

In the lobby, the gaze is naturally drawn upwards to a reception that promises panoramic vistas across the seasons. The balanced arrangement of stairs flanked by serene landscapes instills a sense of stability and directs fluid traffic flow. Overhead, the warm glow from lantern-inspired lighting fixtures casts a welcoming and cohesive atmosphere.

LOBBY SECTION

The design infuses sustainability into every space, from the naturally lit lobby to landscapes that relax and staircases that encourage activity, ensuring the well-being of all.

LOUNGE

Transitional Style

FURNITURE BOARD

Calming colors and furniture that blends curves with straight lines in traditional aesthetics are integrated with the minimalist contours and light yet rich textures of modern design to create an interior style that is both comfortably classic and refreshingly modern.

OPEN STEPS

The design capitalizes on the vertical expanse and expansive glass walls to craft open, airy spaces awash with natural light, fostering a sense of limitless possibility within the community. Concurrently, the lounge's lowered ceiling creates a cozy enclave conducive to private conversations and relaxation.

PETG (Polyethylene Terephthalate Glycol) Plastic, a translucent material with an easy-to-clean surface, was used for the walls to provide light-transmitting writing panels.

BLESSING WALL

The upstairs lounge serves as a sanctuary for contemplation, where the Memory Wall' offers a canvas for the community to pin cherished moments and indulge in collective nostalgia. Opposite this, the Blessing Wall' is alive with inscribed hopes, intertwining the cherished past with the anticipated future. These walls are seamlessly joined by a gallery walkway, inviting a silent conversation between the bygone and the forthcoming.

CORRIDOR

The corridor transcends a mere passageway, evolving into a tranquil gallery that showcases the community's narrative. The ceiling's petal-like apertures cast delicate shadows, conjuring a timeless ambience that echoes the interplay of memories and dreams. This design weaves individual paths into the fabric of communal progress, charting a course from heritage to horizon.

Artistic Wildness in the Jungle of Freedom

Type:

Commercial / Residential

Location:

Baffulo, NY

Floor Area: 4800 SF

Project Year: 2022

Located in Buffalo, NY, the Jungle Art Gallery emerges as an innovative venture amidst a rejuvenated industrial backdrop. This project epitomizes 'Savage Growth,' seamlessly blending the Rust Belt's rich industrial legacy with a lively, multicultural ethos The design, featuring natural textures, sculptural columns, and vibrant styling , captures the wild spirit of a jungle interwoven with urban rejuvenation . Spanning three levels, the gallery combines expansive exhibition areas with a bespoke residence for its proprietors. Its design philosophy seeks to spark creativity and insight, establishing the gallery as a melting pot for wild art expressions and a symbol of the Rust Belt's resilient transformation.

SITE ANALYSIS

Characterized by western natural light, brick walls, and concrete columns , the Buffalo's Rust Belt area reflects the city's industrial past and ongoing urban transformation, offering a unique canvas for artistic expression and cultural engagement.

CONTEXTUAL ANALYSIS

Features of the Built Environment - Columns

Vertical and linear

Natural and rough

Supported and growing Form Material Symbolism

Trees are like columns that when abandoned like the rust belt cities, they grow into a boundless, savage jungle.

CLIENT ANALYSIS

Andrew and Emma the gallery's proprietors, blend their passions for wildlife photography and art education. Together, they seek a space that embodies their commitment to environmentalism, innovative expression, and public engagement, leveraging art as a medium for storytelling and environmental awareness.

SKETCHES

ANDREW EMMA

DESIGN CONCEPT

"Savage Growth"

DESIGN METHOD

1. Spatial element

In this era of technological development, every corner of the Rust Belt city exudes wild charm. The uncertainty brought by the industrial architecture and the spirit of freedom makes everything more meaningful, attracts countless artists to explore their work.

“Savage Growth” encapsulates a vision where the wild allure of Buffalo is magnified in an age of technological advancement. The Jungle Art Gallery not only brings the wildness of savage art back into the spotlight but also reinvigorates the community's connection to art nature, and the urban landscape.

The design uses columns innovatively to evoke a savage jungle, immersing visitors while softening traditional spatial boundaries, thus seamlessly blending the art space with the natural world.

2. Spatial form

The first floor's spiraling design and arch-shaped doorways symbolize endless growth and break traditional boundaries, contrasting with the second floor's column-enhanced, free-form layout resembling a 'savage jungle.' The third floor smoothly shifts from public to private areas, echoing the gallery's overall theme.

3. User journey

First Floor : Heightened space and flowing design deepen emotional engagement, with transparent atrium and doorways introducing natural light, inviting unhindered exhibition enjoyment.

Second Floor: Columns transform the area into a 'Savage Jungle,' encouraging emotional release and interactive, art-centric experiences where visitors become integral to site-specific performances.

Third Floor: River-like ceiling leads from public to private spaces, with jungle-themed backdrops maintaining visual unity across the gallery.

MOOD BOARD

The design boasts an 'Industrial Organic' flair, where raw clay and rugged concrete dance with warm wood, echoing Buffalo’s gritty past and its verdant rebirth. A palette of subdued industrial hues and bursts of vibrant artworks animate the 'Savage Growth' ethos. Stark forms and rich textures converge to craft an energetic haven for stories to unfold.

Sleek, modern pieces with clean lines and organic shapes are upholstered in rich, earthy fabrics, while wooden and metal accents ground the collection in Buffalo's industrial narrative.

FIRST FLOOR EXHIBITION

As visitors meander through the first floor, sunbeams spill from the atrium , playing across archways and curvilinear ceilings that guide the eye and foot. Amidst this ballet of light and shadow, one is led through the jungle of columns, enveloped by the poetic art's living breath.

SECOND FLOOR EXHIBITION

CONCEPT IDEATION

Ascending to the second floor, guests enter a more "savage" jungle where light and shadow cast an everchanging canvas. Here, art extends an invitation to interact, with each piece beckoning visitors to become part of the performance, in a space alive with the pulse of creative expression.

THIRD FLOOR LIVING SPACE

The living space unveils a tranquil sanctuary, bathed in the soft glow of light. Echoing the gallery's rhythm, the curves of the ceiling and bespoke columns infuse serenity. It's a private retreat that resonates with the building's soul, offering repose amidst Buffalo’s bustling art narrative.

Customized Backdrop ADA Kitchen
Photography by Andrew
Handmade Carpet by Emma

05 FUREVER/ PET-FRIENDLY HOTEL

A harmonious symphony of design and compassion for owners and their furry companions

Type: Hospitality

Location: Zhengzhou, CHN Floor Area: 35000 SF

Project Year: 2022

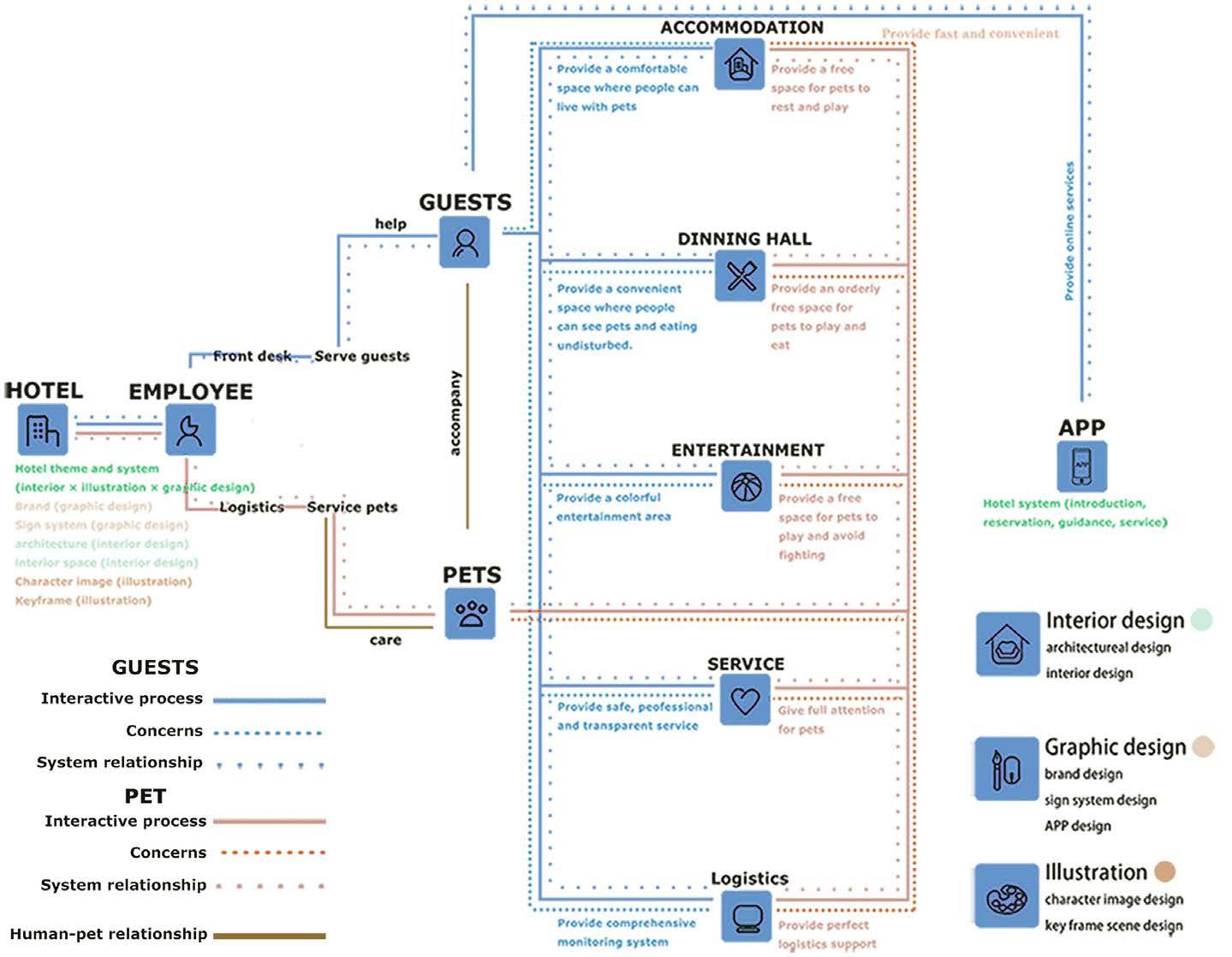
The FUR-EVER Hotel, set in Zhengzhou, reimagines a conventional kennel into a contemporary, pet-focused haven. This empathetic redesign fosters a harmonious humanpet bond , integrating the Lexington Attachment to Pets Scale principles. It skillfully blends architecture, interior, graphic, and illustration design to emphasize comfort and mutual respect. This innovative project caters to China's burgeoning pet market, fulfilling the rising demand for pet-accommodating spaces with its thoughtful and dedicated services.

PROJECT BACKGROUND

In response to China's evolving demographic and the elevated status of pets as family members, the demand for specialized pet services , particularly quality accommodations , has surged. Zhengzhou City's current offerings, predominantly traditional kennels, fall short in meeting these modern requirements. T hey often lack the necessary infrastructure and thoughtful design to ensure pet welfare and nurture the human-pet bond.

SITE ANALYSIS

USER ANALYSIS

User questionnaires revealed diverse needs based on dog size (large, medium, small) concerning travel, accommodation, and entertainment These families expressed a strong preference for pet hotels that cater to their pets' needs while ensuring comfort, safety, and engagement.

The original site presented structural and functional challenges including inadequate lighting , resulting in a dim environment unsuitable for pet activities; rudimentary facilities lacking modern comfort and safety features; and a deficiency of large indoor dining space s, limiting the potential for communal petowner activities.

BRANDING

Values: Empathy Compassion

Inclusivity

Harmony

Innovation

Quality

Sustainability

Responsibility

Health

Well-being

"FUR-EVER Hotel is more than just a stay; it's a celebration of life with your furry companions. The ethos deeply rooted in the principles of mutual respect and understanding, guides the commitment to provide a sanctuary"

The design is strategically selected to accommodate dogs' red-green color blindness with calming blues and cheerful creamy yellows, creating a serene yet joyful ambiance. Complemented by neutral off-whites and pale sand , the scheme offers a soothing, welcoming environment for pets and a sophisticated space for their owners.

China’s Growing Pet Market
Portrait of Chinese pet owners
COLOR PALETTE

DESIGN SYSTEM

This interdisciplinary project blends interior, graphic, and illustration design to cultivate a holistic, petfriendly environment. My role as the interior designer focuses on creating spaces that prioritize pet welfare and comfort, while also appealing to pet owners. This includes designing the dining, café, and retail areas, as well as the pet service zones, with an emphasis on thoughtful spatial planning and petsafe materials. Additionally, I contribute to the hotel's app design, wayfinding system, and the branding elements like the logo and merchandise.

DESIGN METHOD

Start by understanding the specific needs of both the owners and their pets, the design concept draws from the Protectionism philosophy of the Lexington Attachment to Pets Scale (LAPS) . This approach aims to create a hotel space that respects and understands the intrinsic nature of pets, supports a balanced level of attachment, and fosters an environment of equality and reciprocity between pets and their human companions.

LAPS gauges the depth of connection between humans and their pets across emotional, functional, and social dimensions, fostering more equitable relationships. LAPS delineates three tiers of attachment—Humanistic, Protectionism, and Speciesism—each defining the continuum of interactions from deeply empathetic to more traditional pet-owner dynamics.

Humanistic : Indicates a high level of emotional attachment, where the pet is treated as a member of the human family, but is prone to psychological problems of separation anxiety.

Protectionism: Reflects a balanced relationship in which the pet is treated with respect and understanding of its animal nature.

Speciesism Indicates a more detached relationship in which pets are traditionally viewed as animals with specific roles and are vulnerable to abandonment and even abuse.

STORYBOARD
Key Experiences

ARCHITECTURAL DESIGN

DESIGN METHOD

The design first enhances functionality through user research to cater to pet and owner needs. Then reconfiguring circulation around a central lawn, fostering lively spaces. Inspired by the Protectionism philosophy of LAPS , it adopts curved walls for a peaceful ambiance and connects building modules with transparent corridors to blend indoor and outdoor environments, ensuring ventilation and openness throughout the structure.

FLOOR PLANS

APP DESIGN

1. User-Friendly Login

2. Intuitive Navigation

3. Reservation System

4. Real-Time Notifications

5. One-on-One Chat

6. Feedback Mechanism

PRODUCT DESIGN

The peripheral products, featuring maps, menus, brochures, uniforms, and commodities, employ a vibrant yellow and neutral color scheme that resonates with joy and elegance, tailored for both human and canine clients.

SHEMATIC DESIGN

The design begins with a welcoming lobby with earthy materials and soft hues, an entertainment area bathed in vibrant blues fostering playful energy, and tranquil accommodation spaces with soothing greens and ample natural light, creating a cohesive atmosphere of warmth and comfort for pets and owners alike.

RETAIL & CAFE AREA

The design features glass domes that offers shelter while inviting natural light, and sunken seating arrangements that align the eye levels of pets and owners, promoting a sense of equality. Guests can savor their coffee as their companions enjoy the open air.

SERVICE CENTER

The transparent quality of the space is enhanced by ample natural light and open-plan layouts. The delineation between public and private zones is achieved through strategic placement of one-way glass that provide seclusion without the feeling of confinement. In addition, durable yet comfortable furniture and pet-friendly fixtures , are chosen to support the functional needs of the services offered while maintaining an aesthetic alignment with the overall design language.

BATHING AREA

The design incorporates a thoughtful balance between public and private spaces, ensuring both transparency and privacy. The use of one-way glass in grooming areas offers pets a stress-free environment while allowing owners to observe without disturbing. Non-slip flooring throughout the service areas prioritizes safety and comfort for active pets, while acoustic ceiling treatments minimize noise, creating a calm atmosphere conducive to relaxation.

The individual cabins feature windows facing the interior for a sense of community, and personal terraces opening to the outdoors, ensuring pets' safety and mobility. The design embraces a symbiosis of safety and openness, where natural elements merge with careful consideration for the pets' instinctual needs for exploration and rest.

BOARDING AREA

"Every

animal deserves their own space to thrive, surrounded by nature's tranquility."

SERVICE CENTER

The design prioritizes visibility and flow. One-way glasses enable pets to receive care without anxiety and euphoria, while owners can comfortably observe. The circular layout of the space, with its central hub and radial seating , facilitates smooth movement and a sense of community. The curvature of the walls softens the environment and guides pets naturally through the space.

DINING AREA

The design incorporates a central human dining space surrounded by pet dining zones, allowing constant visibility and interaction. Adventure paths , based on pets’ emotional responses and physical actions, encourage exploratory behavior and the natural pursuit of food. Tailored to pets' natural instincts, the space is divided by size to prevent competition for food. Skylights flood the area with natural light, enriching the overall dining experience.

The design respects animal behavior , promotes active engagement and considers the well-being of all guests, reflecting a deep understanding of the interspecies dining experience

DINING AREA

The design employs organic materials and open-concept spaces where animals can engage in natural behaviors, with designated areas that encourage exploration and interaction without overwhelming stimulation. Natural wood structures and translucent glass ensure a bright and airy atmosphere while maintaining the space privacy.

It cultivates a balance between shared experiences and individual well-being, reflecting the commitment to fostering a nurturing and protective setting for both pets and their owners.

SECTION

The FUR-EVER Pet Hotel culminates as a beacon of design harmony and innovation, where the essence of 'Equality and Reciprocity' between pets and owners is interwoven into every aspect. It is a pioneering space in Zhengzhou that transcends traditional pet care, offering a sanctuary where the comfort and happiness of every guest, whether on two legs or four, are held in the highest regard.

MOTIFS OTHER WORKS WOODLAND/

SURFACE DESIGN

COLLECTION

Emanating from the mystical realms of ' Princess Mononoke ', the WOODLAND collection explores the symbiotic relationship between humanity and the natural world . With a color palette that speaks to both contradiction and harmony , this series juxtaposes the fiery vigor of human ingenuity against the potential desolation of nature disregarded.

MOODBOARD

This duality is captured in the dynamic interplay of colors—where the vibrancy of life and the somber tones of neglect invite reflection on our environmental impact. The collection's soft patterns and gentle rhythms suggest a peaceful coexistence, a delicate balance that can flourish with thoughtful stewardship.

SURFACE COLLECTIONS

Ideal for interior wallpapers , WOODLAND envelops spaces in a narrative that pays homage to the enduring bonds and fragile truce between our world and the wilds. It's a visual dialogue between the past and present, urging us to preserve the timeless beauty that surrounds us.

XINYI WANG

Phone/ 912-710-2144

Email/ xw225099@gmail.com

LinkedIn/ www.linkedin.com/in/ xinyi-wang-2250tt

Turn static files into dynamic content formats.

Create a flipbook
Issuu converts static files into: digital portfolios, online yearbooks, online catalogs, digital photo albums and more. Sign up and create your flipbook.