

Versatility


















































Hardware Versatility
PLCs starting at ONLY $123.00
The Productivity family of PLCs offers three distinct series with rack-based and stackable hardware style choices. Each series offers different I/O capacities but all use the same programming software, allowing you to easily scale your control up or down depending on the application or machine build.
• The Productivity1000 series PLC is the super compact yet highly capable member of the Productivity controller family. This series is packed with numerous features including multiple communication ports, built-in data logging, and easy expansion, but is housed in a smaller, slimmer design.
• NEW! Productivity1000 Mini series PLCs are the first-ever standalone models for the Productivity family. These models combine a powerful CPU with analog or discrete I/O in a single unit, and with a $123.00 starting at price, they provide significant cost saving for any smaller project.






Software Efficiencies



Productivity Suite is the FREE user-friendly programming software for the Productivity family of controllers. It is packed with tools designed to reduce development time and headaches. The NEW! User-Defined Instructions (UDIs) simplify programming, boost efficiency, and standardize logic. This powerful feature lets you package complex logic into a reusable block, making your code:
• Easier to Read: Your main program becomes cleaner and easier to follow.
• Faster to Develop: Drag and drop your custom instructions instead of copying and pasting code.
• Simpler to Maintain: Update your logic in one place, and the changes apply everywhere.






We’re sensing big savings in your future…
when you buy process sensors from AutomationDirect
Our process sensors give you high performance at prices that are easy on your budget.



NEW! ProSense HUM Series Humidity Sensors
Starting at $180.00 (HUM-R-20)
ProSense HUM series humidity sensors provide temperature and relative humidity measurements. They feature versatile mounting options, wide measurement ranges, and a sevensegment display on select models.
• 0.0 to 99.9% sensing range
• 19.9 to 60.0°C [-4 to 140°F] temperature range






• 4 to 20 mA outputs
• Wall or duct mounting options
• Up to IP65 protection rating
NEW! MP Sensor P.Touch Series Pressure Transmitters
All priced at $197.00 (5-11-3132-030200)
MP Sensor P.Touch series pressure transmitters feature an intuitive touchscreen interface and a rugged stainless steel housing suitable for harsh industrial environments.
• Pressure ranges from vacuum to 2000 psig
• TFT touch screen display








NEW! Endress+Hauser FMR Series FMCW Radar Level Sensors
Starting at $750.00 (FMR10B-1009/0)



Endress+Hauser FMR series MicroPilot FMCW (Frequency Modulated Continuous Wave) radar level transmitters use 80 GHz radar technology, which is unaffected by most media, processes, or environmental factors. The SmartBlue Bluetooth app provides a wireless interface for easy configuration and monitoring.
• Sensing ranges up to 30m (98.4 ft) for liquids and bulk solids
• 4-20 mA output; HART option available on select models
• IP67 or IP68 protection rating




• 1-1/2” NPT male or UNI slip on flange mounting options
• Select models offer a color touch display









NEW! ProSense DPM4 Series Advanced Digital Panel Meters
Starting at $295.00 (DPM4-AT-H)

• IO-Link v1.1 compatible
• IP65/67/68 protection ratings






ProSense DPM4 series advanced digital panel meters combine precision, flexible inputs, multi- function displays, and customizable outputs in a compact package. High-speed options (HS models only) are available for applications requiring rapid sampling and an ultra-fast response.
• Bright main and secondary LED displays
• Selectable sensor excitation







• Configuration lockout
• IP65 protection rating

Cogent DataHub software offers the only broker that parses and manages MQTT data intelligently. Data coming from multiple devices can be filtered, aggregated and processed, monitored and secured while ensuring data consistency from the field to the dashboard. If you’re using MQTT for IoT, be smart! Get the DataHub Smart MQTT Broker.
Learn more at

39 | State of Industrial Automation Report
COVER: The 2026 State of Industrial Automation Report, available at www.controleng. com/research, offers insights and recommendations from the survey. What can you learn from 12% of survey respondents identifying as aggressive early adopters of leading-edge automation technologies? Courtesy: Control Engineering research,







INNOVATIONS


44 | New Products for Engineers, www.controleng.com/products
DC system controller; motor tiles; motor control components; high-tech motors large-bore LVDT sensors; flow sensing; Ethernet-APL, Ethernet-SPE; level transmitters; PLC selection and setup; leak-detection; illuminated switch; oil levels; power control.
Product of the Year nominations are underway at https://www.controleng.com/events-and-awards/product-of-the-year
47 | Back to Basics: From manual processes to smart production
How a traditional production process modernized to reduce errors, improve traceability and increase throughput.
SUBSCRIBE
Insights for automation professionals
Control Engineering experts cover automation, control, and instrumentation technologies for automation engineers who design, integrate, implement, maintain and manage control, automation, and instrumentation systems, components and equipment to do their jobs better across process and discrete industries.
Recent newsletters
• Jan. 27, Control Systems: Control system overhaul, programming, PID, hot topics
• Jan. 15, Motors & Drives: Motion control, hot topics, integration, VFD answers
• Jan. 8, Monthly Top Picks from Mark Hoske: Hot topics, system integration help, digital twins, PID, motion videos
• Jan. 6, Process Instrumentation & Sensors: PID spotlight 22, better designs, project advice
Choose from among 12 topical newsletters. Trusted newsletters topics you need at: https://www.controleng.com/newsletter-subscribe



Control Engineering eBook series Get the topical collection you need.
• IIoT Cloud Spring
• Motors & Drives Winter
• Points & Solutions in Discrete Manufacturing Winter
• Edge & Cloud Computing Winter
Ready to download now at www.controleng.com/ebooks


Control Engineering digital edition www.controleng.com/ magazine
Global System Integrator Report
Did you see System Integrator Giants? System Integrator of the Year 2026 winners?
www.controleng.com/ global-system-integratorreport
Online Highlights
INSIGHTS
u Research - Motor and Drives 2025 study [A]
https://www.controleng.com/motor-and-drives-2025-study-what-improvements-buyers-want
u 91% of critical infrastructure firms report OT cybersecurity breaches
https://www.controleng.com/91-of-critical-infrastructure-firms-report-ot-cybersecurity-breaches-forrester-study-finds
u Machine vision trends: Quick help from AI, machine learning
https://www.controleng.com/machine-vision-trends-quick-help-from-ai-machine-learning
ANSWERS
u Industrial AI, analytics propel improvements, growth
https://www.controleng.com/industrial-ai-analytics-propel-improvements-growth
u AI-enabled machine vision made easier for many applications [B]
https://www.controleng.com/ai-enabled-machine-vision-made-easier-for-many-applications
u APC 2.0 spotlight, part 3: Advanced process control, real-time tool [C]


https://www.controleng.com/apc-2-0-spotlight-part-3-apc-agility-turning-advanced-process-control-into-a-real-time-operational-tool
u Control Engineering hot topics: December 2025
https://www.controleng.com/control-engineering-hot-topics-december-2025/
u Practical retrofits for emerging warehouse automation needs – Automated Warehouse
https://www.controleng.com/practical-retrofits-for-emerging-warehouse-automation-needs
u Practical ethics for engineers in everyday systems - Design World
https://www.controleng.com/practical-ethics-for-engineers-in-everyday-systems
u Automated Warehouse: Study shows automation expands the workforce www.automatedwarehouseonline.com/mecalux-mit-study-shows-warehouse-automation-expands-the-human-workforce
WEBCASTS, PODCASTS
u PDH available: Control system integrator advice maximizes automation investments
https://event.on24.com/wcc/r/5138596/2F07239475416E518389863762F4A024?partnerref=CTL2602
u Ctrl+Alt+Mfg Ep. 8: Inside the 2026 State of Automation Report
https://www.controleng.com/podcast/ctrlaltmfg-ep-8-inside-the-2026-state-of-automation-reportwith-mark-hoske-control-engineering
u Ctrl+Alt+Mfg Ep. 7: Digital twins, virtual plants transform manufacturing, E Tech Group
https://www.controleng.com/podcast/ctrlaltmfg-ep-7-digital-twins-explained-how-virtual-plants-aretransforming-manufacturing-with-matt-wise-and-cole-switzer-e-tech-group
u Ctrl+Alt+Mfg Ep. 6: Digital Transformation – Hype, Reality & What’s Next



https://www.controleng.com/podcast/ctrlaltmfg-ep-6-digital-transformation-hype-reality-whats-next-with-mike-ouellette-engineering-com
u Ctrl+Alt+Mfg: Ep. 5: Reducing MES Project Risk, Vertech [D]
https://www.controleng.com/podcast/ctrlaltmfg-ep-5-reducing-mes-project-risk-with-ryan-crownover-vertech
(A)
(C)
(B)
Automation starts with precision. We deliver the measurement technology.



VEGAPULS 6X
“One for all”: The all-round radar transmitter for level measurement of liquids and bulk solids.
Everything is possible. With VEGA.

• Accurate level measurements independent of process conditions
• Maintenance-free non-contact measuring technology
• Highest cybersecurity level (IEC 62443-4-2) and safety, SIL2/3 (IEC 61508)
SCAN HERE to learn more
Hot topics in Control Engineering for 2025
As 2025 came to a close, Control Engineering readers again made clear which topics mattered most to the controls, automation and industrial engineering community. Last year, they gravitated toward stories that balanced proven fundamentals with emerging technologies reshaping industrial automation. The year’s most-read articles, using pageview data from Google Analytics, highlighted strong interest in core control concepts such as PID tuning, alongside growing attention to open process automation, artificial intelligence in manufacturing, industrial cybersecurity and software-defined control architectures. From large-scale Lighthouse projects at global producers to practical guidance engineers can apply on

‘Replaceable, interchangeable and interoperable.’
the plant floor, these stories reflect the questions, challenges and innovations that mattered most to the Control Engineering community in 2025.
The 2024 top articles focused heavily on foundational technologies and workforce insights, including selecting medium-voltage VFDs, understanding industrial networking, ensuring industrial robot safety, recognizing good and bad PID tuning practices and analyzing compensation and career trends through the annual Control Engineering Career and Salary Survey.
Together, the 2024 and 2025 lists show a consistent reader appetite for practical engineering guidance, which is now increasingly complemented by interest in AI, open systems and digital transformation.
Top 10 Control Engineering articles posted during 2025
These are the Control Engineering articles published during 2025 that attracted the most reader attention. Based on Google Analytics pageviews, this list highlights the new content released this year that resonated most strongly with engineers, covering topics from open process automation and AI to cybersecurity and core control fundamentals.
1. New insights: 100-controller ExxonMobil Open Process Automation – March 3, 2025
ARC Industry Leadership Forum, 2025: ExxonMobil runs Open Process Automation (OPA) system in a large-scale Lighthouse Project, with a 1000 I/O and 100 controllers at a resin finishing plant in Baton Rouge, providing reliable interoperability, without glitches.
2. PID spotlight, part 19: PID controller tuning best practices – Aug. 12, 2025
You’ve been trained to tune PID controllers on self-limiting and integrating processes, but are you ready to tune? Can we trust you to do it safely? Do you know how to work with the operators responsible for the process? Do you know that there are
Figure 1: Audience applause followed the announcement that ExxonMobil Resins Finishing Plant in Baton Rouge, Louisiana, is operating using the Open Process Automation Standard (O-PAS), as described at the 2025 ARC Industry Leadership Forum by ARC Advisory Group. The open architecture, standards-based system and its hardware and software components are “replaceable, interchangeable and interoperable,” said David DeBari, R&D team leader, ExxonMobil. Courtesy: Mark T. Hoske, Control Engineering
— David DeBari, R&D team leader, ExxonMobil.
problems that tuning cannot fix? Finally, do you know that after you are done tuning you are not done?
3. How to incorporate AI into process manufacturing – July 30, 2025
Not all artificial intelligence (AI) is built for industrial success. Process manufacturers need AI solutions grounded in first principles — ensuring accuracy, safety and efficiency — while reducing complexity in model design and development.
4. How to mitigate the ongoing Salt Typhoon telecom hack: CISA – Feb 12, 2025
ARC Leadership Forum, 2025: CISA expert offers risk mitigation tips in the ongoing Salt Typhoon telecom hack, worst in U.S. history, with other industrial cybersecurity advice.
5. PID spotlight, part 15: Open loop tuning of near integrating process – Feb. 17, 2025
Slow, self-limiting processes can be very time-consuming and difficult to tune. However, a self-limiting process with a high lag/deadtime ratio looks a lot like an integrating process. Can we tune these processes as if they are integrating processes, treating them like near-integrating processes? Yes, we can.
6. Does AI have you on edge? Save up to 15% in control system updates – Feb. 3, 2025
Edge, cloud and hybrid architectures will be used to deploy artificial intelligence solutions, so forward-thinking organizations are laying the proper groundwork now to handle upcoming needs. AI for process modernization projects automatically converts up to 70% of configuration for savings up to 15%.
7. How to drive visibility through centralized monitoring techniques – Jan. 9, 2025
Centralized monitoring of process plants can be a critical enabler for operational excellence, but it requires easy access to contextualized data from automation systems.
8. PID spotlight, part 14: How open loop tuning works in an integrating process – Feb. 10, 2025
Tuning a new PID controller begins with an open loop step test. What are the steps? What data do I collect? What calculations are required? How well will it work? What problems might I run into?
9. PID spotlight, part 21: Noise: Can I tune around it? – Oct. 20, 2025
I have a noisy process. How does that affect my PID controller? Can I tune my controller like I
always do, or do I have to change tuning because of the noise?
10. Shell modernizes refinery control with software-defined automation –Sept. 25, 2025
Schneider Electric demonstrates how the hardware agnostic distributed intelligence of its EcoStruxure Automation Expert platform is creating a flexible control architecture for manufacturers.
Top Control Engineering covers of 2025
While we loved all of Control Engineering’s 2025 covers, Michael Smith, Control Engineering creative director selected these three as his favorite covers of the year.



For the January/February cover photo about machine vision, Smith said, “The graphics do a nice job of quickly conveying unacceptable quality when coupling machine vision with AI. The background image colors are meant to further enhance the cover message.”
For the May/June cover on smart manufacturing, Smith said, “The goal of this cover was to highlight smart manufacturing in a clean complimentary environment. The images coupled together are examples of smart manufacturing set with a very futuristic environment. The orange text design is meant to complement existing colors and tie the artwork and message together.”
For the July/August issue on AI/ML integration, Smith said, “This cover does a nice job of showing people interacting with technology in a process environment. Quality lighting and a neutral environment work to elevate the human aspect.”
You can review these and other print/digital editions on the 2025 digital edition page.
Figure 2: For the top three covers of 2025: Michael Smith, Control Engineering creative director, selected these three favorite covers.
‘
INSIGHTS
Industrial
networking 101: Everything you need to know – Feb. 8, 2024. Industrial networking is vital to today’s manufacturing landscape. Th guide will help you navigate the intricacies of industrial Ethernet networking. See video.’
Top 10 Control Engineering articles posted before 2025
Not all of the most-read stories in 2025 were published this year. This list ranks the top Control Engineering articles by 2025 pageviews, regardless of when they were originally published. These evergreen resources continue to deliver value, drawing sustained interest from readers seeking practical guidance and foundational knowledge.
1. PLC programming language fundamentals for improved operations, maintenance – July 18, 2023
PID loop tuning may not be a hard science, but it’s not magic either. Here are some tuning tips that work.
6. Industrial robot safety considerations, standards and best practices to consider – June 6, 2024
As industrial robots become more integral to manufacturing processes, ensuring their safe operation is crucial as well as making sure workers are protected.
7. Industrial networking 101: Everything you need to know – Feb. 8, 2024
Industrial networking is vital to today’s manufacturing landscape. From different types of networks to key components and best practices, this guide will help you navigate the intricacies of industrial Ethernet networking. See video.
8. Understanding Derivative in PID Control –Feb. 1, 2010
The third factor in PID is the least understood. Derivative action can do good things, but when used improperly, it causes headaches.
Online controleng.com
CONSIDER THIS Bookmark this Control Engineering article so you can refer back to and catch up on the hot topic articles you might have missed. Also, check out the monthly hot topic articles throughout 2026.
ONLINE
Research, webcasts: Hot topics in Control Engineering for 2025
https://www.controleng. com/research-webcasts-hottopics-in-control-engineeringfor-2025
Research, videos: Hot topics in Control Engineering for 2025
https://www.controleng. com/research-videos-hottopics-in-control-engineeringfor-2025
See what was on the 2024 Control Engineering hot topics list.
https://www.controleng. com/research-hot-topics-incontrol-engineering-for-2024
Programmable logic controller (PLC) programming languages help keep manufacturing operations running smoothly. Learn about the five types of PLC programming languages and how they’re used.
2. Top 5 VFD parameter changes explained –July 1, 2020
Programming variable frequency drives (VFDs) to fit most industrial applications require only the most basic settings to operate the motor. Understand these 5 VFD parameter changes to optimize VFD programming to fit most motor-drive applications.
3. Understanding permanent magnet motors –Janu. 31, 2017
A permanent magnet (PM) motor is an ac motor that uses magnets imbedded into or attached to the surface of the motor’s rotor. This article provides an elementary understanding behind the terminology, concepts, theory, and physics behind PM motors.
4. Throwback Attack: How NotPetya Ransomware Took Down Maersk – Sept. 30, 2021
The NotPetya ransomware attack took down shipping giant Maersk in 2017. What lessons can organizations take away to protect themselves?
5. Understanding PID control and loop tuning fundamentals – July 26, 2016
9. Understanding the effect of PWM when controlling a brushless dc motor – Jan. 26, 2022
Motion system designers can be challenged when selecting or developing electronics using pulse-width modulation (PWM) to drive brushless dc motors. Heed some basic physical phenomena to avoid unexpected performance issues, along with general guidelines for using a PWM driver with a brushless DC motor. See diagrams, equations.
10. Throwback Attack: A Florida teen hacks the Department of Defense and NASA – April 6, 2021
When most people think of hackers, they picture grizzled, bearded adults sitting in darkened rooms spotlit by the glow of multiple monitors. Or perhaps hardened foreign operatives covertly working for government agencies. If the movie “Wargames” has taught us anything, it’s that hacking takes all kinds.
Control Engineering also recognizes top articles monthly. Think about how to deliver hot Control Engineering topics to your peers in 2025, appreciated whether recognized among the leading contributions or now, to help expand Control Engineering knowledge.
Traffic ranking and compilation based on www. controleng.com Google Analytics were performed by Gary Cohen, and cover analysis was done by Michael Smith, both with WTWH Media. ce
Latest automation mergers, December 2025: Controls, digital twins, robotics
Agile Robots, Averna, Flowserve and SPX Flow are among 18 mergers, acquisitions and capital placement activities related to automation, according to a December update from Clint Bundy, managing director, Bundy Group.
ITT Inc. agreed to acquire SPX Flow (Lone Star Funds), Dec. 5
ITT signed a definitive agreement to acquire SPX Flow, a provider of pumps, valves, mixers and other process technologies. The deal broadens ITT’s industrial process equipment portfolio with plant-critical automation components.
Agile Robots acquired thyssenkrupp Automation Engineering, Nov. 24 Agile Robots has acquired assets of thyssenkrupp Automation Engineering in Europe and North America, previously part of thyssenkrupp AG’s Automotive Technology segment. This positions Agile Robots to expand smart automation and tap new growth markets.
Circor International (KKR) acquired Flowserve’s herringbone gear pump line, Oct. 8
Circor International acquired Flowserve’s herringbone gear pump product line, including GAX, GR and Gearex Series pumps. The KKR portfolio company will integrate these into its IMO portfolio to fill gaps in chemical processing, power
generation and general industry markets. The pumps handle high-viscosity fluids, elevated temperatures and critical applications with stainless steel construction and dry-running capability.
Read more at https://www.controleng. com/latest-automation-mergers-december-2025-controls-digital-twins-robotics.
Semiconductor subsidy shifts, motion controls
THE CHIPS ACT, launched in 2022 in the Biden administration, was intended to encourage domestic semiconductor production by allocating $280 billion. It represented a federal effort to strengthen U.S. manufacturing capacity and reduce dependence on foreign supply chains. Under the Trump administration, the policy changed. Intel was initially promised CHIPS Act funding in March 2024 to increase U.S. manufacturing capacity. By August 2025, access to those funds became contingent on the U.S. government receiving a 10% equity stake in the company. Making the federal government a shareholder, differs from past subsidy-based programs. Companies may consider the tradeoffs between financial incentives and government involvement, adding uncertainty to the long-term outlook for U.S. semiconductor expansion. ce
Edited by Puja Mitra, for Control Engineering, from an Interact Analysis news release.
Mobile robots emerge as a mainstream growth market through 2030
MOBILE ROBOTS REMAINS a high-growth industry in 2026, with an average annual growth rate of 19% forecast from 2024 to 2030, according to Interact Analysis. The market intelligence specialist predicts mobile robot revenue will climb from just under $5 billion in 2024 to $14 billion in 2030. This follows a downward revision of 12% from its May forecast, as tariff uncertainty disrupted investment. However, the market is still an attractive one, significantly outpacing a predicted average annual growth rate of 2.4% for fixed automation. There is a clear transition taking place from automated guided vehicles (AGVs) to autonomous mobile robots (AMRs), with AGV revenue expected to drop from around 33% of total mobile robot revenue in 2024 to 20% in 2030. ce
Edited by Puja Mitra, WTWH Media, for Control Engineering, from an Interact Analysis news release.
Read more online at https://www.controleng.com/ mobile-robots-emerge-as-a-mainstream-growth-market-through-2030.

Mobile robots remains a high-growth industry in 2026, with an average annual growth rate of 19% forecast from 2024 to 2030, according to Interact Analysis. This follows a downward revision of 12% from its May forecast, as tariff uncertainty disrupted investment. Courtesy: Interact Analysis
Research, webcasts:
Hot topics in Control Engineering for 2025
uTop five Control Engineering 2025 webcasts eligible for one RCEP PDH credit for those listening live on the broadcast date. Control Engineering webcasts in 2025 drew strong interest from engineers looking for practical guidance on automation modernization, energy management, controller selection and digital transformation.
‘
...practical guidance on automation modernization, energy management, controller selection and digital transformation.’
Ranked by total registrations, the following five webcasts emerged as the most popular of the year, highlighting the subjects control and automation professionals prioritized—from variable speed drives and SCADA/HMI upgrades to programming best practices and integrating AI and analytics.
Webcasts are posted for one year, so to view or review any of the following, do so before the listed dates in 2026.
1. Motors, Drives: How to Better Manage Energy with Variable Speed Drives – Dec. 11, 2025
2. SCADA, HMI: How to Modernize, Upgrade for Application Benefits –May 22, 2025
3. Practical Advice for Automation Programmers – March 26, 2025
4. How to Select the Right Controller Type for the Automation Application – Sept. 25, 2025
5. How to Integrate Automation, AI and Analytics for Smarter Digital Transformation – Nov. 12, 2025 ce
Online, see the “Top five 2025 webcasts created by suppliers of industrial automation and controls” on VFD topics, servo tuning, functional safety, solenoid valves and sensors for condition monitoring. Link to each here: https://www.controleng.com/ research-webcasts-hot-topics-in-controlengineering-for-2025/
Research, videos: Hot topics in Control Engineering for 2025
In 2025, Control Engineering’s YouTube channel, ControlEngTV, continued to grow as a destination for expert insight and practical discussion on industrial automation and controls. Based on viewer engagement, the following five videos stood out as the most popular of the year. Featuring executive and expert interviews, these videos highlight the conversations and perspectives Control Engineering audiences turned to most in 2025, from generative AI and cybersecurity to measurement and automation leadership.
1. How Generative AI is Transforming Industry: Insights from Seeq’s Mark Derbecker – May 8, 2025
2. Expert interview: Peter Fixell, ABB – Jan. 8, 2025
3. Video interview: Take precise measurements, bravely apply results – March 3, 2025
4. How to protect your business by integrating industrial cybersecurity with security – June 20, 2025
5. Executive Interview: Dowell Hoskins and Bob Bove, Gray AES – Feb. 24, 2025
Top Ctrl+Alt+Mfg podcast videos
Control Engineering expanded its video offerings in 2025 with the late-year launch of the Ctrl+Alt+Mfg podcast, featuring in-depth conversations with manufacturing and automation leaders on the strategies shaping modern industry. Available in both audio and video formats, the podcast focuses on practical approaches to digital transformation, data integration and rethinking how manufacturing operates. The following three episodes emerged as the most-watched Ctrl+Alt+Mfg videos of the year.
1. Ctrl+Alt+Mfg: Ep. 4: Making Digital Transformation Real With Alicia
Lomas, Lomas Manufacturing –Nov. 17, 2025
2. Ctrl+Alt+Mfg Ep. 1: Resetting and Rethinking Manufacturing – Oct. 8, 2025
3. Ctrl+Alt+Mfg Ep. 2: Uniting Disparate Data With John Lee, Matrix Technologies – Oct. 21, 2025 ce
See links to each at: https://www.controleng.com/researchvideos-hot-topics-in-control-engineering-for-2025
See more Control Engineering videos on the ControlEngTV You Tube page and find Ctrl+Alt+Mfg podcasts on the Control Engineering Podcast page. Viewing data was compiled by Gary Cohen, with WTWH Media.
Automation ecosystem products, software, cybersecurity, AI
uHardware, software, partnerships, artificial intelligence, cybersecurity, motion control and edge applications were discussed by Bosch Rexroth experts at a media event to update capabilities related to the Bosch Rexroth operating system ctrlX OS. Control Engineering and Packaging OEM were among publications attending the automation ecosystem update. Bosch Rexroth calls its ctrlX OS a Linux-based, open operating system with its own ecosystem, available to third-party vendors, including competitors. Among hardware advances are third-generation Bosch Rexroth one cable designs for motion control, where a hybrid cable delivers control voltage, dc voltage and communications from the drive to the first motor in sequence, then from motor to motor, up to 100 units using line or star topology, as explained to Control Engineering by Joaquin Ocampo, drive product manager, Bosch Rexroth, and Dave Cameron, director of product management, automation and elec-
AUTOMATION EDUCATION
Recent events
trification solutions, Bosch Rexroth Corp. USA. Cost savings for assembly is significant, “up to 90%,” as detailed in a video.
In another motion-control demonstration for Control Engineering, Bosch Rexroth ctrlX FlowHS is shown in a video clip [see video online]. With an expected second-quarter 2026 launch, the high-speed transport offers multiple movers, modular configuration, accurate positioning, individual and flexible operation, single and double mover options, speed and acceleration of 5 m/s and 10 g, 48V power supply and features unavailable in other trackbased movers, including faster movement and acceleration, mover pitch of 40 mm with 70N peak force, integration into the open ctrlX Automation platform, u-shaped (vertical) track configuration capability and easy attachments to the side rail, such as sensors.
Bosch Rexroth and Advantech combined modular industrial PCs and a secure, open
• ARC Industry Leadership Forum, ARC Advisory Group, Feb. 9-12, 2026, Orlando https://www.arcweb.com/events/arc-industry-leadership-forum-orlando Topics included automation, cybersecurity, industrial AI, sustainability, digital twins, open process control, asset performance management, supply chain resiliency, real-time production optimization, software-defined automation, industrial networks and data integration, data platforms and industrial edge computing. Find coverage at www.controleng.com.
Did you see?
Both professional development hour webcasts at: www.controleng.com/webcasts.
• Dec. 11 webcast “Motors, drives: How to better manage energy with variable speed drives.”
• Feb. 24 webcast “Control system integrator advice maximizes automation investments.” Upcoming events
• Trihedral SCADAfest, March 23-27, 2026, Orlando, https://scadafest.com
• CSIA Conference, May 5-8, 2026, Baltimore, https://controlsys.org/upcoming-events
• Hannover Fair, Germany, April 20-24, 2026 https://www.hannovermesse.de/en
• 2026 Honeywell User Group (HUG) Conference, Phoenix, June 8-10, 2026, https://automation.honeywell.com/us/en/about-us/honeywell-users-group
• Automate, Chicago, A3, June 22-25 https://www.automateshow.com

Bosch Rexroth Mobile Robotics Toolkit has ctrlX apps for easier system integration, along with a Rokit Motor safety-certified wheel drive unit. The easy-to-use mobile robotic design offers 500 kg payload per wheel. Courtesy: Mark T. Hoske, Control Engineering, WTWH Media
operating system to create a turnkey edge platform, so that that Advantech’s UNO series of edge industrial PCs (IPCs) are supplied with the Rexroth operating system ctrlX OS and apps. The operating system is certified according to IEC 62443-4-2 Security Level 2 by TÜV Rheinland.
SEW-Eurodrive, Emerson, and Schmersal are new Rexroth ctrlX World partners providing new hardware and software for drives, pneumatics, safety and programming. The ctrlX OS Ecosystem has more than 110 providers. ce
Read more: https://www.controleng.com/ inside-look-automation-ecosystem-products-software-cybersecurity-ai
Mark T. Hoske is editor-in-chief, Control Engineering, WTWH Media, mhoske@wtwhmedia.com.
Correction...
The print/digital edition of November/ December 2025 Control Engineering Application Update, "How edge computing empowered one company's digital transformation journey," contained an incorrect title and spelling. Matt McLendon is project lead for Seadrill.
Please read the full story at https://www.controleng.com
INSIGHTS
State of Automation 2025 research: Year-end insights, guidance
What are early automation adopter benefits? Examine State of Automation 2026 analytics, emerging technologies in Control Engineering’s research report.

Learn to be an early adopter of automation and see benefits before your competitors, while avoiding early adopter risks. Those are among insights in the Control Engineering State of Industrial Automation 2026 research report where 12% of survey respondents identify as aggressive early adopters of leading-edge automation technologies.
A sampling of findings follows. Download the full report and other research at www.controleng.com/research.
What automation brings success?
The emerging automation technologies critical to success (see graphic), by a large margin, are “advanced process controls, control system optimization (including no-, low-code programming)” at 52% followed by “tools for digitalization, efficiency and regulatory com- pliance” at 33%. The next five automation technology selections were in a statistical dead heat given the margin of error for the survey:
23% Digital twins for process optimization
22% Advanced robotics for precision tasks
19% 5G networking and connectivity
19% Cloud-based control systems
How to optimize automation ROI

In related findings, automation solutions seen as producing the highest return on investment (ROI) in survey respondents’ operations were 41% for advanced process controls and control system optimization. Next, in a three-way statistical tie, were 26% for operations visibility: Dashboards, multi-level HMI, SCADA systems, 25% for motion control and robotics systems and 24% for advanced quality control systems. Five other automation technologies listed in this question were:
17% Safety for process or machine systems
14% Predictive analytics for maintenance
10% Batch, scheduling, manufacturing execution system (MES) or enterprise resource planning (ERP) systems
8% IoT and edge computing platforms.
The top two ways respondents assess ROI of automation technologies were operational efficiency improvements (61%) and reduced downtime or maintenance costs (47%).
Automation upgrades account for 21% or more of annual capital expenditures for 21% of survey respondents. Primary drivers for investments in automation technologies are 70% cost reduction and operational efficiency, 48% enhancing product quality and consistency, 46% increasing workforce productivity and 40% improving safety. Achieve automation upgrade benefits by overcoming top barriers including high implementation costs, integration challenges, workforce skills and cybersecurity concerns, among others.
Report outline for 2026 State of Automation
25% Artificial intelligence/machine learning (AI/ML) for predictive maintenance
15% Design, analytics or product life cycle management (PLM) systems
Think again about applying more automation benefits in 2026; download the full report’s recommendations at www.controleng.com/research with intelligence about “How to shape tomorrow with 2026 industrial automation trends and insights.” Report sections with analysis and recommendations are:
Mark T. Hoske Control Engineering
What emerging technologies are most critical to your organization's future success?
Advanced process con trols, control system optimization (including no-, low-code programming)
Tools for digitalization, efficiency and regulatory compliance
Artificial intelligence/machine learning (AI/ML) for predictive maintenance
Digital twins for process optimization
Advanced robotics for precision tasks
5G networking and connectivity
Cloud-based control systems
AI-integrated into plant-floor automation software
Augmented reality/virtual reality (AR/VR) for guided tasks and training









In the Control Engineering 2026 State of Automation report, emerging automation technologies critical to success, by a large margin, are “Advanced process controls, control system optimization (including no-, low-code programming)” at 52% followed by “Tools for digitalization, efficiency and regulatory compliance” at 33%. Courtesy: Control Engineering 2026 State of Automation report
• Investment priorities and trends
• Automation adoption and ROI metrics
• Workforce transformations and skills development
• Barriers to automation success
• Drivers of automation investments
• Emerging technologies driving transformation
Find more 2026 advice for automation success from Control Engineering print and digital editions, webcasts, topical eBooks, newsletters, videos and podcasts at www.controleng.com.
Mark T. Hoske is editor-in-chief, Control Engineering, WTWH Media, mhoske@ wtwhmedia.com.
uOnline
controleng.com
KEYWORDS: State of Automation research, automation optimization
CONSIDER THIS
Control Engineering explains how to optimize automation: Get what you need, how you need it, today.
ONLINE
www.controleng.com/research
Related resources on State of Industrial Automation
State of Automation 2025 research: Year-end insights, guidance
https://www.controleng.com/state-of-automation2025-research-year-end-insights-guidance
Think again about the state of industrial automation in 2025
https://www.controleng.com/think-again-about-thestate-of-industrial-automation-in-2025
Control Engineering releases 2025 State of Industrial Automation Report
https://www.controleng.com/control-engineeringreleases-2025-state-of-industrial-automation-report
WATCH FOR:
Survey respondents’ explanation of opportunities and advice
1111 Superior Avenue, 26th Floor, Cleveland, OH 44114
Content Specialists/Editorial
Mark T. Hoske, editor-in-chief 847-830-3215, MHoske@WTWHMedia.com
Gary Cohen, senior editor GCohen@WTWHMedia.com
Sheri Kasprzak, executive editor, engineering, automation and controls, SKasprzak@WTWHMedia.com
Stephanie Neil, vice president, editorial director engineering, automation and control, 508-344-0620 SNeil@WTWHMedia.com
Jill Lowe, webinar manager JLowe@WTWHMedia.com
Amanda Pelliccione, marketing research manager 978-302-3463, APelliccione@WTWHMedia.com
Puja Mitra, contributing editor PMitra@WTWHMedia.com
Contributing Content Specialists
Suzanne Gill, Control Engineering Europe suzanne.gill@imlgroup.co.uk
Agata Abramczyk, Control Engineering Poland agata.abramczyk@trademedia.pl
Lukáš Smelík, Control Engineering Czech Republic lukas.smelik@trademedia.cz
Aileen Jin, Control Engineering China aileenjin@cechina.cn
Editorial Advisory Board www.controleng.com/EAB
Doug Bell, president, InterConnecting Automation, www.interconnectingautomation.com
Daniel E. Capano, senior project manager, Gannett Fleming Engineers and Architects, www.gannettfleming.com
Frank Lamb, founder and owner Automation Consulting LLC, www.automationllc.com
Joe Martin, president and founder Martin Control Systems, www.martincsi.com
Rick Pierro, president and co-founder Superior Controls, www.superiorcontrols.com
Eric J. Silverman, PE, PMP, CDT, vice president, senior automation engineer, CDM Smith, www.cdmsmith.com
Mark Voigtmann, partner, automation practice lead Faegre Baker Daniels, www.FaegreBD.com
WTWH Media Contributor Guidelines Overview
Content For Engineers. WTWH Media focuses on engineers sharing with their peers. We welcome content submissions for all interested parties in engineering. We will use those materials online, on our Website, in print and in newsletters to keep engineers informed about the products, solutions and industry trends.
* Control Engineering Submissions instructions at https://www.controleng.com/connect/how-to-contribute gives an overview of how to submit press releases, products, images and graphics, bylined feature articles, case studies, white papers and other media.
* Content should focus on helping engineers solve problems. Articles that are commercial in nature or that are critical of other products or organizations will be rejected. (Technology discussions and comparative tables may be accepted if nonpromotional and if contributor corroborates information with sources cited.)
* If the content meets criteria noted in guidelines, expect to see it first on the website. Content for enewsletters comes from content already available on the website. All content for print also will be online. All content that appears in the print magazine will appear as space permits, and we will indicate in print if more content from that article is available online.
* Deadlines for feature articles vary based on where it appears. Print-related content is due at least three months in advance of the publication date. Again, it is best to discuss all feature articles with the content manager prior to submission. Learn more at:
https://www.controleng.com/connect/how-to-contribute

ANSWERS
Jason Cannon, DRM
Five lines in one year: Scaling high-volume glass automation with precision
How DRM engineered five high-speed automotive glass encapsulation lines in parallel, compressing years of automation work into one aggressive launch window.
LObjectives
• Managing high-mix glass variability using adaptive tooling and integrated sensing.
• Balancing cycle time, floor space and labor constraints in multimaterial molding automation.
• Standardizing controls and mechanical designs to enable rapid scaling of duplicate lines.
CONSIDER THIS
How can standardization and modular design accelerate complex automation projects while maintaining flexibility for future change?
aying the groundwork: From empty shell to 2.5 million glass units per year. DRM’s partnership with a tier-one automotive glass supplier with global operations began nearly a decade ago, but the recent five-line expansion in the southeastern U.S. marked a new chapter in scale, complexity and execution. Around 2015, the manufacturer was establishing U.S. operations in a shuttered automotive facility in Ohio. After observing DRM’s equipment in action at a supplier’s facility, the client engaged them to automate glass processes. DRM developed the client’s first PVC and polyurethane encapsulation lines from the ground up, automating a production step that, until then, had only been done manually at the client’s overseas facility.
That initial scope included multiple lines across two sites, delivered nearly simultaneously. The systems enabled the manufacturer to meet U.S. labor and cost demands while achieving high-throughput, consistent quality and low operator count. Over time, DRM expanded those capabilities, adding plasma treatment, in-mold hardware insertion and smart sensor integration. Through this process, DRM has become a long-term automation partner, supporting the client’s evolving needs in encapsulation and robotic glass handling.
That foundation of trust, technical execution and system evolution paved the way for a bold new challenge: to engineer five new, high-vol-
ume lines and deliver them within a single year to meet increased complexity, part size and precision demands.
Parallel design and lean execution
With high throughput targets and tight space constraints, DRM committed to speed and standardization from the outset. The engineers established a repeatable controls and mechanical platform before CAD work began:
• Safety-rated controllers with integrated zones simplified support.
• Six-axis robots on floor rails (seventh-axis robots) increased payload, range and simplified simulation.
• Ethernet-based valve banks reduced wiring and boosted diagnostics.
• Barcode and vision systems unified the sensing interface.
• Quick-change EOAT couplers sped up future changeovers.
• Visualization and data collection software gave the operators a window into the operation of the system while collecting build data for quality control.
Building a single-encapsulation line typically takes nine to 12 months. Several key strategies kept the five-line project moving quickly:
• Programming the first line fully, then cloning code with minimal adjustments for the others.
• Splitting fabrication between in-house teams and local shops to speed up builds.
• Standardizing designs to simplify future changeovers.

Smart use of operators
Fully-automated glass unloading was explored but ruled out. Vision-guided robots could remove paper and racks, but at high cost. Instead, DRM and their partner made the collective decision to keep the model lean:
• One operator loads glass and primer.
• Another handles brackets, unloads parts and inspects.
This setup kept labor under 5% of cycle time while retaining flexibility and quality checks.
Rapid scaling and high mix
With a wide mix of glass parts and a compressed build timeline, the focus was on tooling that could be built fast, adjusted easily and duplicated cleanly.
Switching from steel to structural aluminum tables shaved weeks off fixture builds without sacrificing precision. Each table held a modular nest — precision-machined tooling that located and supported each unique glass part. These nests could be quickly swapped across lines to accommodate different parts with minimal downtime, making the system flexible enough for high-mix production without constant rework.
Key innovations included:
• Three-in-one robot tooling: One EOAT loads brackets, picks raw glass and unloads finished parts, eliminating a robot per application.
• On-tool plasma activation: Boosted primer bond strength without chemical wipes.
• Pre-press conditioning buffers: Stored glass

FIGURE 1 and 2: ATI Industrial Automation quick-change couplers on DRM-designed end-of-arm tooling (EOAT) allow tool changes without manual intervention, cutting downtime during future retooling phases. All figures courtesy: DRM
Encapsulation 101: The process behind the project**
In automotive glass manufacturing, "encapsulation" refers to over-molding a flexible polymer frame directly onto the edges of a glass panel. This process forms a gasket-like seal that bonds permanently to the glass during a molding press cycle.
The molded frame serves three purposes:
• Weatherproofing: Seals the glass to the vehicle body.
• Structural integration: Adds clips or studs for install-ready parts.
• Aesthetics and safety: Hides sharp edges and improves appearance. The lines DRM engineered are known as encapsulation lines because the entire system revolves around this process. Two different molding methods are used:
• Polyvinyl chloride (PVC) injection molding: Common for smaller glass parts. It produces rigid but paintable seals.
• Reaction-injection molding (RIM) with polyurethane (PU): Used for larger parts like backlites and sunroofs. It creates flexible, durable seals.
Automation is critical for three reasons:
• Tight tolerances: Curved glass panels vary by 1-2 mm, so robot guidance must be precise.
• Fast cycle times: One part must be completed every 60 seconds.
• Process complexity: Each line primes, cures, molds, trims and inspects with minimal labor.
Because the molded gasket defines the process, the entire production system is commonly referred to as an "encapsulation line" in the industry.
to specific temperatures before molding and helped smooth part flow to presses.
• Full traceability: Every step was scanned, recorded and linked to the final part.
Safety systems in the process flow
From the outset, the plan integrated safety: light curtains, gate switches, safety-rated PLCs and e-stops
ANSWERS

FIGURE 3: Modular tooling and precise locating features support high repeatability. ATI Industrial Automation coupler integration allows fixtures like this to swap in and out as part of changeover strategy.
throughout. Divided zones allowed one station to be maintained, adjusted or upgraded while other parts of the line continued running.
Consistent leadership and collaboration
DRM kept the same engineering core from design through install. The customer assigned a bilingual liaison, smoothing cross-team communication and reviews with foreign stakeholders.
How to evolve automation
Automation can evolve with each new automation cell. This includes methods and tools to improve machine precision features inside the urethane edge. Other collaborative advances include alignment features and automated clip and stud loading. A modular automation platform allows fast rollout of these upgrades across lines. Results at a glance

FIGURE 4: DRM’s end-ofarm tooling (EOAT) designs feature ATI Industrial Automation couplers and vacuum or mechanical gripping, tailored per part geometry and integrated into robotic sequencing.
Insightsu
Glass automation insights
uDRM rapidly engineered five high-volume automotive glass encapsulation lines in parallel, condensing years of automation work into a single year.
uStandardized designs, cloned programming and modular tooling enabled speed, flexibility and high-mix production while keeping labor under 5% of cycle time.
• Cycle time: 60 seconds encapsulation, 90 seconds total flow.
• Labor: Two operators per PVC line (<5% of cycle time).
• Traceability: Full part genealogy through scanning.
• Changeover: <10 minutes for tooling, <30 minutes for fixtures.
• Throughput: >2.5 million glass units annually.
• Footprint: Fits within 40m x 8m per PVC cell.
Step-by-step: A look inside a PVC encapsulation line
The system combines robotics, motion control and precision tooling to produce a finished encapsulated glass unit. Each step is engineered for control, consistency and speed, and designed to evolve with future upgrades.
1. Manual rack load: Operator places glass onto a bi-directional turntable.
2. Centering and scanning: Robot orients the glass unit; vision system verifies barcode, orientation and tint (clear, solar or privacy.)
3. Robotic priming: Robots apply primer, eliminating floor systems and saving $15,000 to $20,000 per station.
4. Buffer zone: Twin racks decouple priming and molding zones.
5. Heating/humidity control: Radiant heaters for PVC; humidity chambers for PU.
6. Encapsulation: Robot loads glass into press with full traceability.
7. Post-process: Robots scan for completed parts and place them on an exit conveyor for inspection. On PU lines, molding flash is automatically collected and recycled to reduce material waste.
8. Pack-out: Operator scans and racks the finished glass unit.
One five-line cell can produce more than 2.5 million glass units annually.
Automation built for change
Five high-volume lines in one year, built from scratch, for high-mix automotive glass is no small feat. It was a massive undertaking with tight timelines, high part variability and zero room for missteps. Achieving this milestone took years of lessons in tooling, integration and process design. That foundation was built over nearly a decade of partnership, learning the client’s product, refining the process and proving out each step. For manufacturers looking to compete on speed and flexibility, the takeaways are clear: Standardize where it counts, design for real-world production and build on what works. GSIR ce
Jason Cannon, project manager, DRM, leads automation projects at DRM, a CSIA member; CSIA is a WTWH Media content partner. Edited by Gary Cohen, senior editor, Control Engineering, gcohen@ wtwhmedia.com.
Ed Bullerdiek, process control engineer, retired
PID spotlight, part 25: Navigating PID controller tuning
Is there an easy path for PID controller tuning, especially for those who aren’t experts? What’s the minimum I need to know to succeed at PID tuning?
Within the first 10 installments of the PID spotlight series, someone asked for an easier way to optimize proportional-integral-derivative controller tuning. I’m sure the person is perfectly capable, but an “occasional tuner,” where PID controller tuning is only a small part of the job. The real question is “What is the minimum amount of knowledge I need just to get by?” which is a question all of us have asked many times.
The answer to the “easier way” question is no, to my knowledge there is no single controller tuning guide that can serve as a one-stop tutorial. An internet search for “basic PID tutorial” will return a bewildering array of articles and videos. Some are fairly good as far as they go, and you will get good results if they apply to your situation. Unfortunately, in the interest of time, all the videos and articles often leave out important context: What is the process? What is the control platform? What is the form of the PID equation? How is gain entered? What are the time units on integral and derivative? What kind of performance will this tuning method give you?
If you do not know to ask these questions, you can get yourself into plenty of trouble (not to mention questioning your career choices.)
Similarly, the implied question “What is the minimum I need to get by?” gets the frustrating answer “that depends.” If you know the right questions to ask, you can usually get to an answer. There is no way to sugarcoat it. Acquiring minimum knowledge for PID tuning remains a research project.
Can we help the occasional PID controller tuner get by?
Let’s try to get a beginning PID controller tuner
pointed in the right direction. It begins with breaking down the process into its component steps:
1. Identify the problem.
2. Visualize the solution.
3. Select the required tools.
4. Execute the solution using the tools.
5. Verify the solution.
Conceptually that’s easy, but the problem is in the details. What follows is how to navigate the previous articles in this series, omitting the ones you may be able to safely skip, while getting to the minimum you need to know to get to a solution. However, before doing any of this, it is important to know the basics of the PID algorithm. PID spotlight part 2 covers two of the three major PID controller variants, classical and parallel, and includes this advice: If at all possible set up a PID controller simulation on your system and play with it to get a feel for how your PID really works. Every system has quirks that generic training just cannot prepare you for.
Getting from engineering units to percent in PID controllers
If you are new to applying control theory, you need to know some basic housekeeping first:
1. Any measurement not in percent of span must be converted to percent before calculating tuning constants.
2. Some systems’ PID controllers work in engineering units and therefore require special setup.
u
KEYWORDS: Proportionalintegral-derivative, PID tutorial
LEARNING OBJECTIVES
Know what questions to ask about training materials.
Know the five steps of the tuning process and how to do them.
Know how to convert engineering units to the form necessary for controller tuning.
Know how to convert tuning constants from classical PID form to parallel PID form.
Understand what situations might require expert help.
CONSIDER THIS Successful PID controller tuning requires understanding your process and the control system. The process of getting to a solution can involve many branches and turnings, each of which requires specific knowledge.
ANSWERS

FIGURE: To help the occasional PID controller tuner get by, start by breaking down the process into five component steps: 1. Identify the problem. 2. Visualize the solution. 3. Select the required tools. 4. Execute the solution using the tools. 5. Verify the solution. Control Engineering's PID spotlight, Part 25, provides more details. Courtesy: Mark T. Hoske, Control Engineering, with information from Ed Bullerdiek, retired control engineer
3. Some older programmable logic controllers work in very strange units which require special attention.
In most modern control systems, the PID algorithm converts inputs and outputs to percent of span. While it may display a temperature of 350°F and the controller output is 1530 gpm, internally the process variable is 70% and the output is 61.2%.
The conversion is:
Percent = 100 * value /(max range – min range)
Some systems will also let you access the process variable, setpoint, and controller output in percent
of span. If they do save yourself a little trouble and trend these variables when you are tuning. There are some legacy systems that work in engineering units. You can spot these because they have a unit conversion factor included somewhere in their PID algorithm. They will usually call it a gain, which only confuses things. Their documentation will show a PID algorithm that may look like this:
OP = KG *(K *Error + Ti * ∫Error + Td * d(PV)/dt)
Where:
KG is the unit conversion factor (it may be described as a “gain multiplier”).
Regardless of how things are shown in the documentation, the key is there is an extra gain term that won’t look like it belongs. The trick will be teasing out which is the unit conversion factor; this should be the one outside of all the parentheses.
KG should be set to:
KG = Output Span / Input Span
Which, in the case of a flow controller that operates a valve directly:
KG = 100% / 47,737 BPD
KG = 0.002095 %/BPD
Or, in the case of the level cascading to that flow:
KG = 47,737 BPD / 100%
KG = 477.37 BPD/%
You can end up with some very strange-looking unit conversion factors, but the result is you can use tuning constants calculated using normal methods that assume the input and output range is in percent of span. The caveat is you must then convert the process variable, setpoint, and controller output readings to percent of span just like you would with a system that works internally in percent. You must also remember that whenever an instrument span is changed you must also update KG to avoid inadvertently changing tuning as well as confusing future users. (If you have the great misfortune to
run into a system that works in engineering units and doesn’t supply a unit conversion factor then you will have to use heuristic tuning.)
Finally, early in my career I worked with programmable logic controllers (PLCs) that did all their internal math in signed integers. The range of inputs and outputs was 0-32,000. As long as the input to and output from the PID controller was not converted to engineering units it was possible to calculate tuning constants as if the controller was using percent of span internally. If, however, anything was converted to engineering units you were on your own. If you run into this situation, you have a research project on your hands. Fortunately, as long as you are working with modern systems you shouldn’t run into this (although it’s been many years since I worked with PLCs and who is to say what weird stuff might still be out there).
Identifying the problem with PID tuning
Our first set of questions have to do with understanding your equipment: What is the control platform? What is the form of the PID equation? How is gain entered? What are the units on integral and derivative? And, as we just learned, how does the PID algorithm handle inputs and outputs? Once you know the answers to these questions you can start looking for information geared to your system (and weed out the ones that are not applicable.)
Next, ask what is the process? Fortunately for us, the vast majority of processes we will run across fall into one of two categories; self-limiting or integrating (or close enough). If there are any questions on how to identify the type of process you are working with please review PID spotlight part 3.
Caution: If you find that your process doesn’t fall into the self-limiting or integrating type, ask for expert help. Exponential and complex process types are often hazardous and can get you into deep trouble in a hurry. Sometimes giving up and asking for help is the better part of valor.
The next issue you must deal with is the lag/ deadtime or fill time/deadtime ratio for self-limiting or integrating processes. Each respectively affects how you might tune the controller or even whether a PID controller will work at all. Fortunately most processes will tend toward higher lag/ deadtime or fill time/deadtime ratios and can be tuned reasonably easily. This is more of an aware-
ness issue and if you run into problems you will need to adjust tuning methods.
Visualizing the PID tuning solution
Once we’ve established that a controller needs to be tuned, the type of process the controller is working on, and whether tuning is possible we need to decide on what kind of performance is required.
Tuning integrating processes for performance has been covered reasonable thoroughly in PID spotlight part 12 and in PID spotlight part 17. There is a future deep dive coming for self-limiting processes. A preliminary review is available in PID spotlight part 6 [https://www.controleng.com/ articles/pid-spotlight-part-6-deadtime-how-toboost-controller-performance-anyway/]. The short answer is the published mechanistic tuning methods will not give you perfect performance.
However, if you are less worried about perfection then rest easy. PID controller tuning fortunately usually offers a broad plateau of acceptable tuning for any given process (as long as you don’t have too much deadtime). You should aim for critically damped tuning (as fast as possible to setpoint without overshoot) as this is the best compromise for disturbance rejection without upsetting other parts of the process. It appears that most of the videos use this as their default tuning; use it if it is appropriate.
Select the PID tuning tools you will need
I have found that heuristics is the easiest to teach and deploy. The one major drawback is convincing people they really do have to wait long enough for a proper pattern to develop. One strength of the method is it works regardless of the PID algorithm in use, which makes it ideal for the occasional tuner or if you simply don’t know what PID algorithm your system uses.
If you happen to pursue open loop tuning the simplified internal model control (IMC) method for self-limiting processes works well for all lag/ deadtime ratios. It intentionally limits controller gain for high lag/deadtime ratios to prevent unsettlingly large output jumps on a setpoint change. This isn’t ideal for disturbance rejection tuning, but still provides good disturbance rejection.
Similarly the simplified integrating process PI tuning calculations work well for integrating pro-
‘If you find that your process doesn't fall into the self-limiting or integrating type, ask for expert help.’
Insightsu
Insights about navigating the controller tuning process
uThere is a minimum amount of information you need to solve a specific tuning problem, but the scope of that information is very different for different problems. There is no simple guide that covers all problems.
uYou must filter available tuning articles and videos against knowledge about your process and system to verify they apply to your problem.
uCareful attention to measurement scaling and internal system processing is required to successfully apply tuning solutions to your system.
uController tuning follows a five step process (unless you run into additional problems like bad valves or process noise).
uSome tuning problems should be referred to experts.
ANSWERS
‘There is no tuning solution to excessive deadtime; a process fix must be pursued.’
cesses. The trick here is deciding on how much deviation from setpoint you are willing to allow. 20-25% is a reasonable limit in the absence of any other guidance. If you do not know the PID algorithm you may want to stick with heuristics as the open loop methods are specific to the classical PID algorithm (conversion to parallel provided below.)
Execute the PID controller tuning solution
Open loop and heuristic tuning methods with examples for self-limiting processes are laid out in PID spotlight part 7 and PID spotlight part 9 (and part 10 for deadtime dominant processes). Similarly open loop and heuristic methods with examples for integrating processes are laid out in PID spotlight part 15 and PID spotlight part 17. Here is another good heuristic PID tuning guide [ https:// tlk-energy.de/blog-en/practical-pid-tuning-guide ] for self-limiting processes. It is a step-by-step process that sets controller gain, then integral and then derivative (if required) in a stepwise fashion. It will work with classical and parallel PID algorithms. Their “this is what good looks like” pictures will get you close to critically damped tuning.
For the heuristic methods you can leave out much of the math-y bits. These will help you get to an answer faster but the simple larger/smaller controller gain and faster/slower integral adjustment method works well. (You must use the math-y bits for deadtime dominant process tuning, otherwise you might never get to a solution.)
If you are interested in a deeper dive into how the PID controller works you are invited to read the articles on mating the PID controller to each type of process, examples of well and poorly tuned controllers, and the discussion of lag/deadtime or fill time/deadtime ratios. This is not required for the occasional tuner, but may clear up some questions you might have about how the PID controller really works.
(Note: 90% of my tuning is done using heuristics. It’s generally faster, safer and more tolerant of confounding factors like process noise and bad valves.)
Verifying the solution for PID tuning
Of course after tuning a controller you should verify that the controller tuning works. Most of the
time a simple setpoint change will suffice. If for some reason you don’t like the response feel free to use heuristic methods to adjust the tuning to match your needs. The important thing to remember in all this is that your controller is probably working within multiple constraints, and that there is going to be some tradeoff among minimizing the impact of disturbances, following setpoint changes, and not disturbing the rest of the process. This is a tradeoff only you can make.
What if this doesn’t get me to a solution?
If you find that no matter what you do the controller continues to behave badly you likely have a bad control valve. PID spotlight part 18 and PID spotlight part 20 have practical guidance on identifying valve problems and what you might do about them. Spoiler alert: bad valves must be fixed. There is a tuning solution, but it is very hazardous and not recommended for the non-expert user.
You may also have a problem with process noise, in which case PID spotlight part 23 will give you help on practical solutions to noise. The short answer is you can’t just filter the living daylights out of the process as this has bad effects on tuning and performance. Once again there are tradeoffs among filtering, PID tuning and controller performance. More background is available in PID spotlight part 21 and PID spotlight part 22.
Finally, if you are working in a process plant, you should read PID spotlight part 19 on controller tuning best practices.
Deadtime is the enemy
Another problem that may plague the occasional tuner is excessive deadtime. For integrating processes excessive deadtime simply makes the process impossible to control. There is no tuning solution to this; a process fix must be pursued. Since this will require real money (beyond just your time and effort), you must be able to justify the expenditure. PID spotlight part 13 explains how excessive deadtime translates into low controller gain which then allows excessive process variable movement for even small disturbances.
Improving the performance of self-limiting processes with too much deadtime may require extraordinary measures. These fall in two categories:
• Preventing disturbances in the first place. This requires a close focus on tuning upstream controllers or possibly process changes.
• Some form of feedforward control that will require new logic and likely new instrumentation.
If you do not feel competent to address this type of issue please consider contacting an expert.
What’s next for this PID controller tuning series?
The basics of tuning generic PID controllers is behind us and with it the beginners part of this series is complete. From here the articles will be getting more technical and focused on more specific problems. Future articles will cover:
• A deep dive into tuning for performance for self-limiting processes.
• A close look at certain advanced features. This will be aimed at how these features are used to solve specific problems from overly aggressive response to setpoint changes, deadtime compensation and noise management to name a few.
• Cascade control; tuning cascades, anti-reset windup and other issues.
• Extraordinary measures: What you can do to work with or around processes with excessive deadtime.
• Tips and tricks for managing controller interaction.
While our focus changes to more advanced subjects the overall goal remains. Purely mechanistic approaches to controller tuning, whether the old reliable Ziegler-Nichols approach, some version of Lambda tuning or any of the other 400+ methods, will not necessarily solve your specific tuning problem. Your toolbox will continue to collect new tools; you can’t solve problems without them. But what I hope to impart is some intuition into how the PID algorithm really works so that you know
which tools to use when and, more importantly, when to bend the rules to get the best performance from your controllers.
Converting tuning constants from classical to parallel (and more)
To recap, the classical PID algorithm is:
OP = K *(Error + 1/Ti * ∫Error + Td * d(PV)/dt) +
OP(t=0)
The parallel PID algorithm is:
OP = K *Error + Ti * ∫Error + Td * d(PV)/dt + OP(t=0)
The conversion process from classical to parallel “removes” the parenthesis and inverts the integral constant. The calculations are:
Integral:
Ti(Parallel) = K/Ti(Classical)
Derivative:
Td(Parallel) = K * Td(Classical)
Pay careful attention to time units. Seconds and minutes are equally common between systems. This can be a very embarrassing mistake. (Ask me how I know.)
Some controllers use proportional band (PB) instead of controller gain (K). This is common in some single loop controllers and programable logic controllers (PLC) but unusual in distributed control systems (DCS). If you happen to run across proportional band (PB) the conversion is:
PB = 100/K
Note that the conversion to proportional band means that bigger is less controller gain and smaller is more controller gain. Keep this in mind if you are using heuristic tuning methods. ce
Ed Bullerdiek is a retired control engineer with 37 years of process control experience in petroleum refining and oil production. Edited by Mark T. Hoske, editor-in-chief, Control Engineering, WTWH Media, mhoske@wtwhmedia.com.
‘Pay
careful attention to time units. Seconds and minutes are equally common between systems.
’
controleng.com
Link to PID spotlights, parts 1-22 and with this article online, starting with “Three reasons to tune control loops: Safety, profit, energy efficiency.”
https://www.controleng.com/ articles/three-reasons-totune-control-loops-safetyprofit-energy-efficiency















PROGRAMMING, CONTROL SYSTEMS
Peter Galan, control software engineer, retired
Introduction to control software engineering, better automation designs
Control software engineers seek control system solutions well beyond computer software programming. Understand seven critical phases of software engineering workflow for control system design and its worst enemy.
Automation applications and those programming and working in automation and controls can benefit from improvements to software engineering skills. Software engineering is a relatively old term; its first mention goes as far back as the 1960s. However, there are other terms that may sound similar, like software design, computer programming, controller design, etc. How do they differ? Generally, software engineering contains software design, computer programming and other relevant activities, but it contains other, typical engineering activities to be explained below.
Another difference between a software engineer and a software designer, for example, might be in their goals. While a software designer’s goal is to create a software/computer program, for a software engineer such a software/computer program is just a tool for achieving “higher” goals. This is especially true for the control software engineers, who would target a certain control system solution.
Educational requirements for control software engineers
Control software engineer education should include some engineering education, including knowledge and experience control systems design. This involves knowledge of control theory and electronics. To become a proficient computer, microcontroller (MCU), or digital signal processor (DSP) programmer, some basic, computer science knowl-
edge and strong knowledge of certain programming languages. A good understanding of MCU/ DSP hardware is important, especially if the final product will be an embedded system, a typical “subject” of the control software engineers.
An embedded system is a specialized computer system designed for specific tasks within a larger mechanical or electronic system. It is essentially a computer built into a specific device to control its functions, often with a focus on real-time performance. If such device is a kind of a control system, then such an embedded system is designated as an embedded control system.
A specialty in hardware design of embedded systems may be useful, but not required, especially if one or more co-workers has hardware design experience. (This is how I preferred to work, in small teams of software and hardware designers.)
A detailed understanding of control software engineering activities and workflow will help control software engineers improve control software designs.
Requirements, process
An embedded control system is not a general-purpose computer system. It is always designed and built for a dedicated application. Such application can be a technical system or a physical process which requires automatic monitoring and/ or controlling. A software engineer creates a program application (or load) that is placed (often permanently burned) into a program memory of the
KEYWORDS: Control software engineering, control system programming, control system design
CONSIDER THIS
Do you know the seven critical phases of control software engineering? ONLINE
Control Engineering magazine acknowledges the importance of control software engineering. Encourage further coverage by contacting us. Thank you in advance for your replies.

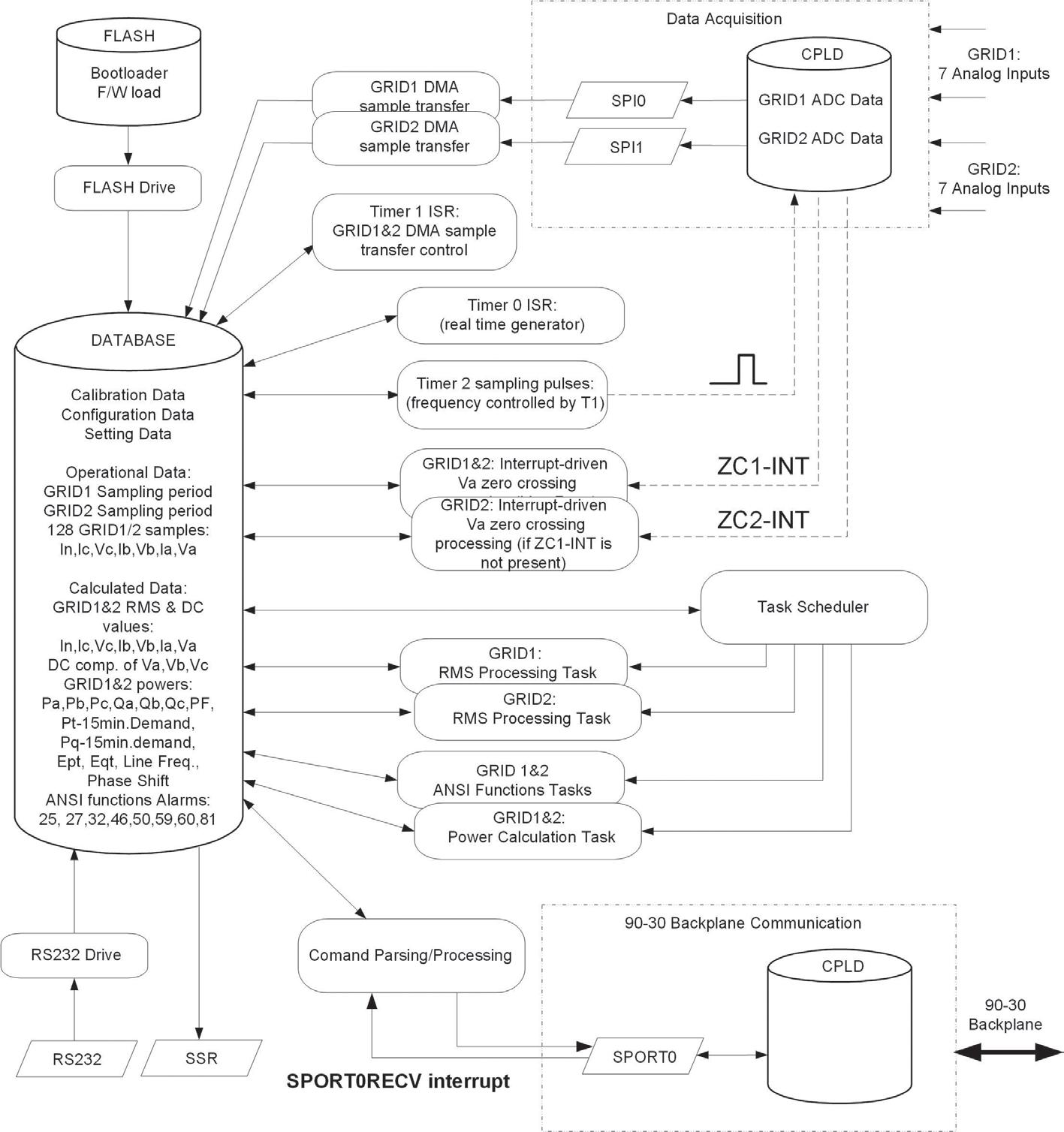
FIGURE 1: Firmware block diagram of embedded control system helps with planning and structure of control software engineering. All images are courtesy: Peter Galan, control software engineer, retired.
MCU (DSP) for the embedded system. Such a program is commonly called firmware (F/W). Below the word firmware will be used alternatively with the word software.
Creating an embedded control system design is a demanding job, which requires thorough electronic and programming knowledge and strong workflow and organizational skills. Because of the high complexity of embedded control system design, it is reasonable to work on projects in small teams consisting of hardware and software engineers. Embedded system design is a highly “creative” job that requires an “engineering approach.” This consists of a systematic or standardized type of design work, which helps recycle as many resources as possible from previous projects and makes a new project easily maintainable. Such engineering approach consists of a set of specific steps, starting with analysis of a problem (project), continuing with the design works on several discrimination levels, and testing of the implemented solution.
Seven phases of software engineering workflow for control system design
The following phases characterize the embedded system design lifecycle, including embedded control system designs.
1. System analysis and problem formulation
2. Project specification
3. Hardware/firmware concept design (High-level design)
4. Specification of the program modules, procedures and functions
5. Writing (implementation) of the program modules
6. Debugging of the program modules
7. Testing hardware/firmware of a complete embedded system
PHASES 1 AND 2: System analysis, project specification
Even though the software and hardware designers usually do not deal with the first lifecycle phase, their input can be very important. Their job starts with the third phase. However, the project specification is the main source of firmware and hardware design input. Project specification is a precise description of requirements, parameters and features, which ought to be accomplished by a designed embedded control system. Specification of the system targets, system functions, specification of the speed and the precision of the signal/ information processing will determine:
• Hardware platform: selection of an optimal MCU (DSP) and additional hardware components (memories, analog to digital (A/D), including digital to analog (D/A) converters, multiplexers, and similar components to meet the specified functions and requirements
• Software platform: programming languages, operating system, task manager, etc.
If the project specification is not complete, the missing information must be consulted with the customer (or whoever created the project concept/idea) and the specification document must be updated. Incomplete or ambiguous project specification is the most dangerous enemy of every firmware and hardware designer. Changes are much more economical earlier in the project.
In many cases firmware (and hardware) engineers/designers should not hesitate to propose changes of the project specification after its thorough study. Such a situation arises when, for example, some specified parameters are unnecessarily strict (like unnecessary high precision of A/D conversions), which could lead to substantial cost increases, especially of the hardware platform.
PHASE 3: Hardware and firmware concept design: Three steps
The specification studies should result in a hardware and firmware concept design. Hardware and software designers should collaborate on development of an embedded control system concept. Such a (software/firmware) concept design should consist of a:
• List of all the actions (tasks) of the embedded system and the sequence of their execution
• Division of actions (tasks) between hardware and software resources and their coordination
• Time schedule of the following software (hardware) design phases.
For optimal project management, collaborate and coordinate software and hardware design to ensure that later phases of the design life cycle start without delay. In the late 1990s, there were made many efforts to create a universal modelling language and system for the software engineers to help them to describe/visualize their software designs. The most successful was the unified modeling language (UML). UML provides a standard notation for many types of diagrams which can be roughly divided into three main groups: behavior diagrams, interaction diagrams and structure diagrams. Today, even software engineers unfamiliar with UML by name often produce informal block diagrams describing their software design as clearly as possible. Figure 1 shows such a typical firmware “block diagram” of an embedded control system. This particular block diagram describes the power monitoring device (PMD) firmware architecture designed by the author and described in the Control Engineering article, “Anatomy of power monitoring device: How to design automation.”
https://www.controleng.com/anatomy-of-power-monitoring-device-how-to-design-automation
While such software/firmware block diagrams

are excellent help in the concept design, there is still something missing. While such a block diagram shows all the “predicted” software/ firmware elements (actual configuration may change during the implementation phase), it is missing “timing” information. So, another diagram showing the “relations” among the individual software elements can be useful. Such a diagram is among the original UML type diagrams, the behavior diagram, as shown in Figure 2 (another of the author’s projects, erbium dopped fiber amplifier (EDFA) firmware.
FIGURE 2: Firmware behavior diagram of embedded control system shows the relations among individual software elements.

PHASE 4: Specification of program modules, procedures and functions
Once the software (firmware) concept is clear, the software engineer can start with his/her prima-
FIGURE 3: Simulated (shown as a console) embedded control system with its graphical user interface (GUI). The GUI can be used with other application simulation tests.
ANSWERS

FIGURE 4: Practical GUI shows power synchronizing module (PSM) communication via serial port.
Control software
engineers must deal with creating additional software products/ applications, not only the load for the embedded control system.
ry job in the fourth phase, the specification of the program modules, procedures and functions. Getting this right makes implementation easier.
At first software engineer will decide how the program will be divided into individual program modules. For example, there will be an initialization module, a communication module, an interrupt service routines module, a feedback control module, an output driver module, etc.
The next step is to design optimal algorithms of the signal and data processing, finding proper data representation, definition and declaration of global variables, their types, etc.
The last step is to specify procedures and functions according to the projected tasks and activities of the embedded system. Clarify at this step the following (and similar questions):
• What will be priority of the tasks?
• What kind of parameters will be provided?
• What will be the returned values of the functions?
For the graphical representation of such software modules, you can use well established “flowcharts.”
PHASE 5: Writing (implementing) of program modules, programming languages
This might be seen as the most routine phase of the entire embedded system design life cycle. However, the software engineer will have to return often
to the previous phase, especially if some difficulties are encountered during program implementation. The software engineer iterates phase 4 and phase 5 until the entire program (firmware) load is completely implemented.
This raises the question of which programming language or languages to use. In many cases, there’s no choice, beyond what the MCU (DSP) chip manufacturer provides. For the simplest chips, usually it is an assembly language, but for the medium to the most powerful chips it is usually C (or C++) programming language. My experiences show minimal advantages in using C++ for embedded applications. While C++ is an object-oriented language (though not a genuine one) it remains suitable for object-oriented programming (OOP). Compiled C++ code will be larger (thus running more slowly) than if written in plain C. For most applications the C language is the optimal programming language. Very often, it’s necessary to combine C and assembly programing together. However, even if the application is written in a plain C language (even in the assembly language), it doesn’t mean that it can’t follow the OOP approach.
Control software engineers must deal with creating additional software products/applications, not only the load for the embedded control system. Those will be needed for testing, calibration and communications. Most likely they will run on PC under the Microsoft Windows operation system. What programming language should be used for related applications? There are more options, but I would strongly recommend C# (C sharp). This language has a very similar syntax as the C language, but more importantly it is completely bound with the Microsoft .NET Framework, a huge library of supporting programs/ functions allowing creation the most demanding Microsoft Windows-based applications.
Another job/responsibility of the control software engineers might be implementation of the compilers and/or interpreters for the (high level / graphical) control programming languages as they are specified by IEC 61131-3 control programming languages.
Python is another programming language/system that can be very beneficial to any software engineer. This language (better called a programming system) operates as an interpreter, can run under Microsoft Windows and many other operating systems, especially Linux and its derivatives. I heavily used Python (running on a PC under
Microsoft Windows) for all experimental programming, simulation, etc. However, Python can be a “principal” programing language even for an embedded control system if you decide to build it on such a hardware (H/W) platform like raspberry pi, for example. The “principal” means that another programing language will be needed, as Python is a high level, entirely OOP language unable to deal with the H/W resources. The C language is a good pairing, because C can deal with the H/W resources and its software modules can be easily integrated with the Python programs.
Object-oriented design for control software designs
The OOP has been successfully used for almost four decades in many, mainly PC applications. However, the object-oriented “approach” is highly beneficial for any embedded software/firmware project. What is important and often misinterpreted is that the OOP approach does not require using C++ or other object-oriented programming languages. It is only an approach (philosophy), and it can be implemented even by an assembly language. Usually, the entire firmware can be completely written in a plain C language, maybe some most critical parts can be written in the assembly language.
Modern, high level programming languages like Pascal and C contributed to wide expansion of modular programming, which dominated among software engineers for decades. However, OOP brings the modularity concept even farther. For example, a more complex embedded system (not running under any operating system) would require at least a task scheduler. This could be a very simple “forever” loop running on the firmware background and calling predefined procedures in a fixed order. But more sophisticated and more flexible task scheduler can be based on a dynamic linked list. Learn about about a task manager in the Control Engineering article, “Event-driven applications for embedded systems: Summary of PDF.” https://www.controleng.com/articles/event-driven-applications-for-embedded-systems-summary-of-pdf
Please continue reading online to complete three more pages of graphics and instructions on control software engineering, including:
• Soft programming for flexible software
• Importance of simulation

5: Testing may include power synchronizing module (PSM) boot sequence verification.

• Phase 6: Debugging of the program modules
• Phase 7: Testing hardware/firmware of the embedded system
• Importance of control software engineering.
https://www.controleng.com/introduction-to-control-software-engineering-betterautomation-designs/ ce
Peter Galan, control software engineer, retired. Edited by Mark T. Hoske, editor-in-chief, Control Engineering, WTWH Media, mhoske@wtwhmedia.com.
FIGURE 6. Task frequency and duration may be part of firmware statistical profiling.
FIGURE
ANSWERS
Daniel Hollman, Yaskawa America Inc.
How to use C++, datasets for motion control programming
As machine controllers take on more responsibility beyond traditional control tasks, systems are expected to handle motion control, data processing and decisions in one platform. How can control architectures enable advanced functionality on the controller? How integrated programming helps real-time performance and system design?
Indust rial control platforms continue to grow in performance and capabilities to provide more than just the execution of ladder logic or simple input/output (I/O) functions. That includes use of C++ programming for motion control.
Programming language use in automation
controleng.com
KEYWORDS: Motion control, using C++ in drives, modern VFD programming, motion control datasets
CONSIDER THIS
Are you using modern programming and datasets for motion control?
ONLINE
Also from Yaskawa, see: How to select, apply VFDs: Medium-voltage motorstarting application tutorial https://www.controleng. com/how-to-select-applyvfds-medium-voltage-motorstarting-application-tutorial
Modern automation systems simultaneously provide deterministic motion control, process control, and data analysis. The introduction of IEC 61131-3 control programming languages in 1993 empowered engineers to achieve real-time control and advanced functionality in one platform. As automation needs grew, engineers increasingly turned to C++, where a wealth of open source and paid libraries provide solutions for computational and memory intensive algorithms. Most machine builders and programmers traditionally relied on an external device or PC when needing to incorporate C++ into a machine, but modern controllers now offer this capability natively. Earlier generations of motion platforms typically lacked built-in support for higher-level languages. Newer architec-
tures include this functionality as part of the controller, giving engineers greater flexibility in how they design and execute complex operations. The progression of machine controllers over the last 50 years conveys the shift toward fully integrated systems that can process more information and respond in real time.
Data-driven automation expands manufacturing efficiencies
Today's global leaders in automation and manufacturing rely heavily on data. Engineers expect their machines to provide substantial, tangible results often through I/O devices or working with large datasets such as order files and part catalogs. Meeting these expectations often requires a controller that can process information locally while still maintaining reliable motion performance. A practical example is a barcode-driven process in which a vision sensor reads a code, the system retrieves details from a database file, and then applies that data to motion logic. In many applications, distributed I/O modules also support data retention at the machine level, ensuring that sensor and device information is available to the controller without delay. As production lines continue shifting toward more connected and data focused operations, it has become increasingly important for controllers to handle these workloads internally rather than relying on an external PC.
C++ routines with PLC logic: Deterministic cooperation
As controller architectures continue to evolve, manufacturers have flexibility when integrating C++ into real-time environments through various execution models, allowing advanced algorithms to run alongside PLC logic without disrupting deterministic control. One approach allows C++ routines to run asynchronously from the main
FIGURE: The diagram illustrates how Yaskawa's iCube controller organizes both asynchronous ACF components and synchronous PLM tasks within its runtime, enabling C++ extensions to function alongside IEC-61131-3 control programming logic. Courtesy: Yaskawa
control cycle, enabling tasks such as data processing or peripheral management to execute without affecting deterministic motion behavior. Developers can run these tasks under different controller states and exchange data with the application as needed. In contrast, a second approach supports synchronous execution, where C++ routines run at user-defined task rates in coordination with the controller's real-time execution manager. This method is used when precise timing and deterministic data exchange are required, such as for control algorithms or high-frequency calculations. In many ways, the synchronous model acts as an extension of IEC 61131-3 logic, providing additional computational power and flexibility while remaining integrated within the main control loop.
When using C++ in a real-time controller, external libraries must be compiled directly into the project to ensure deterministic execution. This typically requires the library’s full source and header files, along with updates to the build configuration. One common example is using SQLite (SQLite Consortium, www.sqlite.org) as an embedded database engine. SQLite is a popular
choice for these applications because it provides a lightweight, file-based database engine that can run locally on the controller. This platform excels in speed and efficient operations while being exceptionally portable to eliminate complexity when managing multiple systems.
Data organization tips for motion, machine control
SQLite allows the controller to open database files, perform targeted queries and return results with minimal overhead, making it suitable for order lookup, configuration tables and other machine-level data tasks.
To better understand how a modern motion controller can manage database activity, a sample SQL test project was created (Figure 1) using three different file sizes. The goal of the testing was to evaluate how quickly the controller could open a local database file, complete its initial query, and then run subsequent queries once execution plans and caching were established. Throughout the test, parameters such as database size, task rate and thread idle time were adjusted to observe their effect on total query time and CPU load.
‘For synchronous execution, C++ routines run at user-defined task rates in coordination with the controller's real-time execution manager.’
‘
ANSWERS
TABLE 1: Test data collected on the Yaskawa iCube controller running SQLite queries under multiple file sizes, thread idle times and query intervals. Lower thread idle time has an impact on CPU load. Cell valves are portrayed as three numerical values to show the CPU load on the controller's three cores, listed in order from Core 1 to Core 3.
TABLE 2: Time to perform a task is constant regardless of idle time and task update. Values are updated on the controller at task rate. The 1ms idle time test case is an atypical machine setting, intentionally included to show performance boundaries and how the controller behaves under stress.
Lower thread idle time has an impact on CPU load.
’
Using SQL on a controller? Ask three questions
Engineers commonly ask practical questions when considering SQL on a controller, such as:
1. Are there size limitations when storing and accessing a database locally?
2. Can the controller retrieve specific records fast enough for machine-level decision making?
3. Is sub-second query performance achievable under realistic operating conditions?
The test scenario below was designed to explore these questions and provide measurable data on real-time SQL behavior within a controller environment.
Reading and performing an SQL query with various file sizes
• Small file: 2.7 MB, 1000 rows, 12 columns
• Medium file: 19.5 MB, 40,000 rows, 12 columns
• Large file: 61.2 MB, 400,000 rows, 12 columns
Impact on CPU load when performing multiple SQL queries
• Three file sizes: Small, Medium, and Large
• Task rates used: 1ms, 8ms, 100ms
• Interval between queries: 8ms, 200ms, 500ms.
Lower thread idle time has an impact on CPU load. The values in each cell (Table 1) are portrayed as three numerical values to show the CPU load on the controller's three cores, listed in order from Core 1 to Core 3.
Time to perform a task is constant regardless of idle time and task update, however values are updated on the controller at task rate. Note: The 1ms idle time test case represents a scenario that is an atypical machine setting. It was intentionally
TABLE 3: The larger the file size, the more impact small query intervals have on CPU load. For medium and small files, there is less change in CPU load due to query intervals (CPU load ranges above are due to different Thread Idle time).
included to reveal performance boundaries and provide a clear view of how the controller behaves under stressed conditions.
The SQL testing demonstrates how a modern motion controller can open a local database file, run an initial query and repeatedly retrieve data across multiple file sizes. Invariably, file access occurred within a few milliseconds, and while the first query took longer on larger databases due to execution plan creation and caching, each dataset's subsequent queries returned results, in well under one second once initialized.
Tests to measure CPU load for motion control
To obtain a better understanding of how timing parameters affect performance, additional tests were run to measure CPU load and query timing at different thread idle settings (Table 3). This helps provide a picture of how often a controller updates data and how these rates influence resource usage. The results reveal that shorter interval times increase CPU activity, while longer interval times reduce it, aligning with expected behavior across real-time systems. Query timing remained predictable across all file sizes.
The larger the file size, the more impact small query intervals have on CPU load. For medium and small files, there is less of a change in CPU load due to query intervals (CPU load ranges above are due to different thread idle times).
Working around practical limitations of IEC 61131 logic
Handling large data files using only IEC 61131 logic is possible, but not the most efficient path forward. For example, reading CSV files can result in
read times ranging from a few seconds to tens of seconds. Due to unique customer datasets, users will have to program custom sorting and search algorithms. Thus, query times will vary based on the task rate and amount of additional logic. Memory management can also become more challenging as file sizes grow. In contrast, running C++ inside the controller offers a way to isolate heavier processing on a separate core while taking advantage of open-source tools when needed. This allows developers to handle large datasets, work with structured database formats, and use search libraries without adding custom, complex PLC-based logic.
Machine builders continue seeking ways to bring more intelligence into the controller as automation systems become increasingly data driven. Platforms that support IEC 61131-3 programming and native C++ make it possible to combine deterministic machine control with higher-level data processing without relying on an external device or PC. This amalgamation allows machines to respond quicker, manage larger datasets and support more sophisticated decision-making at points where work is being performed. As these architectures evolve, distributing intelligence across the controller and its associated I/O hardware has proven to improve efficiency and system responsiveness. By offloading tasks closer to the machine and leveraging more powerful computation through C++ where needed, engineers obtain flexibility when designing systems that can handle the growing demands of the industrial automation industry. ce
Daniel Hollman is product specialist – Motion division, Yaskawa America Inc., Waukegan, Illinois; Edited by Mark T. Hoske, editor-in-chief, Control Engineering, WTWH Media, mhoske@wtwhmedia.com.
Insightsu
Using C++ in motion control insights
uModern industrial controllers can handle both motion control and data-driven tasks directly at machine level, without relying on an external PC
uLearn how task timing, controller resources, and execution models affect performance when running real-time data queries
uUnderstanding how C++ extends IEC 61131-3 logic by enabling more sufficient handling of complex algorithms and larger datasets
ANSWERS
Matt Jorgensen, ACS
Automating end-of-line genset testing for maximum throughput
How a leading manufacturer implemented a fully automated, multi-fuel end-of-line test system that reduced cycle times to three minutes, enhanced safety and integrated 11 generator families into one streamlined production line.
In today’s high-volume manufacturing environment, efficiency, safety and flexibility are critical at the end of the production line. For generator set (genset) manufacturers, the ability to test multiple product families and fuel types within tight cycle times can determine whether production targets are met. This article explores how a fully automated end-of-line testing system was designed to streamline operations, ensure compliance with stringent safety standards and deliver reliable performance across diverse genset configurations.

The challenge of the application
A leading manufacturer sought to automate and relocate their end-of-line production test systems for generator sets (gensets) running on various fuel types, including propane, natural gas, diesel and gasoline. The goal was to reduce the production test systems total test time to three minutes, aligning with their production rates. They required a fully automated test and transport system to enhance overall efficiency. The system needed to accommodate multiple genset families while ensuring seamless integration into their existing production line.
The solution involved automating the entire testing process and managing different product configurations in a single setup. It had to meet strict safety requirements, handle diverse fuel types and ensure the process was fully automated from product entry to exit. Additionally, the system needed to include a robust transportation mechanism to efficiently move products through the testing process for their generator test stand. This was a critical component of the desired end-of-line systems.
Solution: End-of-line automation
A team from ACS designed and implemented fully automated end-of-line systems for production testing that met the client’s stringent time and safety requirements. The production test systems included seven independent test enclosures equipped with integrated controls and data acquisition systems. Each enclosure was built with fire-rated and blast-rated specifications, ensuring safety while also supporting multiple fuel types, including flammable options like propane and natural gas. The automated conveyor system streamlined product delivery and managed a random product mix from multiple lines, offering fine control for each product type within each generator test stand.
Key to the system’s flexibility was the use of standardized test pallets designed to handle all genset
FIGURE 1: Seven independent test enclosures were designed and implemented for automated end-of-line testing of generator sets. Images courtesy: ACS


families. These pallets featured quick connections for fluid, control and power systems, allowing the client to easily switch between various genset configurations. The pallet design also included swappable components to further expand its versatility within the generator test stand framework. This modularity was a key aspect of the new end-of-line systems.
The fully automated system included matchplate connections for fluid and electrical interfaces, ensuring seamless transitions during testing. The test process itself was configured to allow for product-specific adjustments and tuning, all while adhering to the client’s timeline of three minutes per test cycle. The system also included a safety instrumented system (SIS) to monitor critical safety factors throughout the process.
The project was further complicated by the need to accommodate 11 product families, with generators ranging from 5kW to 35kW, all with varied layouts and configurations. To address these challenges, it was necessary to integrate multiple test specifications and protocols into a single automated system while managing the space constraints within the facility.
The outcome: Performance, features
The client ultimately received a turnkey solution that met their performance goals. The automated system significantly increased production efficiency while accommodating the wide variety of genset configurations and fuel types. A flexible, high-performance test system design helped streamline client operations, achieve production targets and uphold safety and quality goals. Key features included:
• Seven independent test enclosures with integrated control and data acquisition systems
• Fire-rated and blast-rated enclosures, supporting multiple fuel types
• Standardized test pallets with swappable components for fluid, control and power systems
• An automated conveyor system managing multiple product lines and genset configurations
• Safety instrumented system (SIS) for critical monitoring and compliance
• Fully automated test sequence, product tuning and fluid/electrical connections
Services for automated testing
• Design and build of fully automated end-of-line systems for production testing
• Integration of controls and data acquisition systems
• Facility design and space management for efficient layout. ce
Matt Jorgensen is the director, project strategy and development at ACS. Edited by Gary Cohen, senior editor, Control Engineering, gcohen@wtwhmedia.com.
controleng.com
KEYWORDS: Automation, system integration ONLINE www.acscm.com www.controleng.com/ system-integration
CONSIDER THIS
Do need help with automation system integration?
Insightsu
End-of-line genset insights
u A manufacturer needed an automated endof-line test system to reduce genset testing time to three minutes while handling multiple fuel types and product families.
uThe solution included fully automated test enclosures, standardized pallets and an integrated conveyor system to ensure efficiency, flexibility and safety.
uThe outcome was a turnkey system that streamlined operations, supported diverse configurations and met strict performance and safety requirements.
FIGURE 2: Data acquisition is shown for automated end-of-line (EOL) production test.
FIGURE 3: Automated conveyor for genset testing is used on end-of-line genset production testing conveyor system.
Nicholas Janouskovec, Emerson
Cybersecurity inside connected generation, protected operations
Every new renewable site adds opportunity and exposure. Building security into every layer of technology ensures innovation doesn’t outpace cybersecurity.
As the world of industrial cybersecurity has changed, so too has the power industry and how industrial facilities are powered. Renewable energy solutions have become more affordable, and their value as a generation source has increased dramatically. Utilities have taken notice and have begun rapidly building and acquiring renewable generation assets—wind turbines, solar farms, hydro generation, and more.
Alongside the rise in integration of renewable energy comes increased attention on utilities. One of the key reasons power generators are expanding their capacity is that they are recognized as critical infrastructure. Electrification is increasing around the globe, and the demand for power has never been higher. As a result, power organizations are increasingly becoming targets for cyber-attacks, so a strong cybersecurity posture must be a central part of any plan to add generation capacity.
FIGURE 1: As renewable energy integration grows and electrification accelerates, power organizations need greater visibility into these assets, which creates greater risk. As a critical infrastructure, utilities must make cybersecurity a core part of every generation expansion plan. All figures courtesy: Emerson

In fact, new standards such as the North American Electric Reliability Corporation Critical Infrastructure Protection standard 015-1 (NERC CIP-015-1) increase this pressure, requiring network security monitoring on systems with external, routable communication, which is common in distributed renewable assets. While many sites do not generate enough power to fall under NERC CIP015-1 today, that may not be the case forever.
Moreover, as more organizations are exploring the use of artificial intelligence (AI), they are quickly discovering strong cybersecurity practices are a core prerequisite for implementing AI technologies as these often rely on cloud connectivity. The teams that implement secure architectures to properly protect their assets are also building the secure infrastructure they will need to leverage AI for competitive advantage in an increasingly challenging global marketplace.
Many organizations are looking for ways to integrate their new generation assets securely but find the process challenging. Fortunately—by focusing on secure strategies for decentralization, carefully navigating challenges at the information technology (IT)/operational technology (OT) convergence, and managing supply chain risk—teams can build a strong foundation for more cybersecure operation across the lifecycle of their assets (Figure 1).

FIGURE 2: The best control solutions will have network redundancy built in, allowing secure remote access that is separate from the typical network path.
Decentralized and secure renewable assets: Standards
Renewable assets are typically installed and operated differently from traditional generation sources. First and foremost, renewable generation assets are frequently distributed, often in unmanned facilities. These remote sites are then connected to a distant control center where they are managed by centralized teams.
Solar fields and wind farms can easily be situated hours away from the control center and there may not be a person onsite for weeks at a time. If such a site loses connectivity to the control center, either through infrastructure failure or malicious activity, it can significantly impact operations. Those challenges can lead to outages, and potentially to fines and reputation loss.
To help avoid these complications, forward-thinking organizations plan—in the earliest stages— how they will service and maintain decentralized assets, as well as what systems will be in place for secure remote management. Decentralized sites will need redundant networking solutions so that a single failure or attack on a networking device cannot disrupt the entire system. In addition, they will need alternative networking paths—such as secure remote access through public internet or private fiber optics—or even radio frequency or microwave.
Organizations will want to ensure they have control technologies built to support secure, redundant communication. The best control solutions will have network redundancy built in, allowing secure remote access that is separate from the typical network path (Figure 2).
Operations teams should also consider the added physical security needs that emerge from being decentralized and remote. If the facility has nobody onsite, security risk increases. Unmanned buildings should be secure and monitored remotely to keep unauthorized individuals out. However, ensuring
onsite software systems are secure by design per IEC 62443 standards is also important. Control technologies built following IEC 62443-4-2 Security Level 2 are designed specifically to protect against malicious activity, further helping protect remote systems.
The most advanced control software will be designed in parallel with cybersecurity solutions that can be layered on top, such as a power and water cybersecurity suite. Teams should seek out automation software that can be paired with fit-for-purpose mitigating control solutions, built to deliver additional layers of security without impacting the performance or reliability of critical systems (Figure 3).
Navigating IT/OT convergence, cybersecurity
As power generation companies explore cybersecurity software to protect their systems, it will be important to examine existing agreements and relationships with traditional IT vendors. Many of the technologies in the renewable energy space look like IT technologies, which can easily lead to the perception that any IT cybersecurity solution will work. However, controls for renewable energy assets are still OT solutions, and OT systems have very particular behaviors and design that can cause conflicts with traditional IT components.
For example, many IT cybersecurity solutions continually update from the cloud. This provides the ability to be up to date with the latest definitions, indicators of compromise, and common vulnerabilities and exposures. But allowing these types of prompt updated protection can cause problems, so teams should still perform risk assessments to identify the risk versus the reward. If a cybersecurity solution installs an update from the cloud that has not been validated and may create a conflict with the control system, it could lead to a power outage.
Ultimately, successfully bringing in new cybersecurity solutions will require extra validation, testing, and tuning of IT products to make sure they do not
‘The best
control
solutions will have
network redundancy built in, allowing secure remote access
that is separate from the typical
network path.
’
controleng.com
KEYWORDS: Industrial cybersecurity, industrial generation, layered cybersecurity
CONSIDER THIS
As you expand or update generating resources, are connections cybersecurity. ONLINE
Get more Control Engineering cybersecurity help.
https://www.controleng.com/ industrial-cyber-security
ANSWERS

FIGURE 3: Built-in cybersecurity layers—such as a power and water cybersecurity suite—strengthen control software without compromising performance or reliability.
Insightsu
Cybersecurity, generation, operational insights
uIncreasingly decentralized and secure renewable generation assets are helped with standards, such as North American Electric Reliability Corporation Critical Infrastructure Protection standard 015-1 and IEC 62443 secure by design standards.
uNavigating information technology and operational technology (IT/OT) convergence can help cybersecurity.
uSteering through supply chain risks can help set a cybersecure foundation.
negatively impact performance and reliability of OT systems. Fortunately, IT and OT have similar goals. Both want to ensure systems are protected and that they can be accessed securely. Often, accomplishing those goals means finding a way for both teams to understand the other’s goals and objectives so they can architect the best solution to meet everyone’s needs.
Today, many organizations are using their automation solution provider as an ally and resource to help navigate the complexity of the IT/OT convergence. Automation suppliers with decades of experience in the power industry have deep knowledge of IT and OT needs and industry trends, as well as the capacity to validate cybersecurity tools against their automation solutions. An expert automation supplier with power industry expertise can typically act as a liaison between OT and IT groups, helping both teams collaborate to identify and architect the perfect solution for their unique application.
Steering through supply chain risks
Another important consideration to help ensure cybersecure operation is to evaluate the risk brought by entities supplying an organization’s technologies. Project teams should regularly evaluate vendors to ensure they have a plan to deliver a secure lifecycle for their products.
One key element of delivering a secure lifecycle for products is following best practices for secure design. The most advanced automation suppliers will carry International Society of Automation IEC 62443 certification on their products, demonstrating that they follow best practices for secure design. Such products will not only have a reduced threat footprint on release, they will also have strong mechanisms in place to address discovered vulnerabilities across the lifecycle of the equipment.
It is also important to ensure that suppliers have a strong history of automation equipment development. Not only does a long history help ensure that the supplier will be there to support the product across its lifecycle—particularly as new cybersecurity threats emerge—it also ensures there is little to no risk that the company is creating intentional backdoors into its products.
Another benefit of suppliers with a long history of expertise in industry is that they will evaluate their own suppliers, helping drive security all the way down the supply chain. Expert automation software companies perform regular risk assessments on all vendors across their supply chains, evaluating their cybersecurity maturity and ability to handle issues.
The most advanced automation solution providers should also offer other cybersecurity support. They will provide cybersecurity guidebooks tailored for specific industries, helping project teams develop concrete cybersecurity plans with best practices, strong risk assessment, and a clear understanding of the current threat landscape.
Moreover, a strong solution provider with decades of industry experience will also help teams maintain their cybersecurity posture long-term. No cybersecurity solution is set-and-forget because cybersecurity is an ever-evolving journey. The best automation solutions providers will therefore keep a finger on the pulse of trending threats and continually update their solutions, always providing the best possible security.
Setting a cybersecure foundation
The rise of renewable energy is a critical enabler for the rapid expansion of electrification around the world. As power suppliers add more renewable generation capacity, they increase the sustainability and cost-effectiveness of their operations, while also improving reliability as they continually diversify their portfolios.
However, renewables operations must also be secure operations. Like any energy generation, renewable generation is critical infrastructure, so cybersecurity should be a primary concern. The cybersecurity landscape is complex and the distributed nature of renewables can further increase that complexity, but working closely with industry experts to navigate challenges will ensure best practices, while also maintaining continuous flexibility to shore up defenses as threats evolve. ce
Nicholas Janouskovec is the business development manager for Emerson’s cybersecurity solutions and services for the power and water industries. Edited by Mark T. Hoske, editor-in-chief, Control Engineering, WTWH Media, mhoske@wtwhmedia.com.
Eric Medecke and Kevin Romer, CCNA, E Tech Group, Cincinnati
How to harness reliable OT networks to power digital transformation
An
information technology/operational technology assessment helps manufacturers evaluate their network, find and resolve common communication faults and strategically plan upgrades.
Se cure and robust OT networks have become essential infrastructure for industrial manufacturing over the past decade. They are the backbone of a facility, ensuring the reliable communication on which operations depend. OT networks connect the shop floor to business systems, cloud platforms, remote support tools and other digitalization initiatives that increase operations visibility, real-time decision-making and control. But most manufacturers can’t answer the basic question: “What’s connected to your OT network and how?”
Many manufacturers continue to rely on outdated, undocumented, ad hoc network infrastructures that weren’t designed to handle today’s connectivity, performance or cybersecurity needs. Their weak OT networks not only hold back digital transformation initiatives, but also unknowingly cause perplexing production issues and looming cybersecurity risks.
Industrial networking challenges can be addressed systematically, beginning with an evaluation of the state of the network itself. Known as an IT/OT network assessment, it is a frequently overlooked, relatively low-cost tool that can help manufacturers improve the state of their operations.
The assessment uncovers clear, detailed information about the existing OT network while identifying and evaluating all connected devices. It often readily finds the root causes of various intermittent production problems that result in reliability and performance issues and unexplained downtime.
Furthermore, the assessment’s findings can be used to form a prioritized roadmap for upgrading both infrastructure and assets.
While devising a robust cybersecurity posture is a key outcome of an IT/OT assessment, this article focuses more on its effectiveness for finding and fixing common production problems related to OT network shortfalls.
Lack of OT network understanding
Unlike IT networks which tend to be managed and periodically upgraded, OT networks are often pieced together as needs have arisen over time with minimal documentation or long-term planning. Most manufacturers operate without important foundational knowledge about the network that connects their critical infrastructure. They typically do not have:
• A complete asset list with operating firmware versions
• A drawing of their OT network
• An understanding of their network layout or topology
• Documentation of all IP addresses in current use
• An effective cybersecurity posture
This lack of information makes it very difficult for manufacturers to diagnose and fix various communication-based production problems. In fact, it’s common that they don’t realize that the root cause
LEARNING OBJECTIVES
• Understand how an IT/ OT network assessment supports strategic planning for network upgrades.
• Learn how four common production problems originate from OT network weaknesses and how to fix them.
• Recognize how nonindustrial components contribute to communication faults on the shop floor.
ANSWERS
Office-grade cabling typically lacks shielding and is also more susceptible to crosstalk between wires within the same cable.
’
of many intermittent issues traces back to an OT network weakness.
Four production problems
These are the four common production problems and the underlying OT network issues that are often their cause.
1. Intermittent line stoppage
2. Random slow-downs and pauses
3. Single-device failure which stops the line
4. Wi-Fi dead zones on the shop floor
Because an IT/OT assessment evaluates a facility from the perspective of the OT network, it is highly effective at finding the underlying infrastructure problems causing these shop-floor issues.
PROBLEM 1: Intermittent line stoppage
Common causes:
• Improper cabling and connectors
• IP address conflicts
• Misconfigured switches
This problem typically appears as sudden, unex-
What is an IT/OT assessment?
USED TO IDENTIFY CONNECTED ASSETS, communication paths and weaknesses in the OT network
An IT/OT assessment is a structured evaluation of an industrial facility’s operational technology (OT) network. It identifies device-level issues, communication gaps and hidden infrastructure vulnerabilities that can impact production performance and system reliability.
The assessment process typically includes a:
• Detailed network scan that detects all active devices, including their firmware versions, IP addresses and communication paths
• Network topology map that lays out every device’s connection point onto the network and all paths of communication
• Physical inspection of control panels, cabling and wireless coverage to assess installation quality, code compliance and hardware condition
• Review of Wi-Fi coverage
• Review of security configurations, often aligned with ISA/IEC 62443-32 guidance for system design risk assessment
pected halts to production, equipment faults or frozen HMI screens. It is often resolved by restarting a device but continues to return intermittently. Some of the most common reasons for this behavior are discussed below.
1.1 Unshielded, office-grade Ethernet
cabling
reduces signal integrity
Many plants unknowingly use office-grade, unshielded Ethernet cables in high-voltage industrial cabinets, in conflict with NEC standard 800.133 (A) (2) which requires communication cables to be separated from power conductors or installed with physical barriers in industrial enclosures.
Without adequate shielding for the industrial environment, signal integrity is often compromised by external electromagnetic interference from nearby high-voltage industrial equipment including motor drives or transformers.
Office-grade cabling, which typically lacks shielding, is also more susceptible to crosstalk between wires within the same cable. Shielding is particularly important within industrial settings, due to longer cable runs, high network load, tighter cable bundles and harsher installation conditions. The resulting signal disruption causes intermittent communication errors that disrupt production.
In addition to performance concerns, using non-industrial cabling in harsh environments can present safety risks. Office-grade cables are not designed for proximity to high-voltage conductors like standard industrial 480V power lines as they lack sufficient insulation and voltage isolation. Over time, the insulation on these cables can degrade due to harsh industrial environment conditions.
As a worst-case fault scenario, should a damaged cable encounter a high-voltage source, it may become energized. Because Ethernet cables are intended to carry only low-voltage data signals, workers may not expect this hazard. Adhering to NEC-compliant routing practices and using industrial-rated cabling helps ensure personnel safety and operational reliability.
1.2 Office-grade
crimped connectors fail in industrial environments
In many industrial settings, crimped RJ-45 connectors, commonly used in office environments, are installed on the ends of OT network Ethernet cables.
Their use persists despite the ANSI/TIA-1005-A standard that recommends rugged connectors including the M12 for use in high-vibration environments.
Often found in control panels and even on moving machinery, crimped connectors are not designed to withstand consistent vibration or flexing which causes them to loosen over time and intermittently lose contact. These momentary connection failures interrupt data transmission, resulting in slowed or stopped communication or even complete device disconnection.
1.3 Duplicate IP addresses drop devices
An IP address is a device’s unique identifier that allows it to communicate with other connected devices. When a facility lacks documentation of IP addresses currently in use, it’s easy for a second device to be unintentionally assigned an address that is already taken.
Duplication can happen with a newly added component, a test laptop or even an infrequently used machine but does not cause problems until both devices seek a network connection. When this occurs, they compete for the same address which disrupts communication for one or both devices. This often results in lost control signals and dropped data packets, which in turn cause intermittent equipment faults and lead to devices unexpectedly going offline.
1.4 Misconfigured switches disrupt communication
IT/OT assessments frequently reveal misconfigured switches that do not align with the actual needs of the production environment. In many cases, adjusting these settings is enough to eliminate recurring communication faults without replacing any hardware. Section 2.3 elaborates on how switch type, construction and configuration impact network performance and system reliability in industrial environments.
PROBLEM 2: Slow-downs, pauses
Common causes:
• Poor network design
• Misconfigured device drivers
• Unmanaged switches
This issue is among the most frequent and confounding problems in manufacturing facilities.
Connector comparison: RJ-45 crimped versus M12
Feature RJ-45 (Crimped) M12 (Ruggedized)
Typical Use
Vibration Resistance
Office networks, light-duty panels
Industrial automation, harsh zones
Poor Excellent
Ingress Protection Low (IP20) High (IP67 or better)
Coupling Method Friction-fit clip Threaded, locking design
Installation Environment Low-noise, climatecontrolled High EMI, dust, moisture, vibration
Standards Reference ANSI/TIA-568
ANSI/TIA-1005-A
It presents in many of ways and often gets worse over time:
• Slow human-machine interface (HMI) screen refresh-rate
• Programmable logic controllers (PLCs) occasionally drop communication with their remote I/O
• Robots pause or perform erratically
• Alarms are delayed or appear out of sequence
The heart of the problem is once again related to the OT network as discussed below.
2.1 Flat IT-OT networks don’t support traffic prioritization
Many facilities operate their industrial equipment directly on their office IT network, commonly termed a flat network configuration. Communication traffic from all sources travels together, creating congestion and unpredictable latency. Meanwhile, some industrial equipment, including robotics and computer numerical control (CNC) machines, demands a reliable, time-sensitive connection to the controls system. This requirement cannot be accommodated on a traditional IT network, resulting in poor performance of these systems.
Flat network architectures also introduce significant cybersecurity risks.
According to Dragos’s 2023 OT Cybersecurity Threat Landscape, nearly one-third of assessed industrial sites had segmentation issues or misconfigured firewalls, resulting in flat or poorly protect-
TABLE 1: Crimped RJ-45 connectors are common in office environments but are prone to failure in industrial settings. M12 connectors are the preferred option for Ethernet connections in harsh or high-vibration industrial environments. Courtesy: E Tech Group
ANSWERS

ed OT networks. The ISA/IEC 62443-3-3 standard mandates network segmentation and boundary protections that apply to the IT/OT network interface and various zones within the OT network. Without network separation, any compromise of the business network can provide an attacker with direct access to critical production systems. The risk is even greater for facilities running older equipment that lacks modern security features.
2.2
Misconfigured drivers, PLC and network
Sometimes the software settings that control how devices communicate over the OT network are not properly tuned to its capabilities or bandwidth. A device’s drivers determine the frequency and the quantity of data that is requested and pulled from a controller or other networked device. When misconfigured to request either too much data or to make requests too frequently, it can overload controllers, congest the network and degrade system performance. The result is delayed screen updates, slow alarms or intermittent communication failures.
A problem of HMI screen-freezing seemed to correlate with production line issues. This problem had perplexed previous system integrators as well as the HMI and PLC OEM technicians. By assessing the amount of traffic on the the network using standard scanning tools, E Tech Group was quickly able to determine that the HMI’s driver was polling the PLC too frequently, overloading it and causing
intermittent issues on the line. The problem was fully resolved by adjusting the HMI’s polling settings accordingly.
2.3 Switches that can’t handle industrial traffic
During an assessment, physical inspections often uncover unmanaged, frequently consumer-grade network switches installed within industrial control panels. On an OT network, it is essential to monitor and manage traffic flow, isolate faults and ensure communication paths remain stable during abnormal conditions. These capabilities require use of correctly configured industrial-grade managed switches.
In contrast, unmanaged switches lack the necessary features to support visibility, control and reliability that are specific needs of the OT environment. Without these features, the network may experience latency or packet loss, leading to unpredictable system behavior and an inability to reliably support advanced automation systems that depend on deterministic performance for precise motion control including robotics, vision systems and CNC applications.
Additionally, unmanaged switches do not support many of the industrial communication protocols required by shop-floor equipment, including Ethernet/IP and Profinet, which can lead to intermittent or total loss of communication between system components and result in overall operational instability.
Finally, consumer-grade switches (i.e. NetGear, LinkSys brands) lack the shielding and rugged con-
FIGURE 1: An IT/ OT Assessment identifies connected assets, communication paths and weaknesses in the OT network. Courtesy: E Tech Group
struction needed for industrial environments, making them vulnerable to eventual failure from electrical noise, temperature fluctuations and vibration.
Managed switches provide tools to control how data flows through the network. They allow users to assign specific functions to each connection point, prioritize critical traffic and segment the network into zones to prevent one issue from affecting the whole system. This level of control makes it easier to detect and troubleshoot problems, helping maintain uptime and meet the performance demands of industrial automation.
Network visibility, upgrade plan
Beyond revealing the underlying causes of common production floor problems, the information gathered from a typical IT/OT network assessment is particularly suitable for long-range upgrades planning. Consider the following:
• Network scanning tools identify all connected assets along with their current operating firmware versions. Many of these tools cross-reference this data with vulnerability databases that catalogue known cybersecurity risks associated with specific firmware. This information allows a manufacturer to prioritize firmware upgrades by their relative risk.
• Network scanning tools also devise a network topology map, showing how devices are connected and how data flows across the network. This visibility guides strategic decisions including where to add redundant communication paths, isolate (segment) traffic into zones for improved performance and security or upgrade hardware to strengthen overall network reliability.
• Findings from the physical inspection highlight immediate safety and connectivity concerns that may be contributing to performance issues and unexpected downtime. This information informs a manufacturer of all required urgent repairs, code compliance issues and needed hardware replacements.
These insights can be assembled and ordered with respect to their relative priority and urgency
‘An IT/OT network assessment can find the root causes of recurring production issues including intermittent line stoppages, slow HMI updates and unexpected device disconnects... and lays the foundation for achieving digitalization goals.’
so that manufacturers know in what order to approach them.
Secure, future-ready infrastructure
The portfolio of new digital manufacturing tools continues to expand, each offering new ways of increasing manufacturing productivity. Because they all rely on robust network connectivity, those who invest in their OT network’s infrastructure are best positioned to adopt and benefit from the competitive advantages these novel tools bring.
An IT/OT network assessment gives manufacturers the valuable insights they need to upgrade the state of their facility. These insights often readily find the root causes of recurring production issues including intermittent line stoppages, slow HMI updates and unexpected device disconnects. The resulting prioritized, data-driven roadmap simplifies the decision-making process so that gains in system reliability, performance and security are approached in a strategic manner. An assessment lays the foundation on which manufacturers can plan and then achieve their digitalization goals. ce
Eric Medecke is the director of IT/OT solutions and Kevin Romer, CCNA is the principal engineer and solutions architect with E Tech Group. Edited by Sheri Kasprzak, executive editor, engineering, automation and controls, SKasprzak@WTWHMedia.com.
Insightsu
More with this article online: uProblem 3: Single device failure stops the line uProblem 4: Wi-fi dead zones on the shop floor https://www.controleng.com/how-to-harness-reliable-ot-networks-to-power-digital-transformation
Innovations
® Technological advancement, service to industry, market impact
Control Engineering buy and specify experts: Please use your controls, automation and instrumentation knowledge to vote for the best products based on technological advancement, service to the industry, and market impact. Voting is expected to run from March 2 to April 30.
https://www.controleng.com/product-of-the-year
DC system controller adds hot-swappable expansion and security
OmniOn Power’s Pulsar 200 provides DC system control for small and large power plants. Its modular design supports hot-swappable expansion. Security features support industry-standard protocols (SNMP, MQTT, RADIUS, TACACS+, SAML and OAuth). Dual 1GbE WAN ports and connectivity options including LAN, USB, Wi-Fi/Bluetooth and cellular 4G/5G support multiple access paths and network redundancy. Integrated monitoring includes dynamic load management, battery health monitoring and remote diagnostics. An add-on remote monitoring module aggregates and normalizes data from generators, HVAC, security and environmental sensors, which may reduce the need for separate hardware.
OmniOn Power, www.omnionpower.com
New motor control components support flexible configurations

AutomationDirect added WEG Electric CWBN series contactors that are IEC-compliant and NEMA-rated in a compact IECstyle housing. The contactors are available in ratings from 2 to 50 hp (95A) at 460 VAC and meet the electrical requirements defined by NEMA ICS 2 standards for full- and reduced-voltage motor starting. WEG Electric ESWE series Type F combination starters use a non-metallic NEMA 4X enclosure for applications requiring dust and water ingress protection.
AutomationDirect, www.automationdirect.com
High tech motors support demanding industrial systems


HPB Motion Control has introduced the HPB Motion VM Series vector motors, a line of asynchronous servo motors designed for industrial motion control applications that require dynamic response and continuous operation. The motors feature a fully laminated yoke for high torque in a compact frame, low rotor inertia for faster response and a squirrel cage induction design that does not require routine maintenance. The VM Series supports operating speeds up to 8000 rpm and is available in frame sizes from 80 to 280 with torque ratings up to 3500 Nm.
HPB Motion Control Co. Ltd., www.hpb-industry.com
Tested and reliable flow sensing for slurry applications
ARTang Aimag S slurry electromagnetic flow meter measures the volume flow rate of conductive liquids with conductivity above 5μs/cm. It also measures flow in corrosive liquids such as acids and bases and in liquid-solid suspensions such as mud, slurry, pulp and paper pulp. Slurry electromagnetic flow meter features performance that is largely independent of changes in fluid density, viscosity, temperature, pressure and conductivity; no moving parts or internal flow obstructions in the measuring section, supporting low pressure drop and reduced straight-run requirements; liner and electrode options support use with corrosive and abrasive media; self-test and self-diagnostic function and supports zero-point stability and accuracy per specification. It is suitable for low-conductivity media, including pure water, when fluid conductivity is greater than 2μs/cm and supports fast response for process control with a stated response time of 0.05s. Tests include a 1000-hour 85°C/85% RH test. Repeatability is specified as 0.06%. ARTang, www.artang.com

Advances for Ethernet-APL and SPE technologies
Industrial applications of Ethernet-APL, developed by the Standard Development Organizations (SDO) FieldComm Group, ODVA, OPC Foundation and PI (Profibus & Profinet International), are in operation in process automation. The Joint Working Group “Independent Protocol Physical Layer Group (10BASE-T1L)” has completed extensions to support standardization of Single Pair Ethernet (SPE) and updates to Ethernet-APL. The new SPE specification (10BASE-T1L, PoDL) supports higher-power devices and deployment in discrete, non-hazardous factory environments, including automotive and packaging.
OPC Foundation, https://opcfoundation.org
New motor tile sizes support flexible routes in less space
Two new motor tiles are now available for Beckhoff’s XPlanar flying motion system. The larger tile dimensions support 1- or 2-route operation of XPlanar movers with a width of 6.1 in (155 mm) in a reduced footprint. The new form factor is designed to reduce the space required and costs for an XPlanar system by up to 50%, especially in applications with transport weights between 1.8 lbs (800 g) and 6.6 lbs (3,000 g). The new tiles also support additional applications by increasing precision, motion performance and mover packing density. The Beckhoff APS4244 and Beckhoff APS4242 XPlanar tiles add a new tile format to the system and measure 12.6 x 12.6 in (320 x 320 mm) and 12.6 x 6.3 in (320 x 160 mm), respectively.

Beckhoff Automation LLC, www.beckhoff.com
Practical large-bore LVDT sensors for harsh environments
NewTek Sensor Solutions is increasing customization support for large‐bore LVDT position sensors for applications where standard or small-bore sensors may not meet performance, durability or measurement range needs. The custom large-bore LVDTs are designed for systems with large moving components, high mechanical loads or harsh operating environments. They are often used with isolation tubes in underwater, nuclear or hydraulic applications where the sensor electronics need to be separated harsh environments. In this setup, the sensing coil sits outside the pressure boundary while the ferromagnetic core moves inside the tube. The sensor reads the core position through the non-magnetic wall, preserving measurement capability while shielding electronics from the process fluids. NewTek Sensor Solutions, www.newteksensors.com
High tech level transmitters for tricky vessels and bunkers
Krohne Optiwave 1530 and Krohne Optiwave 1560 radar FMCW level transmitters are for solids and liquids in silos, narrow tanks, stockpiles, bunkers and vessels with internal obstructions. The devices are designed for industries such as metals, minerals, mining and water or wastewater and provide non-contact level measurement for solids and liquids. The Optiwave 1530 has a measuring range of 0 to 15 m (49.2 ft) for use in small to medium silos, stockpiles, bunkers and tanks. The Optiwave 1560 supports measurement up to 30 m (98.4 ft) for taller silos, large tanks and deep vessels. Both models are specified for stable operation with minimal maintenance and no routine recalibration, which can help lower ownership costs. Krohne, www.krohne.com


AI support tool implifies PLC selection and setup
Tri PLC, a provider of programmable logic controllers (PLC) and industrial automation technology, announced the release of its AI-powered chatbot designed to help customers select Tri PLC products and address technical questions. The Tri PLC AI Chatbot uses natural language processing (NLP) and knowledge-based methods to assist with product and engineering questions. It helps users — including OEM designers, systems integrators and automation engineers —identify PLC models that align with I/O needs, communication protocols and control requirements. The chatbot uses product data and technical resources to provide information at any time. When additional support is needed, it routes inquiries to TRi’s technical team. Tri PLC, www.triplc.com

INNOVATIONS

Reliable leak-detection insights offer users a helpful edge
NWPX MeterVault water meters track usage in real time to support accurate billing and resource management. The system includes automated leak detection with SMS alerts to help identify leaks early, which can reduce water loss and associate costs. Each assembly is supplied pre-plumbed is designed to meet localcode requirements, reducing the need to coordinate work across multiple suppliers. The system is assembled with original equipment manufacturer components and undergoes hydrostatic testing before shipment to assess reliability and durability. Multiple meter types, including positive displacement, turbine, magnetic, ultrasonic, compound and propeller models, are available in various sizes. NWPX Park, www.nwpxpark.com
Monitor oil levels in machinery
Beacon oil level monitoring installed inside Luneta’s transparent CMP sight glass, it provides a continuous visual indication of oil levels and uses a red light to indicate low-oil conditions. Luneta, www.luneta.com/products/beacon-system
See more New Products for Engineers www.controleng.com/products
Illuminated switch provides simplified, practical visibility solutions
Wesgarde, a U.S.-based distributor of electromechanical and electronic power components, is highlighting the CIT Relay & Switch AH Series, an illuminated anti-vandal pushbutton designed for a range of control panel applications. The AH Series uses a standard 19 mm panel cut-out size and is compatible with common design specifications, allowing integration and replacement in existing systems. LED illumination in red, yellow, green, blue, white and orange supports visual status indication. Wesgarde, https://wesgarde.com
Reliable power control

Russelectric, a Siemens business, describes the benefits of centralized paralleling systems for applications that need precise control, high reliability and operational visibility. Centralized architectures put key control functions in a dedicated switchgear environment. This approach supports hot-standby PLCs, manual backup control, discrete analog metering and event logging. Russelectric www.siemens.com/us/en/products/energy/russelectric.html


Back to Basics
AUTOMATION, CONTROLS
From manual processes to smart production
In an era where precision, speed and traceability define competitive advantage, a leading printing company partnered with Industrial Automation Solutions (IAS) to overhaul a critical production process. The objective was to modernize a highly manual and segmented workflow using advanced automation and real-time data integration. The result was a scalable, intelligent solution that reduced process variability, minimized downtime and enabled realtime production insights. But what were the challenges, solution architecture and measurable benefits achieved through this digital transformation initiative.
The business challenge; automation overview
The client’s print manufacturing process encompassed multiple sequential stages — sheet priming, printing, laminating, perforating, cutting, collating and packaging — each supported by dedicated reject and rework stations. Data from these stations was captured manually using paper forms and spreadsheets. The manual approach led to inconsistent data capture, delayed visibility into production issues, limited traceability and auditability, and high potential for human errors. As demand grew and product complexity increased, inefficiencies constrained the client’s ability to meet performance and quality expectations.
IAS engineered a comprehensive automation and data integration system that connected all process stations into a centralized, intelligent control environment. The solution

A smart, scalable solution helped a print manufacturer reduce errors, improve traceability and increase throughput.
was designed to be modular, scalable and secure, laying the foundation for a smart manufacturing ecosystem. Features include: Barcode scanning integration: Each station was equipped with barcode scanners to track product movement and capture relevant metadata in real time. Centralized data management: Process data from all stations was written to a central SQL database, enabling real-time monitoring, historical analysis and enhanced traceability. Automated rework routing: Units requiring rework were electronically identified and routed to needed stations, eliminating manual tracking errors and improving process control. PLC platform: A programmable logic controller (PLC) provided centralized control, managing product flow and synchronizing data acquisition across all stages. HMI deployment: Each operational station featured a thin-client human machine interface (HMI) and barcode scanner tailored to its function for intuitive control and feedback to operators. Visualization and monitoring: A central industrial PC hosted an application built on SCADA platform software, offering real-time dashboards, system status monitoring and key performance metrics for supervisors and managers. User authentication: A four-tier password protection system ensured role-based access to system functions and data. IO-link architecture: IO-link masters were deployed to simplify and standardize the integration of sensors and actuators with the PLC system. Traveler label printing: A dedicated printer at the die-cutting station generated unique traveler documents for each lot, enhancing traceability in the production lifecycle.
Results and impact
The deployment of the solution delivered immediate and sustained operational improvements: Streamlined, increased output, automated routing reduced errors, data visibility improved with real-time dashboards and analytics, full-lot traceability and audit history, and rerouting became automated and accurate.
These improvements enhanced day-to-day performance and strengthened the client’s ability to meet compliance, quality assurance and customer reporting standards. ce
Terry Love is a consultant with Industrial Automation Solutions in North Carolina.
SVP of Engineering Sales & Strategy
Amanda Buehner
Sales Account Manager
Judy Pinsel
Sales Account Manager
Tom Duggan
Sales Account Manager
216-978-8822
ABuehner@WTWHMedia.com
847-624-8418
JPinsel@wtwhmedia.com
773-724-1638 TDuggan@WTWHMedia.com
Jack Gillerlain 773-909-2718 JGillerlain@wtwhmedia.com
Sales Account Manager
Susan Powers
847-380-0469
SPowers@WTWHMedia.com
Publication Services
McKenzie Burns, Marketing Manager MBurns@WTWHmedia.com
Rick Ellis, Director, Audience Growth 303-246-1250, REllis@WTWHMedia.com
Custom reprints, print/electronic: Matt Claney, 216-860-5253, MClaney@WTWHMedia.com
Information: For a Media Kit or Editorial Calendar, go to https://www.controleng.com/advertise-with-us.
Letters to the editor: Please e-mail us your opinions to MHoske@WTWHMedia.com. Letters should include name, company, and address, and may be edited.





advancement, service to industry, market impact
Control Engineering buy and specify experts: Please use your controls, automation and instrumentation knowledge to vote for the best products based on technological advancement, service to the industry, and market impact. Voting is expected to run from March 2 to April 30. https://www.controleng.com/
Scan code to learn more



Less energy costs. More performance.

Driving Efficiency: DR2C Permanent Magnet Motor
Engineered for ultra-premium efficiency, the DR2C Permanent Magnet Motor from SEW-EURODRIVE delivers the performance today’s operations require while reducing long-term energy costs. With up to 50% lower energy losses than standard IE3 motors, the DR2C reduces total cost of ownership (TCO) and enhances reliability. Built with Interior Permanent Magnet (IPM) technology, offering high torque density in a compact, space-saving design, enabling smaller motor sizes without sacrificing power. Optimized for continuous duty and high-cycle start/stop operation, the DR2C performs efficiently across a wide speed range. Ideal for conveyors, automated logistics, packaging lines, and manufacturing systems.