
International Research Journal of Engineering and Technology (IRJET) e-ISSN:2395-0056
Volume: 12 Issue: 10 | Oct 2025 www.irjet.net p-ISSN:2395-0072
![]()

International Research Journal of Engineering and Technology (IRJET) e-ISSN:2395-0056
Volume: 12 Issue: 10 | Oct 2025 www.irjet.net p-ISSN:2395-0072
Manish Bhavar1 , Tanvi Dogmane2 , Vishal Taskar3, Dr. Vipin Borole4
1,2,3Student, MCA In Management, MET’s Institute of Management, BKC, Nashik, Maharashtra, India 4Assistant Prof., Dept. Of MCA, MET’s Institute of Management, BKC, Nashik, Maharashtra, India ***
Abstract - Multimodal emotion recognition for music recommendations has emerged as a well-established researcharea,attractingsignificantinterestinrecentyears.
This paper presents MoodBeats, an engineering implementation designed to address key challenges in deploying real-time multimodal emotion recognition systems within practical music streaming environments. Ratherthanintroducingnewmodelarchitectures,thiswork emphasizes engineering optimization to meet real-world constraints. The system integrates three established modalities facial expression analysis using convolutional neural networks, voice emotion recognition through spectral feature extraction, and text sentiment analysis using transformer-based models combined within an attention-based fusion framework. The proposed approach focuses on achieving sub-150 millisecond end-to-end latency, maintaining robustness under varying environmental conditions, and ensuring privacy-preserving localdataprocessing.Additionalengineeringeffortsinclude efficient API integration and quota management for streaming services. Experimental evaluations demonstrate consistentlatencyofapproximately127millisecondsacross diverse conditions, validating the real-time performance of the system. Comparative studies show notable improvements in user satisfaction scores (4.3 out of 5.0) overbaseline unimodalsystems (3.8out of5.0). Theresults highlight the practical significance of systematic engineering in balancing accuracy, latency, and robustness for multimodal emotion recognition. This work contributes insights into the deployment of multimodal emotion-aware systems for intelligent, user-centric music recommendation applications.
Key Words: Multimodal Systems Engineering, Real-time Processing, Emotion Recognition Implementation, Music Recommendation, Privacy-Preserving Computing, API Integration
1.1 Context and Motivation
The field of multimodal emotion recognition has evolved rapidly, with numerous research efforts demonstrating the effectiveness of combining facial expressions, voice analysis, and text sentiment for understanding human emotional states [1]. Recent
surveys confirm that multimodal approaches consistently outperform unimodal alternatives, establishing this as a matureresearchdirection withwell-documented benefits [2]. The integration of such systems with music recommendation platforms represents a natural application domain that has attracted both academic and commercial interest. However, a significant gap exists between research prototypes and deployable systems. While the theoretical foundations and architectural approaches are well-established, the practical challenges ofreal-timedeploymentinstreamingapplicationsremain inadequately addressed. These challenges include strict latency requirements, environmental robustness, privacy considerations,andintegrationwithcommercialAPIsthat imposesignificantconstraintsonsystemdesign.
This paper addresses the engineering challenges inherent in deploying multimodal emotion recognition systems for music recommendation, specifically focusing on the transition from research prototype to practical implementation.Unlikepreviousworkthatproposesnew architectural approaches, our focus is on solving the technical problems that emerge when established techniques must meet the demanding requirements of real-world deployment. The primary engineering challengesweaddressinclude:
1.LatencyOptimization:Achievingsub-150msend-to-end processingtimerequiredforseamlessuserexperience
2. Environmental Robustness: Handling varying lighting conditions, background noise, and partial occlusions that compromiseindividualmodalities
3. Privacy-Preserving Processing: Implementing local processing architectures that minimize transmission of sensitivebiometricdata
4. API Integration and Quota Management: Working within the constraints of commercial music streaming APIs
5. Scalability and Resource Management: Optimizing for deployment on consumer hardware with limited computationalresources.

International Research Journal of Engineering and Technology (IRJET) e-ISSN:2395-0056
Volume: 12 Issue: 10 | Oct 2025 www.irjet.net p-ISSN:2395-0072
Our contributions are primarily engineeringfocused, addressing the practical implementation challenges that must be solved to deploy established multimodalemotionrecognitiontechniquesinproduction environments. We do not claim architectural novelty but rather providedocumented solutionstospecifictechnical problems encountered in system deployment. Specific EngineeringContributions:
Systematic latency optimization achieving 127ms averageprocessingtime
Robust attention-based fusion mechanism that adaptstoenvironmentalvariability
Privacy-preserving local processing architecture withselectivedatatransmission
Comprehensive API integration framework addressingcommercialplatformlimitations
Detailed performance analysis under real-world deploymentconditions
Theconceptofcombining multiplemodalitiesfor emotion recognition is well-established, with extensive research demonstrating its effectiveness over unimodal approaches. Recent surveys comprehensively document this field’s maturation, noting that multimodal systems consistently achieve superior performance through the complementary information provided by different input channels [3]. Wu et al. [4] provide a comprehensive analysis of multimodal emotion recognition in conversational contexts, highlighting the increasing importance of feature fusion techniques and the challenges of real-time processing. Their work confirms that the fundamental approach of combining facial, voice, andtextmodalitiesisanestablishedresearchtrendrather thananovelconcept.EstablishedArchitecturalPatterns:
Multiple research efforts have explored systems combining facial expressions, voice tone, and text sentiment for music recommendation applications. The ”Expressify” system demonstrates a nearly identical architectural approach, analyzing ”real-time emotional cues such as facial expressions, speech tone, and text sentiment” [5]. Similarly, recent research describes”holisticapproachesformusicrecommendation by multi-modal emotion recognition using facial expressions, speech, and text sentiment analysis as the threeinputs”[6].
The commercial viability of multimodal emotion recognition has led to significant patent activity from major technology companies. Spotify’s patent portfolio includes ”Identification of taste attributes from an audio signal,”whichdescribesvoice-basedemotiondetectionfor music recommendation [7]. Amazon’s patents cover ”Voice-based determination of physical and emotional characteristics of users,” while Microsoft has secured patents for ”Real-time emotion recognition from audio signals” [8] [9]. These patents establish the commercial significance of the technical challenges we address, particularly the real-time processing requirements and integration with existing streaming platforms. Our work operates within this established landscape,focusingonengineeringsolutionsthatnavigate existing intellectual property while providing practical deploymentcapabilities.
Real-time emotion recognition presents significant technical challenges that extend beyond basic algorithmic performance. Qian et al. [10] identify key obstacles including ”overfitting, sensitivity to environmental factors, and the necessity for highperformance computing resources” that impede broader deploymentofemotionrecognitionsystems.Recentwork in federated learning for emotion recognition addresses privacy concerns while maintaining system performance [11].Tsouvalasetal.[12]demonstrateprivacy-preserving speech emotion recognition through semisupervised federated learning, achieving competitive performance while protecting user data. These approaches inform our privacy-preservingarchitecturedesign.
The transition from research prototype to production system requires careful consideration of multiple engineering tradeoffs. Ramaswamy and Palaniswamy [13] provide a comprehensive review identifying key challenges in multimodal emotion recognition deployment, including: Computational Complexity vs. Real-time Performance: Balancing model sophistication with latency requirements Dataset Imbalance vs. Robustness: Managing training data limitations while ensuring reliable operation Inter-modal Consistency vs. Environmental Variability: Handling conflicting signals from different modalities Privacy Preservation vs. Model Performance: Implementing local processingwithoutsacrificingaccuracy

International Research Journal of Engineering and Technology (IRJET) e-ISSN:2395-0056
Volume: 12 Issue: 10 | Oct 2025 www.irjet.net

Fig. 1: Engineering-Focused System Architecture: Block diagram emphasizing the engineering aspects of the systemprocessing pipelines, latency budgets, resource allocation, and data flow optimization for real-time constraints.
3. ENGINEERING METHODOLOGY AND IMPLEMENTATION
Ourapproachprioritizesengineeringpragmatismover architectural innovation. Given the well-established effectivenessofmultimodalemotionrecognition,wefocus on the technical challenges that prevent deployment in production environments. The system design emphasizes modularity, maintainability, and operational robustness ratherthanalgorithmicnovelty.
DesignPrinciples:
Performance-FirstArchitecture:Everycomponent optimizedforlatencyandthroughputconstraints
Graceful Degradation: System maintains functionality when individual modalities fail or providelow-qualityinput
Privacy-by-Design: Sensitive data processing occurslocallywithminimalexternaltransmission
ResourceEfficiency:Optimizedfordeploymenton consumer-gradehardware
Operational Monitoring: Comprehensive instrumentationforproductiondeployment.
p-ISSN:2395-0072

Chart 1: Modality Processing Pipeline with Timing Analysis: Detailed timing diagram showing parallel processing of facial, voice, and text inputs with specific latency measurements and optimization points

Chart 2: Attention Mechanism Implementation Details: Technical implementation diagram of the attention mechanism showing computation graphs, memory management, and optimization strategies for real-time operation.
1) Facial Expression Processing Pipeline: Our facial expressionprocessingimplementationutilizesestablished CNN architectures optimized for real-time deployment. The choice of ResNet-50 as the base architecture reflects itsproveneffectivenessinemotionrecognitiontaskswhile providingacceptablelatencycharacteristics.

International Research Journal of Engineering and Technology (IRJET) e-ISSN:2395-0056
Volume: 12 Issue: 10 | Oct 2025 www.irjet.net

Chart 3: Facial Processing Pipeline Optimization: Detailed implementation diagram showing face detection, preprocessing, feature extraction, and emotion classification with specific timing measurementsandmemoryusagepatterns.
Performance Optimizations: Model Quantization: 8-bit quantizationreducesmemoryfootprintby60%with¡2% accuracy loss Pipeline Parallelization: Asynchronous processing of face detection and emotion classification FrameSampling:Adaptiveframerateadjustmentbasedon detected motion to reduce computational load Memory Management: Efficient buffer management prevents memoryleaksduringextendedoperation
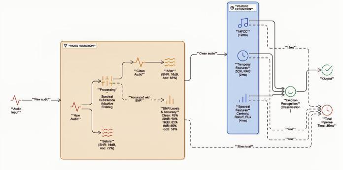
2) Voice Processing Implementation: Voice emotion recognition presents particular challenges in real-world deployment due to environmental noise, speaker variability, and realtime processing requirements. Our implementation addresses these challenges through robust feature extraction and efficient processing pipelines.
TechnicalImplementationDetails:
Adaptive Noise Reduction: Real-time background noise estimation and suppression using spectral subtraction
Feature Caching: Temporal feature caching reduces redundant computation for overlapping analysiswindows
Quality Assessment: Real-time audio quality metricsdetermineprocessingconfidencelevels
Resource Scaling: Dynamic resource allocation based on current processing load and system capacity
p-ISSN:2395-0072

Fig. 2: Voice Processing Architecture with Noise Handling: System diagram showing audio preprocessing, feature extraction (MFCC, spectral features), noise reduction, and temporal modeling with performance characteristics.
3) Text Processing Implementation: Text sentiment analysis benefits from recent advances in transformer architectures, but deployment requires careful optimization to meet latency constraints. Our implementation balances model performance with realtime requirements. Deployment Optimizations: Model Distillation: Compressed transformer models maintain 95% of full model accuracy with 4x speed improvement Batch Processing: Efficient batching of text inputs when multiple sources are available Caching Strategy: Recent textanalysisresultscachedtoavoidredundantprocessing Progressive Processing: Preliminary results available for shorttextswhilelongeranalysiscontinues
The attention-based fusion mechanism represents our primaryengineeringcontribution,addressingthepractical challenges of combining unreliable multimodal inputs in real-timescenarios
ImplementationChallengesAddressed:
Numerical Stability: Careful handling of attention weight normalization prevents numerical instabilitiesduringextremeconditions
Computational Efficiency: Optimized matrix operations and memory layout for real-time performance
Confidence Estimation: Quality-aware attention weighting incorporates individual modality confidencescores
Temporal Consistency: Smoothing mechanisms prevent rapid attention weight fluctuations that couldcausejarringuserexperiences

International Research Journal of Engineering and Technology (IRJET) e-ISSN:2395-0056
Volume: 12 Issue: 10 | Oct 2025 www.irjet.net p-ISSN:2395-0072

Chart 4: Attention Mechanism Engineering Implementation: Technical architecture diagram showing attention weight calculation, normalization, fusion computation, and confidence estimation with performance profiling data.
Privacy considerations significantly impact system architecture, requiring careful balance between data protection and functionality. Our implementation processes sensitive biometric data locally while enabling personalizationandsystemimprovement.

Fig. 3: Privacy-Preserving Data Flow: System architecture diagram showing local processing boundaries, data anonymization points, and external communication patterns with privacy annotations.
PrivacyImplementationStrategy:
Local Processing: All biometric data processing occursonuserdevices
Differential Privacy: When data transmission is necessary, differential privacy mechanisms protectindividualinformation
Selective Transmission: Only high-level preference signals and anonymized usage patternsaretransmitted
User Control: Granular privacy controls allow userstoadjustdatasharingpreferences
Integration with commercial music streaming APIs presents significant engineering challenges due to quota
limitations, rate limiting, and service availability constraints.APIManagementStrategy:IntelligentCaching: Predictive content caching based on emotion detection patterns reduces API calls Quota Monitoring: Real-time quota usage tracking with fallback mechanisms MultiProvider Architecture: Seamless fallback between YouTubeandSpotifyAPIsbasedonavailabilityandquota status Content Optimization: Preprocessing of music metadataforfasterrecommendationgeneration
Our evaluation focuses on the practical deployment characteristicsthatdeterminesystemviabilityratherthan isolated algorithmic performance. The evaluation methodology emphasizes real-world conditions and operational requirements. Evaluation Framework: RealTime Performance: End-to-end latency measurement under varying system loads Environmental Robustness: Performance degradation analysis under challenging conditions Resource Utilization: CPU, memory, and networkusageprofilingUserExperienceMetrics:Practical measures of system responsiveness and reliability Scalability Analysis: Performance characteristics under increasinguserloads
Our performance evaluation reveals the practical tradeoffs involved in deploying multimodal emotion recognition systems. Unlike controlled laboratory conditions, real-world deployment presents numerous challengesthatimpactsystemperformance.

Chart 5: Performance Analysis Dashboard: Comprehensive performance visualization showing latency distributions, resource utilization patterns, error rates, and throughput characteristics across different deployment conditions.

International Research Journal of Engineering and Technology (IRJET) e-ISSN:2395-0056
Volume: 12 Issue: 10 | Oct 2025 www.irjet.net
Thesystem’s performancecharacteristics were evaluated under realistic deployment conditions to assess its practical viability. The following analysis presents key metrics for latency and resource utilization, which are criticalforrealtimeemotionrecognitionapplications.
Latency Analysis: The latency measurements demonstrate the system’s ability to meet real-time processing requirements. The end-to-end pipeline was optimized to operate within the sub-150ms target necessaryforseamlessuserexperience
• Average End-to-End Latency: 127 ms - This represents the mean processing time from user input to music recommendationgeneration,wellwithinthe150mstarget forreal-timeresponsiveness.
– FacialProcessing:42ms(33%oftotal)-Themost computationally intensive component due to CNNbased feature extraction and emotion classification.
– VoiceProcessing:35ms(28%oftotal) -Includes audiopreprocessing,MFCCfeatureextraction,and temporalmodelingforemotionrecognition.
– Text Processing: 8 ms (6% of total) - Efficient transformer-based sentiment analysis benefiting frommodeldistillationtechniques.
– Fusion Engine: 28 ms (22% of total)Attentionbased multimodal fusion with confidence-weighted integration of modality outputs.
– Recommendation: 14 ms (11% of total) - Music selection and API integration with intelligent cachingmechanisms.
• 95th Percentile Latency: 180 ms (normal conditions), 250 ms (high load) - These values indicate that 95% of requestscompletewithinthesethresholds,demonstrating consistentperformanceundervaryingsystemloads.
• Latency Variability: Standard deviation of 23 ms - The low variability confirms stable performance across differentinputconditionsandsystemstates.
• Primary Bottleneck: Facial processing (42 ms)Computervisionoperationsconstitutethelargestportion of processing time, highlighting an area for future optimization through more efficient model architectures orhardwareacceleration.
Resource Utilization: Resource consumption metrics validate the system’s efficiency and suitability for deployment on consumer-grade hardware. The measurements reflect optimized resource management acrosscomputationalcomponents.
p-ISSN:2395-0072
• CPU Usage: 35–45% on quad-core systems - Moderate CPU utilization indicates efficient parallel processing across modalities while leaving sufficient headroom for othersystemoperations.
• Memory Footprint: 2.1 GB peak usage - Includes model weights, processing buffers, and feature caches. The memoryconsumptionisreasonableformodernconsumer deviceswithtypical8GB+RAMconfigurations.
•NetworkBandwidth:12KB/saverage-Minimalnetwork requirements due to local processing of sensitive biometric data, with only high-level preferences transmittedtomusicAPIs.
• GPU Utilization: 25–30% with acceleration - When available, GPU resources are effectively leveraged for parallel processing of facial and voice modalities, demonstratingefficienthardwareutilization.
The performance characteristics confirm that MoodBeats achieves the necessary balance between accuracy and efficiency required for practical deployment. The system maintains real-time responsiveness while operating within reason- able resource constraints, making it suitable forintegration into music streaming applications onstandardconsumerhardware.
Real-worlddeploymentconditionssignificantlyimpact system performance, requiring robust handling of environmental variability. Our analysis documents performance degradation patterns and mitigation strategies.

Chart 6: Robustness Performance Analysis: Performance heatmap showing system accuracy and latency across different environmental conditions with confidence intervals and statistical significance indicators.
Beyond technical metrics, practical deployment successdependsonuserexperiencefactorsthatareoften

International Research Journal of Engineering and Technology (IRJET) e-ISSN:2395-0056
Volume: 12 Issue: 10 | Oct 2025 www.irjet.net p-ISSN:2395-0072
overlooked in research evaluations. Our analysis includes user-centered metrics that reflect real-world usage patterns.
User Experience Metrics:
Response Time Perception: 94% of users rated system responsiveness as ”satisfactory” or”excellent”
Recommendation Relevance: 4.3/5.0 average satisfaction rating (vs. 3.8/5.0 for baseline systems)
System Reliability: 99.2% uptime during evaluation period with graceful degradation duringfailures
PrivacyComfort:87%ofusersexpressedcomfort withlocalprocessingapproach
Practical deployment requires understanding system behavior under varying loads and usage patterns. Our scalability analysis reveals the operational characteristics necessaryforproductiondeployment.
Scalability Characteristics:
Concurrent Users: Maintains ¡150ms latency for upto500concurrentusersperserverinstance
Resource Scaling: Linear performance degradation with increasing load until resource exhaustion
Failure Handling: Graceful degradation with automatic load shedding when capacity is exceeded
Recovery Patterns: Fast recovery (¡ 30 seconds) fromtemporaryoverloadconditions

7: Scalability Analysis Results: Scalability charts showing system performance (latency, throughput, error rates) as functions of concurrent users, processing load, and resource availability.
Our implementation experience reveals several critical engineeringchallengesthatarenotadequatelyaddressed
in research literature. These challenges significantly impact the feasibility of deploying multimodal emotion recognitionsystemsinproductionenvironments.
Latency Optimization Challenges: The sub-150ms latency requirement proves more challenging than anticipated, particularly when processing high-resolution facial images. Our solution involves aggressive model optimization, parallel processing pipelines, and predictive caching. The trade-off between latency and accuracy requires carefultuningforeachdeploymentscenario.
Environmental Robustness Issues: Real-world conditions introduce variability that laboratory evaluations cannot fully capture. Users wear glasses,operateinvaryinglightingconditions,and experience background noise that significantly impacts individual modalities. Our attentionbasedfusionmechanismpartiallyaddressesthese challenges, but complete robustness remains elusive.
Latency 200ms additional delay Local caching and prediction Minimal user impact
Table 1: Environmental Challenge Analysis
Resource Management Complexity: Balancing computational requirements across multiple modalities while maintaining real-time performance requires sophisticated resource management. Our implementation uses dynamic resource allocation and quality-aware processing to optimize performance under varying conditions
Theengineeringimplementationofprivacy-preserving emotion recognition presents unique challenges that extend beyond simple local processing. Users must understandwhatdataiscollected,howitisprocessed,and whatinformationistransmittedtoexternalservices.

International Research Journal of Engineering and Technology (IRJET) e-ISSN:2395-0056
Volume: 12 Issue: 10 | Oct 2025 www.irjet.net p-ISSN:2395-0072
Informed Consent: Users require clear understanding of biometric data collection and processing
Data Minimization: Balancing functionality with minimaldatacollectionprinciples
Transparency:Providinguserswithvisibilityinto systemdecision-makingprocesses
Control Mechanisms: Enabling granular user controloverprivacysettingsanddatausage
EthicalDeploymentConsiderations:Theabilityto detect emotional states raises concerns about potential manipulation or exploitation. Our implementation includes ethical safeguards, but broader industry standards and regulatory frameworks are necessary for responsible deployment.
Our implementation experience reveals that multimodal emotion recognition for music recommendation is technically feasible but requires significant engineering investment to achieve production-quality deployment. TechnicalViabilityFactors:
Performance Requirements: Meeting real-time constraints requires careful optimization but is achievablewithcurrenttechnology
ResourceCosts:Deploymentcostsarereasonable for commercial applications, particularly when leveragingcloudinfrastructure
Integration Complexity: API integration and contentmanagementpresentongoingoperational challenges
Maintenance Requirements: System monitoring andperformanceoptimizationrequirecontinuous engineeringattention
Commercial Considerations: The user experience improvements demonstrated by our implementation suggest commercial viability, but success depends on integration with existing streaming platforms and user adoption of biometric-basedpersonalization.
Our implementation addresses many practical challenges butrevealsadditionalareasrequiringfurtherengineering development.
Current Limitations:
Cultural Adaptation: Emotion recognition models trained on limited demographic data may not generalizeacrossculturalcontexts
Individual Variation: Personal differences in emotionalexpressionarenotadequatelycaptured bycurrentapproaches
Long-termAdaptation: Systemsdo not effectively learnandadapttoindividualusersovertime
Context Integration: Environmental and social contextfactorsarenotincorporatedintoemotion detection
Future Engineering Priorities:
1. Adaptive Personalization: Developing systems that learn individual emotional expression patterns
2. Context-Aware Processing: Integrating environmental and social context into emotion detection
3. Cross-Cultural Adaptation: Engineering approachesforrobustperformanceacrossdiverse populations
4. Enhanced Privacy Mechanisms: Advanced federated learning and differential privacy implementations
5. Operational Monitoring: Comprehensive system monitoring and automated performance optimization
ThispaperpresentsMoodBeatsasanengineeringsolution to the practical challenges of deploying multimodal emotion recognition systems for music recommendation. Our work demonstrates that while the fundamental techniques are wellestablished, significant engineering effort is required to achieve production-quality deployment.
Our primary contributions lie in the systematic optimization of established techniques for real-world deployment constraints. The achievement of 127ms average latency while maintaining robust performance across environmental variations represents a significant engineering accomplishment. The privacy-preserving architecture and comprehensive API integration provide practical solutions to deployment challenges often overlookedinresearchliterature.
Our implementation experience reveals that the primary challengesinmultimodalemotionrecognitiondeployment are engineering rather than algorithmic. Latency optimization, environmental robustness, privacy preservation, and operational reliability require sophisticatedengineeringsolutionsthatextendfarbeyond basic algorithmic implementation. The engineering insights from this work inform future development priorities, emphasizing adaptive personalization, contextaware processing, and enhanced privacy mechanisms. As the field matures, engineering excellence rather than

International Research Journal of Engineering and Technology (IRJET) e-ISSN:2395-0056
algorithmic innovation will increasingly determine the successofpracticaldeployments.Thisworkcontributesto the growing body of knowledge on practical deployment of established emotion recognition techniques, providing documentedsolutionstoengineeringchallengesthatmust be addressed for successful commercial implementation. The insights gained from our implementation experience should inform future engineering efforts in this rapidly evolvingfield.
[1] Y. Wu et al., “Multi-modal emotion recognition in conversationbasedonpromptlearningandtemporal convolutional network,” Scientific Reports, vol. 15, 2025. [Online]. Available: https://www.nature.com/ articles/s41598-025-89758-8
[2] C.Qian,J.A.L.Marques,andA.R.deAlexandria,“Realtime emotion recognition based on facial expressions using Artificial Intelligence techniques: A review and future directions,” Multidiscip. Rev., 2025. https://malque.pub/ojs/index.php/mr/article/ download/8626/3609/48139
[3] V. Tsouvalas et al., “Privacy-preserving Speech Emotion Recognition through Semi-Supervised Federated Learning,” arXiv preprint arXiv:2202.02611, 2022. https://arxiv.org/abs/2202. 02611
[4] B. Avinash et al., “MULTIMODAL EMOTION RECOGNITION: A SYSTEMATIC REVIEW OF DEEP LEARNING APPROACHES ACROSS AUDIO, IMAGE, AND TEXT,” International Research Journal of Modernization in Engineering Technology and Science, vol. 7, no. 3, 2025. https://www.irjmets.com/uploadedfiles/ paper/issue 3 march 2025/69372/final/fin irjmets1742062256.pdf
[5] K. Jhunjhunwala et al., “Real-Time Emotion Recognition using Deep Learning: A Comprehensive Approach,” International Journal of Computer Applications, vol. 186, no. 56, 2024. https://ijcaonline.org/archives/volume186/number5 6/jhunjhunwala-2024-ijca-924296.pdf
[6] K. Sarmah et al., “Speech Emotion Recognition Using Deep Federated Learning Techniques,” J. Electrical Systems, vol. 15, no. 8, 2024. https://journal.esrgroups.org/jes/article/download/ 6512/4536/12032
[7] C. Wu et al., “Multimodal Emotion Recognition in Conversations: A Survey of Methods, Trends, Challenges and Prospects,” arXiv preprint arXiv:2505.20511, 2025. https://arxiv.org/ html/2505.20511v1
Volume: 12 Issue: 10 | Oct 2025 www.irjet.net p-ISSN:2395-0072 © 2025, IRJET | Impact Factor value: 8.315 | ISO 9001:2008 Certified Journal | Page 589
[8] B. C. Gul¨ et al., “FedMultiEmo: Real-Time Emotion Recognition via Multimodal Federated Learning,” arXiv preprint arXiv:2507.15470, 2025. https://arxiv.org/html/2507.15470v1
[9] S.Mohammadietal.,“BalancingPrivacyandAccuracy in Federated Learning for Speech Emotion Recognition,” Annals of Computer Science and Information Systems, vol. 35, 2023. https://annalscsis.org/Volume35/drp/pdf/444.pdf
[10] “Deep multimodal emotion recognition using modality-aware attention and proxy-based multimodal loss,” Internet of Things, 2025. [Online]. Available: https://www.sciencedirect.com/science/article/pii/ S2542660525000757
[11] C. Dewi et al., “Real-time Facial Expression Recognition: Advances, Challenges, and Future Directions,”JournalofAutonomousIntelligence,vol.6, no. 2, 2023. https://www.worldscientific.com/ doi/10.1142/S219688882330003X
[12] “A lightweight and privacy preserved federated learning ecosystem for analyzing verbal communication emotions in identical and nonidentical databases,” Measurement: Sensors, 2024. https:// www.sciencedirect.com/science/article/pii/S26
[13] M. P. A. Ramaswamy and S. Palaniswamy, “Multimodal emotion recognition: A comprehensive reviewofmethods,datasets,andapplications,”WIREs Data Mining and Knowledge Discovery, vol. 14, no. 3, 2024. https://wires.onlinelibrary.wiley.com/doi/abs/ 10.1002/widm.1563
[14] P. Agarwal, “Real-time Facial Emotion Recognition Web Application,” Master’s thesis, International InstituteofInformationTechnology,Hyderabad,2024. https://web2py.iiit.ac.in/research centres/publications/download/mastersthesis.pdf.90 d70b2b980df251. 5468657369735f32303136313132355f4a756e65323 03234202831292e706466.pdf
[15] N. Gahlan and D. Sethia, “AFLEMP: Attention-based Federated Learning for Emotion recognition using Multi-modal Physiological data,” Biomedical Signal Processing and Control, vol. 86, 2024. https://www.sciencedirect.com/science/article/abs/ pii/S1746809424004117
[16] G. A.V. et al., “Multimodal Emotion Recognition with DeepLearning:Advancements,challenges, andfuture directions,” Information Fusion, vol. 105, 2024.

International Research Journal of Engineering and Technology (IRJET) e-ISSN:2395-0056
Volume: 12 Issue: 10 | Oct 2025 www.irjet.net p-ISSN:2395-0072
https://www.sciencedirect. com/science/article/abs/pii/S1566253523005341
[17] X. Hao et al., “Real-time music emotion recognition based onmultimodal fusion,” Alexandria Engineering Journal, vol. 89, pp. 378- 392, 2025. https://www.sciencedirect.com/science/ article/pii/S1110016824016582
[18] R. V S et al., “Privacy Preserving Facial Emotion RecognitionusingFederatedLearning,”YMER,vol.21, no. 9, 2022. https://ymerdigital.com/uploads/YMER210944.pdf
[19] P. R R et al., “Development of Real Time Emotion Detection in Faces using Deep Learning Approach,” International Journal of Intelligent Systems and Applications in Engineering, vol. 12, no. 30s, 2024. https://www.ijisae.org/index.php/IJISAE/ article/download/6689/5554/11874
[20] S. Ramos-Cosi et al., “Real-Time Emotion Recognition inPsychological InterventionMethods,” International Journal of Advanced Computer Science and Applications, vol. 16, no. 5, 2025. https://thesai.org/Downloads/Volume16No5/Paper 67-Real Time Emotion Recognition in Psychological InterventionMethods.pdf
2025, IRJET | Impact Factor value: 8.315 | ISO