
Volume: 11 Issue: 06 | Jun 2024 www.irjet.net p-ISSN:2395-0072
![]()

Volume: 11 Issue: 06 | Jun 2024 www.irjet.net p-ISSN:2395-0072
Harsh Mourya1, Dipti Ranjan Tiwari2
1Master of Technology, Computer Science and Engineering, Lucknow Institute of Technology, Lucknow, India
2Assistant Professor, Department of Computer Science and Engineering, Lucknow Institute of Technology, Lucknow, India
Abstract - Inthecurrentindustriallandscape,thereisa growing need for software applications that can handle model simulation and physical prediction tasks. Professionals in this field are constantly seeking effective and efficient ways to achieve their objectives. As a result, there is a demand for simple methods of accessing ondemandsoftwareserviceswithoutthehassleofconfiguring or maintaining them individually. To address this issue, I havedevelopedacomprehensivesolutionintheformofa web-basedframework.Thisinnovativeapproachintegrates various software applications and allows users to easily access the services they need through E-Commerce. The proposed service-oriented architecture offers numerous advantagesthatwillbethoroughlyexploredandanalyzedin my thesis. To provide practical insights into the implementation of this integrated framework, we will examine two typical "Simulation Software as a Service" (SMaaS) implementations. Additionally, we will conduct extensivesurveysamonguserstogathervaluablefeedback and evaluate their overall experience with the system. Through this research, our goal is to showcase the effectivenessandefficiencyofourproposedframeworkand itspotentialtotransformthewaysoftwareapplicationsare accessed and utilized in today's digital era. By offering a user-friendly platform for accessing a variety of software applications,ourframeworkprovidesaconvenientsolution for professionals looking for efficient ways to carry out modelsimulationandphysicalpredictiontasks.
Key Words: Web Services, Framework,Integrationofthe webservicesandwebframework,effectiveness.
Integrated Web Services Frameworks (IWSFs) are an allencompassingsolutiondesignedtoassistdevelopersinthe creation,deployment,andmanagementofwebservicesand APIsinahighlyefficientmanner.Theseframeworksserveas aone-stopshopforstreamliningthedevelopmentofAPIs, whilealsoprioritizingtheintegrationofessentialsecurity features like authentication and authorization tools to safeguard the integrity of the services. Moreover, IWSFs come equipped with a range of advanced functionalities, including the ability to design deployment versions and ensureoptimalperformancelevelsbyincorporatingbuilt-in loadbalancingcapabilities.Additionally,developershavethe
advantageofmonitoringtheusageoftheirservicesthrough comprehensivetrackingtools,enablingthemtoeffectively manageerrorsandtroubleshootanyissuesthatmayarise. Overall,IWSFsprovidearobustandversatileplatformfor developerstocreateandmaintainhigh-qualitywebservices andAPIswithease.
In the industrial sector, there is a growing demand for professional software applications that can handle model simulationsalongsidephysicalpredictorseffectively.Experts recommendusingspecializedsoftwareapplicationsforthis task,astheyarebestsuitedtomanagecomplexsimulations. The cost of building hardware infrastructures to support these applications has led to a shift towards third-party computationpowerprovidersthatofferdatastoragespace and other benefits. The Software-as-a-Service (SaaS) deliverymodelhasbecomeincreasinglypopularduetoits cost-effectivenesscomparedtoperpetuallicensingoptions. This model allows for remote access through thin client architecturesusingcloudresources,resultinginquicksetup times and cost savings for customers who only pay for serviceswhenneeded.
Virtual Network Computing (VNC)isa robust systemthat allowsuserstoremotelyaccessandcontrolacomputerover anetwork.Thiscutting-edgetechnologyoperatesonaclientservermodel,wherethecomputerhostingtheVNCserver shares its desktop environment, and another computer runningtheVNCclientcanaccessandmanageit.Oneofthe standout features of VNC is its platform-independent protocol, which enables it to function seamlessly across various operating systems. This versatility means that individuals can effortlessly connect to and oversee computersfromanylocationworldwide,regardlessofthe softwareorhardwarebeingused.Whenaclientestablishes a connection with the server, the server's desktop is transmitted to the client, while also receiving input from them in real-time. This bidirectional communication capability allows users to remotely administer, offer technical support, and collaborate with others using only theircomputers.VNCprovidesanincrediblyflexiblesolution forremotelyaccessingandmanagingcomputers.Inrecent years, VNC has gained popularity due to its user-friendly interface and adaptability. Some well-known

International Research Journal of Engineering and Technology (IRJET) e-ISSN:2395-0056
Volume: 11 Issue: 06 | Jun 2024 www.irjet.net p-ISSN:2395-0072
implementations of VNC include RealVNC, TightVNC, and UltraVNC.Whetheryou are working remotelyorassisting someoneinadifferentpartoftheworld,VNCisavaluable toolthatcanfacilitateefficientandquickcompletionoftasks.
The adoption of Software as a Service (SaaS) has experiencedasignificantsurgeinpopularity,thankstothe riseinthenumberofserviceprovidersandnotableindustry achievements. This growth has played a crucial role in drivingtheexpansionofSaaScompanies.Inresponsetothe challengesfacedwithinthissector,SimulationasaService (SMaaS) has emerged as an extension of the SaaS model. SMaaSoffersclientsaccesstoavarietyoftoolsthroughits software platform, which is versatile enough to function across multiple platforms and cater to both general and specializedfields.
TheprimaryadvantageofutilizingaSMaaSsystemliesinits capacity to cater to a wide range of users with different needs and purposes. This diverse user base consists of softwarevendorsofferingtheirtools,studentsusingthese tools for educational purposes, educators integrating the systemintotheirteachingmethods,andresourceproviders tasked with maintaining the system. It is crucial for all stakeholders to recognize that the success of the SMaaS system can directly impact their own outcomes, whether positively or negatively. Therefore, organizations must be proactive in aligning their objectives with the system's adaptabilityandriskmanagementstrategies,asconflicting goals among stakeholders can potentially hinder overall success. It is essential for organizations to navigate these complexities with careful consideration and flexibility in ordertoachievetheirdesiredoutcomeseffectively.
TheoriginalconceptofSMaaS,alsoknownasSocialMediaas aService,aimedtoestablishasystemthatcouldevolveand adjust according to the needs of its users, all while safeguarding their data. This involved implementing a versatileapproachtobothdesignandexecution,allowingfor seamless modifications without disrupting ongoing operations. The primary objective was to offer users a dependableplatformthatcanaccommodatetheirchanging needs while upholding the security and confidentiality of theirdata.Essentially,SMaaSwascreatedasadynamicand user-focused solution that can grow in tandem with user requirementsandpreferences,all thewhilemaintaininga robustdataprotectionframework.

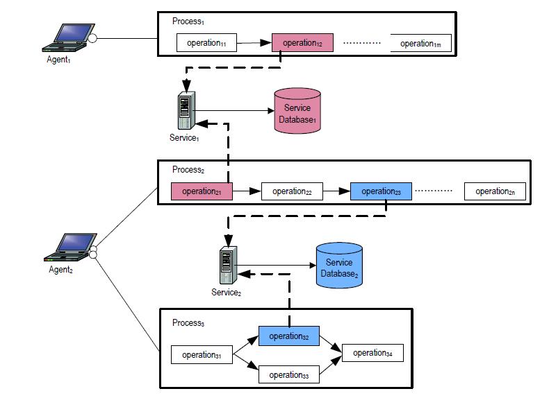
Service-Oriented Architecture (SOA) is a strategic design methodology used in software development to create systemswithindependent,self-containedservicesthatcan functionindependently.Whilethisapproachoffersflexibility andscalability,itcanalsopresentchallengesrelatedtodata integrity when multiple services access the same data concurrently. In order to overcome these challenges, web servicecompositionneedstohavemechanismsinplaceto handleinterruptionsandexceptionseffectively.Thiscanbe achieved through the implementation of either backward recovery, wherethesystemrevertstoa previous state, or forward recovery, where the system continues to operate despite encountering errors. By incorporating these recovery methods into the design of the architecture, software systems can maintain data integrity and ensure seamlessoperationeveninthefaceofunexpectedevents.
In order to guarantee a smooth operation, web service development is incorporating rule-based techniques to verify the accuracy of execution. These techniques entail establishingaseriesofrulesandconditionsthatdictatethe interactionsbetweenservicesandshareddataresources.By upholdingtheserules,developersareabletoavertconflicts anddiscrepanciesthatmayariseduringserviceinteractions, ultimately ensuring a seamless user experience. By implementingtheserule-basedtechniques,developerscan increase the reliability and efficiency of web services, ultimately leading to a more robust and user-friendly platformforuserstoengagewith.

International Research Journal of Engineering and Technology (IRJET) e-ISSN:2395-0056
Volume: 11 Issue: 06 | Jun 2024 www.irjet.net p-ISSN:2395-0072

Figure-2: Process Execution in an SOA.
In business environments, users seek cost-effective, adaptable,andscalablesolutionstomeettheirneeds.When itcomesto HPCsoftware, theclient-serverarchitectureis commonly utilized. Most HPC software is designed with either a graphical user interface (GUI) or a command line option for usability. However, the importance of incorporating services into this design approach is often overlooked.
Themodernerahaswitnessedasignificantincreaseinthe availabilityofsoftwareservicesforcustomerstoutilize.To facilitate access to and utilization of these services, it is crucialtodevelopanonlineportalthatservesasaplatform for users to research, purchase, and effectively use these services.Thisportalshouldbeeasilyaccessibletoallusers with Internet connectivity, ensuring that everyone can participate in and benefit from the ongoing technological advancements.
Fromtheperspectiveoftheuser,thisonlineportalservesas a gateway that opens up a plethora of opportunities and possibilities. Users are granted access to a wide array of softwareservices,empoweringthemtoselecttheonesthat bestcatertotheiruniqueneedsandpreferences.Moreover, the advantages of this portal extend beyond mere accessibility;usersalsohavetheoptiontocuratetheirown service library, thereby simplifying future usage and conservingprecioustime.Intoday'srapidlyevolvingdigital landscape,thepresence ofanonlineportal that facilitates seamless access and utilization of software services is of utmost importance. By offering a gateway to all available optionsandempoweringuserstocreatetheirownservice library,thisplatformdeliversunparalleledconvenienceand operational efficiency. Consequently, it is essential for businessestoprioritizethedevelopmentandintegrationof suchportalsinordertomaintainacompetitiveedgeinthe industry.
Drupal is known as an open-source Content Management System(CMS)thatallowsforthecreationandmanagement of digital content. The development of this site is being overseen by the Open Source Community (OSC), a group responsibleformaintainingandimprovingtheDrupalCMS.
The Polymer Portal is a collaborative project that was established through a partnership between PolymerOhio, Inc. and the OSC back in 2007. This portal serves as a valuable resource for individuals interested in computer education,3Dmodeling,andaccessingcommercialsoftware modelingandsimulationservices.Itaimstoprovideawide rangeofresourcestoenhanceefficiencywithinthepolymer industries,whichencompassinnovativematerials,plastics, andrubber.
Referred to as a "one-stop resource," the Polymer Portal offersvarioussoftwareservicesallinoneplace,cateringto enterprises across different sectors. By providing a centralizedlocationfortheseservices,theportalstrivesto support businesses in optimizing their operations and stayingcompetitiveinthemarket.
Our system is designed to cater to the diverse needs of potential clients who can be categorized into two main groups:academicusersandindustrialusers.Eachgrouphas unique requirements and preferences that our simulation services and training resources aim to address. These servicesaremadepossiblebythegeneroussponsorshipof ourserviceprovider,allowinguserstoaccessawiderange ofoptionsoncetheyloginsuccessfully.Acatalogofservices and training programs is available for users to explore, providingthemwiththeopportunitytoselectthesoftware thatbestsuitstheirneedsandaddittotheirshoppingcart forpurchase.Afteruserscompletetheirpurchase,theyare immediately given access to the services they bought in a quickandefficientmanner.Theycansimplyclickonalinkto bedirectedtotheplatformwithouttheneedtosigninagain, ensuringa seamlessandhassle-freeexperience.Forthose interestedintrainingservices,theirwebbrowserwilltake them to Moodle, a platform with a wide range of training courseresources.Moodleisanexternalsoftwareservicethat operatesusingtheRemoteDesktopConnectionProtocoland offersnumerousresourcesthatcanbeaccessedonline.Itisa valuable tool for both academic and commercial users, allowingthemtoaccessanduploadseminarmaterialsand courses.ThismakesMoodleanindispensableplatformfor individualslookingtoexpandtheirknowledgeandskillsin variousfields.
6.2.Architecture
Currently, the Polymer Portal offers a wide range of Common-off-the-Shelf(CotS)servicesthatarecategorized

International Research Journal of Engineering and Technology (IRJET) e-ISSN:2395-0056
Volume: 11 Issue: 06 | Jun 2024 www.irjet.net p-ISSN:2395-0072
intofivedifferentgroups.Theseservicesarethefoundation oftheportal'sofferingsandallowuserstofullyutilizethe platform. One notable service is P4, also known as the PolymerPropertyPredictorPortal,aweb-basedsimulation tool that allows users to conduct computations on any polymermolecule.Toaccessthisservice,simplylogintothe portal and you can start using this powerful tool immediately. Another valuable service available on the portal is the Production Flow Analysis and Simplification Toolkit,orPFAST.Thisonlinesimulationtoolisdesignedto simplify the process of Production Flow Analysis for both industrial and academic users. It helps streamline the methodsusedforthispurpose,makingitavaluableresource for those looking to optimize their production processes. Additionally, it is commonly known by its acronym, ProductionFlowAnalysisandSimplificationToolkit(PFA), making it easier to recognize and utilize. With its userfriendly interface and comprehensive features, PFAST has gainedpopularityamongprofessionalsinvariousindustries.
In order to successfully bring to life the vision for the Polymer Portal, it is essential to incorporate a range of powerfulmodules.Thesemodulesareintegraltotheoverall performanceandeffectivenessoftheportal.Amongthekey modulesthatarevital tothesuccessofthe platformarea sophisticated shopping cart system, a robust Customer RelationshipManagement(CRM)tool,andadvancedsingle sign-on capabilities. Each of these modules has been carefullydesignedtofulfillaspecificfunctionandenhance theoverallfunctionalityoftheportal,ensuringaseamless anduser-friendlyexperienceforallusers.
The component architecture of the Polymer Portal is a fundamentalframeworkthatprovidesadetailedblueprint forthevariouscomponentsthatmakeuptheportal.Itnot only defines the structure of these components but also elucidates how they interact with each other to create a cohesive and functional platform. Through a meticulous selectionandintegrationofthesemodulesintothesystem, we can ensure a user-friendly experience that is both seamless and efficient. Understanding the importance of these modules and the overall component architecture is crucialinordertoachievethedesiredgoalsandoutcomes forthePolymerPortal.Itisthroughthisthoughtfuldesign and implementation that the portal can truly fulfill its purposeandprovidevaluetoitsusers.

Architecture of Polymer Portal Components.
The main goal of this thesis is to introduce a detailed framework that combines various online elements and softwareservicesintoasinglewebsite.Thisintegrationaims to achieve cost efficiency, smoother operations, and improved user satisfaction. The framework involves establishing the structure and then elaborating on its key components.Moreover,thisframeworkhasbeenappliedin thecreationoftwodistinctproducts - PolymerPortaland ManifoldFlowPredictor.TheseproductsprovideSimulation SoftwareasaService(SaaS)tousers.SaaSisamodelwhere software services are delivered through the internet. To assesstheusabilityanduserexperienceoftheseproducts, weconductusersurveysasanadditionalassessmenttool. This assessment enables us to determine the preferable productoutofthetwo.Byadoptingthisapproach,wehave illustrated that customers can enjoy lower costs, more adaptablesoftwareservices,enhanceduserexperiences,and superiorsoftwareperformance.Insummary,ourproposed frameworkoffersafeasiblesolutionforcompaniesseeking to enhance their online presence and elevate customer satisfactionthroughenhancedservicesandexperiences.
1. Dharmendra, Choukse., Umesh, Kumar. (2018). To Study the Functionality and Performance of Web Services. International Journal of Computer Applications, 180(18):1-5. doi: 10.5120/IJCA2018916308.
2. Abdou, Karim, Jallow. (2018). Formulation of Integratede-GovernmentImplementationFramework (eGovIF):caseofdevelopingeconomies.

International Research Journal of Engineering and Technology (IRJET) e-ISSN:2395-0056
Volume: 11 Issue: 06 | Jun 2024 www.irjet.net p-ISSN:2395-0072
3. Ivan,Madjarov.,Fatma,Slaimi.(2021).AGraph-Based WebServicesDiscoveryFrameworkforIoTEcoSystem. 7(1):1-17.
4. Ch.,Ram,Mohan,Reddy.,D.,Evangelin,Geetha.,T.,V., Suresh, Kumar. (2017). An Appraisal of Web Applications vs. Web Services with respect to PerformanceEngineeringusingSoftwarePerformance Engineering Approach. International Journal of Computer Applications, 158(4):20-31. doi: 10.5120/IJCA2017912779
5. Rima,Grati.,Khouloud,Boukadi.,Hanêne,Ben-Abdallah. (2012). A QoS Monitoring Framework for Composite WebservicesintheCloud. 65-70.
6. Xumin,Liu.,Hua,Liu.(2012).AnIntegratedFramework forWebServiceOntologyDevelopment. 3(2)
7. Seyed,Mohammad,Amin,Kamali.(2012).Designand Implementation of a Framework for Performance MeasurementinServiceOrientedVirtualOrganizations. doi:10.20381/RUOR-3359
8. Alobaidi, A., & Dashti, S. (2023). Examine the advantages of an integrated scalability approach at various cloud stack layers. Authorea (Authorea). https://doi.org/10.22541/au.168024070.08472941/v
9. min, M. M., Sutrisman, A., Stiawan, D., Ermatita, E., Alzahrani,M.Y.,&Budiarto,R.(2020).Interoperability frameworkforintegratede-healthservices.Bulletinof ElectricalEngineeringandInformatics,9(1),354–361. https://doi.org/10.11591/eei.v9i1.1825
10. Chen, C. (2017). The framework of web services to information integration. DEStech Transactions on Computer Science and Engineering, iceiti. https://doi.org/10.12783/dtcse/iceiti2016/6159
11. Chichlowska, S. C. (2014). Evaluating the impact of delivering health and social care to older people in Wales.InternationalJournalofIntegratedCare,14(6). https://doi.org/10.5334/ijic.1632
12. Katra, S., Daszczuk, W., & Czejdo, D. (2022). An experimentation framework for specification and verification of web services. Annals of Computer Science and Information Systems. https://doi.org/10.15439/2022f188
13. Majdalawieh, M., & Khan, S. (2022). Building an IntegratedDigitaltransformationsystemframework:a design science research, the case of FEDUNI. Sustainability, 14(10), 6121. https://doi.org/10.3390/su14106121
15. Ranchal, R., Bhargava, B., Angin, P., & Othmane, L. B. (2019). EPICS: a framework for enforcing security policiesincompositewebservices.IEEETransactions on Services Computing, 12(3), 415–428. https://doi.org/10.1109/tsc.2018.2797277
16. Rayasam,A.,Thota,S.R.,Bukkittu,A.N.,&Kamath,S. (2022).Aframeworkforwebservicesretrievalusing bio inspired clustering. arXiv (Cornell University). https://doi.org/10.48550/arxiv.2210.01761
17. Sobh, T. S., & Fakhry, M. (2014). Evaluating web servicesfunctionalityandperformance.International Journal of Information Technology and Computer Science, 6(5), 18–27. https://doi.org/10.5815/ijitcs.2014.05.03
18. Zhu, D., Nimmagadda, S. L., Reiners, T., & Rudra, A. (2020).Anintegratedsearchframeworkforleveraging the Knowledge-Based Web ecosystem. AJIS. Australasian Journal of Information Systems/AJIS. AustralianJournalofInformationSystems/Australian Journal of Information Systems, 24. https://doi.org/10.3127/ajis.v24i0.2331
14. Memeti,A.,&Cico,B.(2023).Architecturalpatternfor service collaboration. International Journal of Informatics and Communication Technology/International Journal of Informatics and Communication Technology (IJ-ICT), 12(1), 12. https://doi.org/10.11591/ijict.v12i1.pp12-22