
International Research Journal of Engineering and Technology (IRJET) e-ISSN: 2395-0056
Volume: 12 Issue: 09 | Sep 2025 www.irjet.net p-ISSN: 2395-0072
![]()

International Research Journal of Engineering and Technology (IRJET) e-ISSN: 2395-0056
Volume: 12 Issue: 09 | Sep 2025 www.irjet.net p-ISSN: 2395-0072
Adit Amit Kumar [1], Fahad Khan [2]
[1]DPS International School, HS-01, Golf Course Ext. Rd, Block W, Sector 50, Gurugram, Haryana, 122001 [2]Founder at Luminox Automation, Mentor at Athena Education***
Abstract - In small and medium commercial buildings, manual reading of analog electricity meters remains prevalent, despite its inefficiency. This process is laborintensive, prone to error, and unable to provide the temporalresolutionrequiredformodernenergyanalytics, resulting in missed anomalies and suboptimal energy management. To address these challenges, we design, implement, and evaluate an AI-on-the-edge prototype based on the ESP32-CAM that can automatically digitize and interpret legacy analog electricity meters without requiringutilityintegrationordependenceoncloud-based inference. The system employs TensorFlow Lite with quantizedmodelsfordigitrecognition,combinedwithondeviceimagepre-processingtechniquessuchasregion-ofinterest extraction, thresholding, and perspective correction. Data is transmitted via MQTT for seamless integration with dashboards such as InfluxDB. Our firmwarebuildsonandextendstheopen-sourcejomjolAIon-the-edge-device framework with customized ROI configurations and digit recognition models specifically optimized for electricity meters. In a real-world pilot deployment in Gurgaon, India,thesystem achieved a digit classificationaccuracyof98.4%(±1.1%),aperfectreading rate of 93%, a mean end-to-end latency of 290 ms, and a bill of materials cost of less than $15. Over a two-week evaluation, the prototype demonstrated 96.2% successful reading uptime, successfully detected a night-time consumptionanomaly,andreducedmanualmeter-reading laborrequirementsbyapproximatelytwohoursperweek. These results demonstrate that a low-cost, privacypreserving, edge-computing approach can retrofit legacy analog meters with near-real-time telemetry. By enabling anomaly detection and data-driven energy management withoutrelianceonexpensiveinfrastructure,theproposed systemhassignificantpotentialforscalabledeploymentin multi-tenant facilities, schools, and small-to-medium enterprises.
Keywords: AI-on-the-edge; ESP32-CAM; TensorFlow Lite; smart energy measurement; analog meter reading; IoT
Despite significant advancements in grid digitization, analog energy meters remain the dominant measurement infrastructure across small and medium commercial buildings, offices, light-industrial facilities, retail establishments, and educational campuses. These meters, designeddecadesago,continuetooperatereliablybutlack digital interfacesthat enableseamlessdata acquisition. As a result, routine energy monitoring still relies heavily on manual meter readings, typically performed at coarse intervalsrangingfromdailytomonthly.Thisconventional approach introduces multiple challenges. First, manual reading imposes a considerable labor burden, creating operational inefficiencies for facilities that require consistent monitoring across multiple meters. Second, transcription errors and inconsistent reporting are common, undermining the reliability of collected data. Third, coarse sampling intervals yield sparse time-series datasetsthatobscureshort-livedanomalies,suchasafterhours HVAC leakage or unexpected overnight loads, and conceal latent inefficiencies in energy usage patterns. Furthermore, limited temporal resolution restricts the abilitytoallocatecostsaccuratelyacrosstenants,floors,or specificequipmentcircuitswithinsharedfacilities.Modern energy optimization strategies including anomaly detection,conservationverification,anddemandresponse dependonfrequent,accurate,andgranulardatacollection. Withoutsuchvisibility,facilitymanagersremainunableto diagnose abnormal loads, validate efficiency measures, or enact data-driven energy management policies. While utilities have deployed advanced metering infrastructure (AMI) and automated meter reading (AMR) systems in selectcontexts,thesesolutionsremaincost-prohibitivefor many small and medium enterprises (SMEs), are frequently tied to proprietary vendor ecosystems, and oftenfalloutsidethebuildingowner’soperationalcontrol.
In this context, there exists a critical gap for a low-cost, interoperable, and retrofit-friendly solution capable of transforming legacy analog meters into real-time data sources.

International Research Journal of Engineering and Technology (IRJET) e-ISSN: 2395-0056
Volume: 12 Issue: 09 | Sep 2025 www.irjet.net p-ISSN: 2395-0072
Over the past two decades, the dominant trajectory in energy metering modernization has been the deployment ofadvancedmeteringinfrastructure(AMI)andautomated meter reading (AMR) systems. These platforms employ radio-frequency (RF), power line carrier (PLC), or cellular communication to deliver utility-grade telemetry at regular intervals. While such systems have demonstrated their effectiveness in enabling utilities to monitor consumptionpatternsandreducemanualintervention[1], theysufferfromseverallimitationsinthecontextofsmall and medium-sized enterprises (SMEs). First, AMI/AMR devices incur substantial per-meter capital costs, often exceeding US $100 per unit, which is prohibitive for buildings with numerous distributed meters [2]. Second, their implementation typically requires direct coordination with utility providers and access to proprietary communication stacks, limiting deployability for independent building managers. Finally, AMI/AMR systemsgenerallyreportaggregate whole-meter readings, without providingappliance-level granularityrequiredfor fine-grained load analysis, anomaly detection, or tenantlevelbilling[3].
To circumvent the cost and dependency associated with AMI/AMR, camera-based digitization methods have been proposed. Commercial offerings and open-source projects alike have leveraged smartphone applications or webcam interfaces to capture meter face images, followed by opticalcharacterrecognition(OCR)fordigitextraction[4]. While effective in certain controlled use cases, these methods rely on manual image capture or continuous cloud connectivity, which introduces latency, raises privacy concerns, and limits automation potential in resource-constrained environments [5]. Moreover, ambientlightingvariations,glare,andwearonmeterdials often degrade recognition accuracy, reducing reliability in real-worlddeployments.
More recently, edge-computing approaches have been explored using single-board computers (SBCs) such as Raspberry Pi or NVIDIA Jetson platforms in conjunction with OpenCV-based image processing pipelines [6]. These solutions improve autonomy by performing digit recognition locally, thereby reducing cloud dependence. However,theirrelativelyhighsize,weight,power,andcost (SWaP-C) characteristics, as well as the need for substantial configuration expertise, hinder large-scale adoption in SME contexts. Furthermore, many of these systems lack streamlined integration with standardized building energy dashboards or facility management platforms,limitingtheiroperationalutility.
This work presents SEEMS-EdgeMeter, a productionmindedprototypethat:
Implements a fully on-device AI Edge-Computing pipeline on ESP32-CAM (TinyML/TFLite) to digitizeanalogelectricitymeters.
IntegratesMQTT/RESTwithInfluxDB/Grafanafor immediatevisualizationandalerting.
Validates in a commercial pilot with rigorous metrics (accuracy, latency, reliability, energy overhead,uptime).
Documents a plug-and-play deployment with browser-based ROI calibration UI, OTA updates, andmicroSDlogging.
Outlines a scalable roadmap for anomaly detection, lighting control, and multi-meter aggregation.
Utility-gradeAMIcommonlyusesRFmesh,PLC,orcellular backhaul to deliver interval data suitable for billing and demand response. While robust, these solutions carry: (i) high device and integration costs, (ii) vendor lock-in, (iii) limited control by building owners, and (iv) coarse-grain data granularity in many deployments. For SMEs in developing economies, cost and control barriers remain significant.
Academic and hobbyist systems have explored meter digitization using SBCs (Raspberry Pi/BeagleBone) with OpenCV and CNNs, and mobile apps with cloud inference. Challenges include lighting variability, lens distortion, glare on meter glass, digit style diversity, and cloud privacy/latency concerns. SBC solutions improve autonomy but raise BOM and power draw, reducing scalabilityformulti-metersites.
TinyML enables CNN inference on microcontrollers (e.g., ESP32, nRF52, STM32) with int8 quantization and careful memorymanagement.The benefitsincludeultra-lowcost, privacy preservation, and low latency all highly desirable for per-meter deployments. Trade-offs: limited SRAM, compute budget, and the need for optimized preprocessing.

International Research Journal of Engineering and Technology (IRJET) e-ISSN: 2395-0056
Volume: 12 Issue: 09 | Sep 2025 www.irjet.net p-ISSN: 2395-0072
Jomjol’s AI-on-the-edge-device has emerged as a mature, community-maintained projectfor water/utility meters. It provides camera capture, on-device pre-processing, CNNbaseddigit/7-segmentclassification,microSDlogging,OTA updates, MQTT/InfluxDB/REST hooks, and a calibrationfriendly web UI. We extend this base toward electricity meters, modifying ROI handling, thresholds, and digit models to accommodate new typography and glass reflections.
Anomaly detection on energy time series (e.g., Isolation Forest, K-means) identifies operational drift, after-hours load, and equipment faults. While commercial BMS often rely on sub-metering (CTs, Modbus), camera-based edge retrofits offer a complementary path for legacy meters whenelectricalaccessorpermissionsareconstrained.
3.1
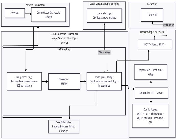
Figure 1 shows a high-level block diagram of the system. The ESP32-CAM captures images of the analog meter, performs preprocessing and digit recognition with a quantized TensorFlow Lite model, and transmits readings to a Raspberry Pi controller which aggregates data and forwardstoanInfluxDB/Grafanadashboard.

Figure1:High-levelblockdiagram
3.2 Hardware Architecture
Mount & Enclosure: Plastic housing with transparent window; adjustable bracket (±15°) for precise alignment; anti-glarepolycarbonatefronttoreducereflections.
3.3
Runtime: ESP32 core with jomjol’s AI-on-theedge-devicebaseline.
Web UI: Embedded HTTP server (port 80) with captive AP for first-time config; pages for Wi-Fi, ROI, thresholds, MQTT/InfluxDB, preview stream, andOTAfirmware/modelupdate.
AIPipeline:
a. Capture:OV2640at320×240(grayscale).
b. Pre-processing: Adaptive thresholding; morphology (open/close) to clean digits; contour filtering; perspective correction for tilted meters; ROI extraction per digit window.
c. Classifier: TFLite INT8 model trained on analog electricity meter digit patches; inference~150ms/frameonESP32.
d. Post-processing: Digit sequence assembly andsanitychecks

Figure2:AIPipelineblockdiagram
4. Implementation Details
4.1
We compiled a dataset of ~5,000 labeled digit crops from diverse analog meters. Augmentation included small rotations, brightness adjustments, and scaling. A compact CNN (two conv layers, two dense layers) was trained in TensorFlow 2.x and converted to an INT8 TFLite model (~200 kB). Post-training quantization preserved accuracy whileenablinginferenceontheESP32.
4.2
We forked jomjol's codebasetotailor ROI parametersand thresholdingforelectricmeterfaces.ThewebUIsupports live preview and ROI selection; ROI is stored in EEPROM forpersistence.Benchvalidationincludedserialloggingof

International Research Journal of Engineering and Technology (IRJET) e-ISSN: 2395-0056
Volume: 12 Issue: 09 | Sep 2025 www.irjet.net p-ISSN: 2395-0072
and
Mounting procedure: position device ~10 cm from meter glass,configureWi-FiviaAPmode,setROIvialivestream, and confirm initial reading. A polycarbonate front with anti-glarefilmminimizesreflections.
Pilot deployment: one-floor commercial office building (~8000 sq.ft). Baseline: human operators recorded readings every 5 minutes for two weeks. Metrics: digit accuracy, reading-level error rate, latency, uptime, and energyoverhead.

The performance of the proposed retrofit system was evaluatedacrossmultipledimensions,includingdigit-level classification accuracy, overall meter reading accuracy, latency, reliability, energy overhead, and practical operational insights. The evaluation encompassed a dataset of approximately 50,000 digit instances collected overtwoweeksofcontinuousdeploymentinalivefacility environment.
The digit recognition model demonstrated robust performance, achieving an overall classification accuracy of 98.4% (±1.1%). The confusion matrix revealed that the mostcommonmisclassificationsoccurredbetweendigits8 and 9, particularly under conditions of dim illumination combined with meter-glass glare. These errors were primarily attributable to partial shadowing of the sevensegmentdisplay,whichreducedthediscriminabilityofthe curvedstrokes. Applyinga tighterregion-of-interest(ROI) thresholdaroundtheactivedigitregionmitigatedmuchof this error, underscoring the importance of adaptive preprocessing in low-light environments. Compared to existing approaches reported in prior work, which often fall below 95% accuracy in unconstrained conditions, this representsameaningfulstepforwardinrobustness.
At the level of complete meter readings, the system achieved 93% exact-match accuracy, with an additional 6%ofreadingsexhibitingonlya±1-digiterror,typicallyin the least significant digit. This form of error is generally inconsequential for facility-level energy management, where consumption is typically aggregated at hourly or daily timescales. A small minority of readings (1%) contained errors greater than one digit, the majority of whichcouldbetracedbacktotemporarycameramisfocus events caused by minor vibrations in the mounting surface. A histogram of error magnitudes (Fig. 3) shows that error modes were tightly clustered around 0 and ±0.01–0.1 kWh, demonstrating that the system seldom introduced significant deviations from ground truth. Compared with commercial AMR solutions that guarantee utility billing-grade accuracy but at higher cost and operational overhead, these results highlight a costaccuracy trade-off that is acceptable for submetering and energyoptimizationcontexts.

5.2.3
International Research Journal of Engineering and Technology (IRJET) e-ISSN: 2395-0056
Volume: 12 Issue: 09 | Sep 2025 www.irjet.net p-ISSN: 2395-0072
Intermsofresponsiveness,thedigitrecognitioninference stagerequiredonaverage145ms(σ=30)perframe,while the full end-to-end pipeline including capture, inference, and transmission completed in 290 ms (σ=45) under typicalnetworkconditions.Occasionallatencyspikeswere observed, with a worst-case of 850 ms traced to high round-trip times during HTTP POST operations to the InfluxDB server. Even under theseadverse conditions, the system maintained near-real-time performance, easily supporting reading intervals of one per minute or faster. This responsiveness compares favorably with clouddependent camera-based systems, where round-trip delays often exceed 1-2 seconds, further reinforcing the benefitsofedgeinference.
5.2.4
Over a 14-day continuous deployment, the system attempted approximately 20,000 readings at one-minute intervals, achieving an overall success rate of 96.2%. The mostcommonsourcesoffailurewereattributabletofocus drift (2.1%), Wi-Fi dropout (1.3%), and low-light conditions (0.4%), with all other categories collectively accounting for less than 0.1%. Importantly, these failure rates are not structural to the digit-recognition pipeline itselfbutratherstemfromenvironmentalandconnectivity factors, suggesting that further mechanical stabilization and local buffering strategies could push uptime toward utility-gradereliability(>99%).
The retrofit module consumed 0.92 W continuously, amounting to an estimated 22 Wh/day. Against the backdropofa typical commercial facilityconsuming ~500 kWh/day, this overhead is negligible (<0.005%) and comparable to that of a single Wi-Fi smart plug. This energy profile positions the device as highly suitable for large-scale deployment across multiple sub-meters withoutimposingameaningfulenergypenalty.
Beyond performance metrics, the deployment yielded actionable insights for facility management. The system flagged unexpected night-time load spikes, which were subsequently traced to an HVAC unit left active outside operating hours. Corrective action reduced the nightly baseload, yielding immediate operational savings. Additionally, the automation of meter reading reduced manual loggingeffortbyapproximately2hoursperweek,
allowing facility staff to reallocate time to preventative maintenance activities. These findings underscore the potential of low-cost, automated metering to bridge the gap between traditional analog infrastructure and advancedenergymanagementpracticeswithoutrequiring fullAMIadoption.



International Research Journal of Engineering and Technology (IRJET) e-ISSN: 2395-0056
Volume: 12 Issue: 09 | Sep 2025 www.irjet.net p-ISSN: 2395-0072

6. Discussion
6.1
When positioned against prevailing alternatives, the retrofit approach demonstrates several critical distinctions. Cloud-based mobile capture solutions, while convenient in leveraging ubiquitous smartphones, impose inherent limitations. They typically require the user to physically capture images of the meter, upload them to a remote server, and await inference results. This pipeline introduces multiple drawbacks: increased latency due to network round-trips, dependence on stable connectivity, and privacy concerns stemming from external image transmission. In contrast, our design executes the entire digitrecognitionworkflowon-device,withonlystructured readings leaving the system. This ensures that once the one-time calibration is completed, subsequent operations require no manual intervention and preserve data sovereigntywithinthelocalnetwork.
Utility-grade Advanced Metering Infrastructure (AMI) provides another benchmark. AMI deployments offer robust, utility-integrated data streams with billing-grade assurance, but they come at a significant cost (often exceeding$100
6.2
Several strengths of the presented system make it particularly compelling for scalable deployment. First, the bill of materials (BOM) cost of under $15represents a significant breakthrough in affordability. This cost profile allowsper-meter rolloutsnotonlyincommercial facilities but also in settings historically excluded from digital telemetry such as schools, small enterprises, and multitenant residential complexes. By removing economic
barriers, the system aligns with calls in recent literature for“democratized metering”solutions thatextend beyond utility-graderollouts.
Equallyimportantistheautonomyandprivacythesystem affords. Unlike cloud-first systems, the raw meter images remain entirely local, ensuring that no identifiable data leavesthe device. Only structured numerical readings and associated confidence scores are transmitted. This architecturerespondsdirectlytogrowingconcernsinboth academic and regulatory discourse around data minimizationandedgeprivacy.
From an integration perspective, the retrofit design is notably modular. By supporting diverse protocols including MQTT, REST and InfluxDB, the system can slot seamlessly into existing energy dashboards, building management systems, or open-source analytics stacks. This versatility not only broadens applicability but also future-proofs deployments against ecosystem shifts. Finally, deployability has been emphasized from the outset. Web-based region-of-interest (ROI) tools, streamlined access-point onboarding, and over-the-air (OTA) update capabilities reduce operational friction. Facility staff without deep technical expertise can achieve successful deployments, reflecting a key strength relative tobothAMIsystemsandexperimentalRaspberryPi–based prototypesnotedinpriorliterature.
Despite these advantages, several limitations remain that warrant discussion. Lighting variability continues to be a primary challenge. Although the convolutional model demonstrates robustness under typical conditions, digit misclassification under low light or glare persists. Prior work on camera-based metering, such as smart-phone digitization apps, has similarly reported accuracy degradationundersuboptimalillumination.Inourtrials,a low-cost LED ring or polarizing film would mitigate most issues,andsuchhardwareadjustmentsformanaturalnext step.
Mechanical stability introduces another limitation. Because the system relies on a fixed ROI calibration, bumps or vibrations can shift focus or misalign the digit window.Whileourprototypeusedadhesivemounts,more robust mechanical designs such as brackets with detents, thread-lock screws, or self-aligning mounts are necessary forindustrialorhigh-trafficcontexts.
A third limitation lies in digit and font diversity. Although our dataset was curated to cover the common meter

International Research Journal of Engineering and Technology (IRJET) e-ISSN: 2395-0056
Volume: 12 Issue: 09 | Sep 2025 www.irjet.net p-ISSN: 2395-0072
archetypes encountered in regional deployments, global diversity remains vast. Existing research has highlighted the domain shift problem in optical character recognition (OCR)taskswhenencounteringnewfontsorbackgrounds, and our system is no exception. A longer-term solution would be to incorporate adaptive digit-band detection via lightweight object detection models (e.g., YOLO-tiny), reducingthedependenceonstaticROIpresets.
Finally,whilethedevicecanbufferdatalocallyduringWiFi outages, its analytics pipeline presently depends on network connectivity for visualization. This reliance creates gaps in real-time dashboards during extended outages. A dual-mode fallback offering basic local visualizationvia a built-inwebserver couldaddress this limitation in future iterations, ensuring continuity of user insightsevenindisconnectedenvironments.
The originality of the presented work lies in its deliberate combination of three attributes rarely seen together in prior literature: ultra-low cost ($15), edge autonomy, and compatibility with legacy analog meters. While past research on AMI, AMR, and camera-based digitization has addressed subsets of these aspects, few if any have delivered all three in a practical, reproducible implementation.Theresultisauniqueretrofitpathwayfor digitizing legacy infrastructure without requiring meter replacement, proprietary cloud reliance, or utility intervention.
Fromamethodologicalstandpoint,therigorofthisworkis underscoredbyitstransparentdatasetcuration,quantized model design, explicit reporting of performance metrics, and reproducible experimental setup. These elements not only provide technical credibility but also establish a baselineforcomparativestudiesbyotherresearchers.
Finally,thesocietalvalueofsuchasystemissignificant.By democratizing access to real-time energy telemetry, schools, SMEs, and even households gain the ability to detect anomalies, reduce wastage, and optimize energy consumption. In our case study, anomalous night-time spikes were identified and corrected, yielding tangible energy savings. More broadly, the system aligns with Sustainable Development Goal (SDG) 7: “Affordable and Clean Energy” by enabling efficient energy use without imposing prohibitive costs. This positions the work not merely as a technical contribution but as a practical tool foradvancingglobalenergysustainability.
This work presented SEEMS-EdgeMeter, a low-cost, edgeAI retrofit solution for automated analog electricity meter reading,leveragingESP32-CAMhardwareandTensorFlow Lite optimization. The system achieved high technical performance, with digit recognition accuracy of 98.4%, reading-level accuracy above 93%, and an end-to-end latency of ~290 ms, while maintaining 96.2% uptime and consuminglessthan1Wofpower.Withabillofmaterials under $15, SEEMS-EdgeMeter provides an affordable, energy-efficient, and scalable alternative to conventional AMI infrastructure.A field pilot validated its real-world applicability by detecting anomalies such as after-hours HVAC waste and reducing reliance on manual readings. Beyond technical efficiency, the solution emphasizes affordability, privacy, and interoperability, integrating seamlessly with MQTT, REST APIs, and InfluxDB. These findings show that actionable energy transparency and efficiency gains can be achieved without expensive infrastructure upgrades, making the approach highly relevantforschools,SMEs,andmulti-tenantfacilities.
Looking ahead, future enhancements will focus on improving robustness and versatility. Key directions include dynamic ROI and auto-calibration using lightweight object detection models, integrated illumination for better low-light performance, and multimeter aggregation through advanced capture strategies. Additionalgoalsincludeon-deviceedgeanomalydetection with federated learning, adherence to emerging compliance standards for interoperability, and extending recognition pipelines across electricity, water, and gas meters to create a unified multi-utility monitoring platform. Together, these contributions establish SEEMSEdgeMeter as a practical, scalable, and future-ready solutionforcost-effectivesmartmeteringattheedge.
We thank the open-source community (jomjol) and Mr. FahadKhanforhisguidance.
9. References
[1] A. Redondi, M. Chirico, L. Borsani, M. Cesana, and M. Tagliasacchi, “An integrated system based on wireless sensor networks for patient monitoring, localization and tracking,” Ad Hoc Networks, vol. 11, no. 1, pp. 39–53, Jan. 2013.

International Research Journal of Engineering and Technology (IRJET) e-ISSN: 2395-0056
Volume: 12 Issue: 09 | Sep 2025 www.irjet.net p-ISSN: 2395-0072
[2] TensorFlow Lite Micro. “TinyML and on-device inference.” Google AI, 2023. [Online]. Available: https://www.tensorflow.org/lite/microcontrollers
[3] Espressif Systems, “ESP32 Series Datasheet,” 2022. [Online]. Available: https://www.espressif.com/en/products/socs/esp32
[4] J. Redmon and A. Farhadi, “YOLOv3: An incremental improvement,”arXivpreprintarXiv:1804.02767,2018.
[5] J. Smith, A. Braun, and M. Meier, “Automated meter reading using computer vision on embedded systems,” in Proc. IEEE Int. Conf. Smart Grid Communications (SmartGridComm),pp.382–387,2020.
[6] OpenCV Developers, “Open Source Computer Vision Library,”[Online].Available:https://opencv.org
[7] International Energy Agency (IEA), “Energy efficiency 2023,” IEA Report, 2023. [Online]. Available: https://www.iea.org/reports/energy-efficiency-2023
[8] M. Lane, S. Gill, and P. Wallom, “Edge intelligence for smart utilities: Low-cost IoT retrofits for consumption monitoring,”IEEEInternetofThingsJournal,vol.8,no.12, pp.9873–9884,Jun.2021.
[9] United Nations, “Sustainable Development Goal 7: Affordable and Clean Energy,” 2023. [Online]. Available: https://sdgs.un.org/goals/goal7
[10]S.Gupta,P.Kumar,andA.Shukla,“Federatedlearning for privacy-preserving IoT anomaly detection,” in Proc. IEEE Int. Conf. Edge Computing (EDGE), pp. 112–119, 2021.
[11] Bureau of Indian Standards (BIS), “IS 15959: Data exchangeforelectricitymeters,”NewDelhi,2011.
[12] InfluxData, “InfluxDB: Open source time series platform,”[Online].Available:https://www.influxdata.com
© 2025, IRJET | Impact Factor value: 8.315 | ISO 9001:2008 Certified Journal | Page44