HS Handbook 2023-2024 (September 2023)

Page 1

PARENT-STUDENT HANDBOOK 2023-2024
HS Parent-Student Handbook 2023 - 2024 Table of Contents Introduction 9 GUIDING STATEMENTS 10 Philosophy of Chapel School 10 Chapel School Motto 10 Chapel School Shared Mission Statement 10 Chapel School Shared Vision Statement 10 Chapel’s Definition of Learning 11 Chapel’s Learning Principles 11 Engage:Learning is active and interactive 11 Challenge: Learning is unique and challenging 11 Support: Learning is inclusive and accepting 11 Care: Learning cultivates a sense of self and others 12 Prepare Students for Life: Learning shapes the future 12 Chapel’s Definition of Internationalism 12 Child Protection and Wellbeing at Chapel School 12 Policy Statement 12 Foundational Beliefs 12 The guiding principles of Child Protection and Wellbeing at Chapel School 13 Procedures for all Adults to Ensure the Safety and Wellbeing of our Students 13 Designated Adult Visitor Bathrooms: 13 Watching sports practices and games: 13 Approaching Students and Others on our Campus: 14 Driving and Parking on Campus: 14 Emergency Evacuation/Drills 14 IB learner profile 14 Inquirers 14 Knowledgeable 14 Thinkers 15 Communicators 15 Principled 15 Open-minded 15 Caring 15 Risk-takers 15 Balanced 15 Reflective 16 SCHOOL GOVERNANCE 16 2 Updated on June, 2023
HS Parent-Student Handbook 2023 - 2024 History 16 Board of Directors 16 Parent-Teacher Association 16 Pedagogical Roles 16 Affiliation & Accreditation 17 Organization 17 HIGH SCHOOL STUDENT CODE OF CONDUCT 18 Faith in education 18 Christian values 18 Internationalism 18 Personal responsibility 19 ACADEMIC INFORMATION 19 Religious Education 19 Programs of Study 20 Middle Years (7th and 8th grades) 20 Course Offerings 20 7th Grade Required 20 Year-Long Courses 20 Semester Long Courses 20 8th Grade Required 20 Year-Long Courses 20 Semester Long Courses 20 High School (9th - 12th grades) 21 American Program 21 Course Offerings 22 Elective disciplines 22 9th Grade 22 Required 22 Electives 22 10th Grade 22 Required 22 Electives 22 11th Grade Course Offerings 23 Subject 23 High Level 23 Standard Level 23 12th Grade Course Offerings 24 Subject 24 High Level 24 3 Updated on June, 2023
HS Parent-Student Handbook 2023 - 2024 Standard Level 24 Brazilian Program 25 Ensino Fundamental Requirements 25 Ensino Médio Graduation Requirements 25 International Baccalaureate Program 26 IB Diploma Requirements 26 IB Subjects Offered at Chapel School 26 The IB Program Requirements at Chapel School 27 1 Deadlines: 27 2 CAS (Creativity/Activity/Service): 27 3. TOK (Theory of Knowledge): 28 4 Extended Essay: 28 High School Assessment Policy 28 Assessments and Academic Honesty 29 Assessments and Language Development 29 Inclusive Arrangements for Assessment 30 Types of Assessments: 30 Frequency of Assessment 31 Homework, Group Work, Make-ups, and Retakes 31 Assessment Categories for Approaches to Learning 31 Grading System 32 Standards-based system-SBG 32 7th & 8th grade Achievement Levels 34 9th - 12th Grades Grading Scale 35 Assessment Categories for Grading Purposes 35 Final Exams 35 Calculation of Final Grades 36 Grading period 36 Progress Reports 36 Academic Deadline Policy 36 Promotion and Remediation Process 37 Grade Point Averages (GPA) 37 SOCIAL-EMOTIONAL DEVELOPMENT CURRICULUM 38 Advisory Program: 39 CAS program: 39 IB Flex Time: 39 Education for Sustainable Development Program: 39 Student Support System 40 Level 1 (academic and behavior) 41 4 Updated on June, 2023
HS Parent-Student Handbook 2023 - 2024 Level 2 (academic and behavior) 41 Level 3 (behavior) 42 Flowchart of Academic Support 42 Flowchart of Behavior Support 43 Counseling Services 44 Social Support 44 Academic Support: 44 Support Labs 44 Parent Support: 44 College Counseling: 44 9th grade 45 10th grade 45 11th grade 45 12th grade 46 Transcripts 46 Recommendation Letter Requests 46 Extracurricular Activities 47 Clubs 47 Sports 48 Support Labs 48 Honor Societies 49 National Junior Honor Society 49 National Honor Society 49 Student Council 49 Probation for extracurricular activities policy 49 STUDENT RESOURCES 51 Health Services 51 Transportation (Bus Service) 51 Libraries 51 Checked out books and Materials 51 Circulation of Textbooks 51 Library Databases 52 Destiny: 52 EBSCO Explora Secondary: 52 EBSCO Academic Search Premier: 52 QuestiaSchool.com: 52 Technology resources 52 Headphones/earphones 53 Library Desktops and Laptops 53 5 Updated on June, 2023
HS Parent-Student Handbook 2023 - 2024 High School Computer Lab 53 Makerspace 53 Online systems 54 Google Classroom 54 Managebac 54 Turnitin 54 Zoom 54 High School Procedures 55 High School Dress Code: 55 Tops - Only the models at Chapel Store 55 Bottoms - Pants in good repair 55 Shoes 55 PE 55 Dress Code Standards 55 Casual Days 56 Dress Code Violation/Non-compliance 56 Displays of Affection 56 Substance Abuse Policy 57 Tobacco/E-cigarettes/Vaping 57 Disciplinary Action 57 Behavior Plan 58 Behaviors Subject to Suspension or Mandatory Transfer 58 External Food Service Request 59 Safety and Respect for Property 59 Arrival and Departure From School 60 Morning 60 Afternoon 60 Early Dismissal Days 60 Restricted areas for students 60 Gate Security 61 Vehicles on Campus 61 Personal Security Guards 61 Visitors 61 Use of School Facilities Outside of School Hours 62 Attendance 62 Excused absences 62 Unexcused absences 62 Truancy 63 Group or Class Absences 63 6 Updated on June, 2023
HS Parent-Student Handbook 2023 - 2024 Final Exams 63 Punctuality 63 Procedures and Consequences for Tardiness 63 Passes 64 Bell Schedule 64 Half-Day Schedule 64 Cafeteria 64 Lockers 65 Lost And Found 65 Transportation for School Sponsored Events 65 Procedures for Head Lice 66 Protocol for containment for head lice/nits at school: 66 American and Brazilian National Anthem 66 Academic Honesty Policy 68 Academic Honesty Philosophy 68 Academic Honesty Policy Statement 69 Use of Artificial Intelligence 69 Consequences 71 Technology Tools and Internet Use 71 Cell phones/Mobile Devices 71 Technology Use Policy 71 A) Computer Use Is A Privilege, Not A Right 73 B) Acceptable Use 73 C) Prohibited Use 73 D) No Expectation of Privacy 74 E) Compensation For Losses, Costs And/Or Damages 74 F) Unauthorized Student Use Responsibility 74 G) Student Security 74 H) System Security 75 I) Consequences Of Violations 75 Parent Handbook Acknowledgment 76 7 Updated on June, 2023

Introduction

The Student-Parent Handbook is a comprehensive guidance document for Chapel’s high school community It presents important information about academic life at Chapel, as well as the most important procedures designed to facilitate students’ experiences in high school Considering Chapel offers three diplomas through a singular path, high school is a demanding and unique learning experience that requires students’ dedication and perseverance

Every year, Chapel’s High School Leadership Team revises and updates this publication in order to clarify expectations and better align our school with best practices and procedures of other international schools of excellence

High school is a period in which adolescents develop not only their intellectual foundation for adulthood but also make individual discoveries and create a deeper understanding of themselves This is why it is so important to guarantee a safe and respectful environment in which students can experience different areas of knowledge inside and outside the classroom.

Chapel School is guided by Christian values and an international ethos Cooperation, appreciation, responsibility, and compassion are our guiding principles for self and others In our community, each member cares for and supports each other. In addition, Chapel High School adopted a weekly syllabus to help students advance and enrich their best possible behaviors and habits of mind

Chapel High School offers a rigorous academic curriculum affording degrees in Brazilian, American and the IB diplomas A wide range of clubs, activities, and avid sports programs offers opportunities for all students to meet different interests and learning styles These programs provide avenues for student engagement and growth beyond the classroom Autonomy, self-reflection, balance, and personal development are the goals for each of our students.

It is our hope that parents and students alike read, understand, and partner with us to ensure each student’s success in this coming year at Chapel School.

Sincerely,

HS Parent-Student Handbook 2023 - 2024
8 Updated on June, 2023

GUIDING STATEMENTS

Philosophy of Chapel School

Chapel School is a Catholic, value-centered international school We bring together students and staff from many countries and religions with respect for all Our diverse student body thrives in the three-fold curriculum we offer American, Brazilian, and International Baccalaureate. Our curricular structure and pedagogical approach are especially geared to prepare learners for universities and life in the United States, Brazil, and the world beyond

To achieve this, we have developed rigorous, multidimensional curricula and provide a variety of activities that support the intellectual, social, emotional, and physical growth of our students Additionally, we invest heavily in professional development and support teachers and staff so they are able and confident in promoting learner success We work collaboratively and foster an environment that is positive, always assuming good intentions

Chapel believes that beyond striving for academic excellence, parents, administrators, teachers, students, and staff should come together to reach out and enable others to grow to their full potential as well We believe in shared humanity and see each and every person as unique and valuable. Stakeholders are called upon to make a personal contribution to the building of a more just and peaceful world. We are committed to education that instills social responsibility, ethical behavior and respect for all beliefs

At Chapel School, we take on the challenge to prepare young men and women so they are both willing and able to make the difficult choices that can diminish social inequity and promote world peace Concerned with moral leadership, we hold as our vital role, the development of knowledgeable and critical minds which value humanity

Chapel School Motto

“Faith in Education”

Chapel School Shared Mission Statement

“In a caring and academically challenging environment, Chapel provides an American-style education to an international student body Through Christian values, students learn to make informed decisions, to own responsibility for personal actions and community needs, and to respect life and cultural diversity.”

Chapel School Shared Vision Statement

“Engage Challenge Support Care Prepare students for life ”

HS Parent-Student Handbook 2023 - 2024
9 Updated on June, 2023

Chapel’s Definition of Learning

Learning is a unique and lifelong process sparked by the interests, curiosities, interactions, and experiences of the individual. It builds on previous knowledge and leads to making meaningful connections It is the process of understanding and acquiring knowledge, skills, and dispositions as well as being able to apply them to different settings and contexts It involves learner development as a whole addressing social, emotional, cognitive, and physical dimensions Learning has a higher purpose to positively impact society

Chapel’s Learning Principles

Engage:Learning is active and interactive

● Collaborative and hands-on tasks spark curiosity and creativity, placing students at the center of the learning process.

● Personalized student goal-setting helps learners develop autonomy and ownership of their achievements.

● An inquiry-based curriculum, guided by essential questions, encourages students to identify and pursue their interests and passions

Challenge: Learning is unique and challenging

● Teachers differentiate instruction to help all students acquire knowledge, skills, and dispositions that they can apply to different contexts and content areas

● High expectations for learning foster student engagement, leading learners to achieve their full potential

Support: Learning is inclusive and accepting

● Our sense of community establishes a safe, judgment-free, and caring environment that leads students to take risks and advance at their own pace

● Developmentally appropriate practices allow us to meet students where they are and foster growth for all

● Diverse cultures and perspectives are valued by our curriculum, teaching, learning, and community events

HS Parent-Student Handbook 2023 - 2024
10
Updated on June, 2023

Care: Learning cultivates a sense of self and others

● The intentional teaching of social-emotional skills nurtures a positive learning environment where strong relationships are built

● The learning community practices empathy, allowing students to express their ideas while understanding and respecting the ideas and perspectives of others

Prepare Students for Life: Learning shapes the future

● Chapel education prepares students to make informed decisions in order to make a positive impact on society

● Meaningful connections made in the classroom develop lifelong learners

● Students acquire life skills that equip them to thrive in an ever-changing world.

Chapel’s Definition of Internationalism

Chapel School is an accepting and inclusive environment that respects and embraces cultural uniqueness and diversity We seek to create an open-minded community while making connections among different perspectives, beliefs, and nationalities to promote a sustainable future in all its dimensions

Child Protection and Wellbeing at Chapel School

Policy Statement

Chapel School believes that because children can be vulnerable to different forms of abuse, great care must be taken in ensuring that all our students are protected and advocated for To guide us in this most important mission we refer to international recommendations from the UN Convention on the Rights of the Child, the International Centre for Missing and Exploited Children as well as Brazilian laws stated in the Estatuto da Criança e do Adolescente At Chapel school, all adults are responsible for not only protecting all children enrolled but also working towards their ultimate wellbeing To do this, we will take all measures necessary

Foundational Beliefs

Our core child protection beliefs are based on the UN Convention on the Rights of the Child (UNCRC) These beliefs are rooted in the natural rights of the child and include:

● all adults are responsible for preventing abuse,

● children cannot consent to abuse, and

Updated on June, 2023

HS Parent-Student Handbook 2023 - 2024
11

● children have a right to agency and to voice their opinion

The guiding principles of Child Protection and Wellbeing at Chapel School

The duty to protect and advocate for children takes precedence over all other duties We will spare no efforts in order to keep children safe both at school and elsewhere This includes working with all children that may be at risk or has been affected, ensuring the continuity of education delivery, and providing support services, always taking actions that are truly in the best interest of the child We will take into account the child’s wishes, whenever possible in making decisions We also recognize that the ultimate decision lies with parents and/or guardians and will work with them closely unless to do so might jeopardize the welfare of a child When needed we will work across agencies and go beyond institutional boundaries to protect and advocate for the wellbeing of children.

Procedures for all Adults to Ensure the Safety and Wellbeing of our Students

The safety and wellbeing of our students are paramount and so we would like to remind our community of some important procedures that must be followed on our campus Please know that these procedures are in accordance with both international and local child protection guidelines and are meant to assure an environment where students can feel safe We kindly ask that you follow our procedures and also make sure that any staff you authorize to come on campus, follow them as well.

Designated Adult Visitor Bathrooms:

There are designated bathrooms for parents/adult visitors on our campus These are located in the outside covered area next to the auditorium, behind the mural. Please observe that all adults who are not Chapel School employees must use those restrooms in the covered area and no other The bathrooms in the gymnasium are only for students’ use since children and teenagers change clothes for sports there

Watching sports practices and games:

Only parents and authorized family members may remain in the sports facilities areas and/or watch practices and games All others, including family employees, must remain with their vehicles

HS Parent-Student Handbook 2023 - 2024
12 Updated on June, 2023

Approaching Students and Others on our Campus:

Adults must be respectful and non-threatening when approaching any child or adult on our campus All issues and/or concerns that arise here with any child other than your own must be taken respectfully to a supervising adult and/or school administration immediately so we may handle it swiftly and appropriately.

Driving and Parking on Campus:

At Chapel, we are blessed to have an ample drop-off and pick up area for our community Together we can keep these times safe and smooth for all. Upon entering our gates, please stay calm and pay close attention to vehicle and pedestrian traffic Never use your cell phone while driving and always stay within the 10 kilometers per hour speed limit Be considerate of others, park only in designated areas and drop your children off in the correct sections Always follow the directions from our helpful security personnel

Emergency Evacuation/Drills

Fire drills are held periodically Since oral instructions may be necessary, students are required to maintain silence during drills and follow the directions of staff members Red exit arrows are visible throughout the school indicating the nearest exit. Students should proceed quickly and quietly to the field, and stay in their class groups so that teachers may take attendance

IB learner profile

Chapel School embraces the IB Learner profile inside and outside of the classroom It is our goal to nourish these traits in our students in order for them to become responsible members of the global community.

Inquirers

We nurture our curiosity, developing skills for inquiry, and research We know how to learn independently and with others. We learn with enthusiasm and sustain our love of learning throughout life.

Knowledgeable

We develop and use conceptual understanding, exploring knowledge across a range of disciplines. We engage with issues and ideas that have local and global significance.

HS Parent-Student Handbook 2023 - 2024
13 Updated on June, 2023

Thinkers

We use critical and creative thinking skills to analyze and take responsible action on complex problems We exercise initiative in making reasoned, ethical decisions

Communicators

We express ourselves confidently and creatively in more than one language and in many ways We collaborate effectively, listening carefully to the perspectives of other individuals and groups

Principled

We act with integrity and honesty, with a strong sense of fairness and justice, and with respect for the dignity and rights of people everywhere We take responsibility for our actions and their consequences.

Open-minded

We critically appreciate our own cultures and personal histories, as well as the values and traditions of others. We seek and evaluate a range of points of view, and we are willing to grow from the experience.

Caring

We show empathy, compassion, and respect We have a commitment to service, and we act to make a positive difference in the lives of others and in the world around us.

Risk-takers

We approach uncertainty with forethought and determination; we work independently and cooperatively to explore new ideas and innovative strategies. We are resourceful and resilient in the face of challenges and change.

Balanced

We understand the importance of balancing different aspects of our lives intellectual, physical, and emotional to achieve well-being for ourselves and others. We recognize our interdependence with other people and with the world in which we live

HS Parent-Student Handbook 2023 - 2024
14 Updated on June, 2023

Reflective

We thoughtfully consider the world and our own ideas and experience We work to understand our strengths and weaknesses in order to support our learning and personal development

SCHOOL GOVERNANCE

History

Chapel was founded in 1947 by the Oblates of Mary Immaculate to serve the English-speaking Catholics of São Paulo Traditionally, the school has always welcomed children of all denominations In 1962 the present facility was completed and occupied From an initial student body of 23 children, the enrollment has gradually increased to around 670

Board of Directors

Chapel School is a nonprofit proprietary school of the Missionary Oblates of Mary Immaculate The school is governed by a Board of Governors, made up of representatives from the school community, Oblates of Mary Immaculate, and their representatives Members of the board are appointed by the Provincial of the Oblates of Mary Immaculate in conjunction with his Council

Parent-Teacher Association

The school is assisted by an active Parent-Teacher Association (PTA). Periodically, students are asked to support various PTA activities Parents and teachers are encouraged to volunteer through PTA and attend all events during the school year

Pedagogical Roles

The Brazilian Director guarantees that all Brazilian educational laws and requirements are followed throughout the school

The High School Principal is responsible for both curricular and extracurricular activities

The principal promotes constant reflection about the curriculum, and supervises, evaluates, and fosters the development of teaching staff in order to guarantee the best learning experiences and environment for all students in high school. In 11th and 12th grade, this also includes overseeing the implementation and development of the IB Diploma Program and integrating its policies, curriculum, and philosophy into school life

HS Parent-Student Handbook 2023 - 2024
15
on June, 2023
Updated

The Dean of Students supports students in the pursuit of positive behavior and adherence to the school code of conduct The dean works in partnership with students, parents, and teachers whenever a student needs help to identify and develop appropriate behavior.

The Middle Years Counselor works closely with students, teachers, and parents to support any emotional and/or learning needs The counselor works on the identification of the best strategies to promote emotional comfort and/or learning development.

The High School and College Counselor works closely with students, teachers, and parents to support any emotional and/or learning needs. The counselor works on the identification of the best strategies to promote emotional comfort and/or learning development; and also promotes reflections and provides information about career and professional choices, as well as orientation about the best fit in colleges from 9th grade and beyond

The High School Office Secretary assists the high school Principal in the daily routine; the secretary manages the requests of students, parents, and teachers, and serves as a liaison between students and the principal

The College Counselor Assistant supports all activities related to the counseling department

The High School Assistant controls students’ attendance, tardies, and early dismissals; the assistant also supports the High School Office in its regular maintenance needs; assists teachers during the preparation of laboratories

The Registrar organizes and controls students' personal and academic data, generating student reports, and coordinating with the counselors

Affiliation & Accreditation

The school is affiliated with the National Catholic Education Association, the Association of American Schools in Brazil, the College Board, American International Schools in the Americas, the International Baccalaureate Organization, and the International Association of College Admission Counseling The school is fully accredited by the New England Association of Schools and Colleges (NEASC), in the United States and by the Brazilian Ministry of Education through the Secretaria Estadual de Educação do Estado de São Paulo.

Organization

The school is divided into three sections as follows The Early Childhood Education Center-ECEC, which has Pre-I, Pre-2, and Kindergarten; the Elementary School, which encompasses 1st through 6th grades, and the High School which consists of grades 7th through 12th . Chapel’s grades 1st through 9th correspond to the nine years of the Brazilian “Ensino Fundamental” while grades 10th through 12th are equivalent to the “Ensino Médio.”

HS Parent-Student Handbook 2023 - 2024
16
June, 2023
Updated on

HIGH SCHOOL STUDENT CODE OF CONDUCT

We expect each student to consistently behave in accordance with Chapel’s guiding statements, both in school and on school trips The school seeks to help students reach their full potential intellectually, spiritually, physically, socially, and emotionally We fully support our student body in becoming responsible, respectful individuals and caring citizens The school is a community of students, parents, teachers, administrators, and other staff members all working together to fulfill this purpose

Faith in education

Students are expected to recognize and value the importance of education. Therefore they should demonstrate engagement in their learning process This can be visible through:

● A continuous desire for learning

● Embracing academic challenges

● Use of all school resources to support learning

● Resilience to overcome learning difficulties

● Use of feedback provided by teachers

● Completion of all academic tasks

● Careful use of school materials and resources (books, texts, electronic devices, etc.)

● Punctuality

Christian values

Chapel follows and teaches Christian principles, which make us a caring community. Students are expected to support our community This can be visible through:

● Understanding and respecting others’ needs, feelings and opinions

● Kindness in manners and communication with everyone in school

● Welcoming and supporting new members of our community

● Spontaneously offering to help whenever needed

● Reflecting and becoming concerned with underserved communities

Internationalism

Being an international school is much more than welcoming and respecting different cultural backgrounds It is, most importantly, to embrace all kinds of diversity An internationally-minded student:

● Respects other cultures

● Is culturally sensitive

● Makes an effort to communicate in different languages

● Respects everyone’s accents and/or linguistic challenges

Updated on June, 2023

HS Parent-Student Handbook 2023 - 2024
17

● Helps others to develop their linguistic skills

● Is open and willing to learn from other cultures

● Engages in sustainable practices

● Is inclusive and respectful of all kinds of differences and orientations

Personal responsibility

Responsibility is a key component of autonomy In order to be prepared for life, students need to understand the consequences of their choices and actions It is important that they take control of their learning through the development of awareness of their strengths and areas for improvement

We encourage students to take advantage of mistakes as opportunities for growth by actively listening to feedback and redirecting.

Students demonstrate responsibility when:

● they understand that mistakes are opportunities for growth and discovery, rather than symptoms of failure

● they take responsibility for their mistakes, reflect on them, recognize the learning derived from the experience, and consciously accept the consequences of their actions

● they learn from peers’ mistakes as well as their own

● they comply with school rules

● they interact with peers and adults respectfully

● they follow the instruction and direction from teachers/monitors & other supervising staff/adults

● they communicate disagreement politely

● they respect copyright laws and intellectual property

● they listen to the ideas of others and collaborate

● they appropriately manage the use of their materials and electronic devices

ACADEMIC INFORMATION

Religious Education

Chapel School is a Catholic educational institution The school provides a program in religious education and offers a selection of courses emphasizing values, moral principles, and decision-making skills The program introduces the student to the study of Biblical history, comparative religions, ethics, social issues, peace studies, and Catholic Christian beliefs.

Students are required to earn a passing grade in religion classes to graduate from Chapel

The school recognizes that not all students are Catholic and respect the religious convictions of each individual student The same respect is expected from all students in relation to Chapel Catholic liturgical celebrations Throughout the year, students are expected to attend

Updated on June, 2023

HS Parent-Student Handbook 2023 - 2024
18

masses and liturgical celebrations, and although active participation is not required, reverence is expected

Programs of Study

Chapel offers a unified curriculum that complies

● the Brazilian,

● the American, and

● the International Baccalaureate Diplomas

In 7th and 8th grade, all students follow the same path, and from 9th grade on, students have the opportunity to select courses that align with their personal interests and academic goals.

Middle Years (7th and 8th grades)

All students follow the same pathway and both American and Brazilian Programs requirements are fully covered by our unified curriculum

Course Offerings

7th Grade Required

Year-Long Courses

English 7 Integrated Math 7

Integrated Science 7

Physical Education

Portuguese 7

Religion: Hebrew Scripture (**)

Social Studies 7

8th Grade Required

Year-Long Courses

English 8

Integrated Math 8

Integrated Science 8

Physical Education

Portuguese 8

Religion: Christian Scripture (**)

Social Studies 8

Humanities 8 (*)

Semester Long Courses

Art

Drama 7

Health Education

Music

Semester Long Courses

Art Computer Literacy

Drama 8

Music

Updated on June, 2023

HS Parent-Student Handbook 2023 - 2024
19

High School (9th - 12th grades)

American Program

In adherence to graduation requirements in the United States, students must earn 24 credits in grades 9-12 to complete the American program Each semester is worth 0 5 credits, and each year is worth 1 credit. The distribution of credits required in each subject is listed in the table below:

To earn credit for a class, a student must achieve at least a “D-” each semester Students receiving an “F or NE” for any semester may need to repeat the class in order to meet

HS Parent-Student Handbook 2023 - 2024
9th 10th 11th 12th Credits Offered Minimum Credits Required World History / BSS Brazilian Geography / Brazilian History Social Studies Social Studies 4 3 5 World Languages (Portuguese) World Languages (Portuguese) World Languages (Portuguese) World Languages (Portuguese) 4 3 English English English English 4 4 Math Math Math Math 4 3 Integrated sciences Integrated sciences Bio or Chem or Physics Bio or Chem or Physics 4 3 Elective Elective Elective Elective 4 4 Religion Religion - - 1 1 PE PE PE PE 1 75 1 75 TOK TOK 0.75 0.75 IB Flex IB Flex 1 0 Life Skills 0.25 0
20 Updated on June, 2023

credit requirements. Attendance of 75% of the minimum 180 school days is also required to earn credit for the course

In the case of transfer students, exemption from certain graduation requirements may be made by the Principal or designate providing the following are met:

● There is no reasonable opportunity for a transfer student to meet the credit and/ or course requirements for graduation

● There is reasonable verification from the former school that the student would have graduated had the student remained in the former school

Course Offerings

Elective disciplines

In 9th and 10th grades, each semester students select one course from a list of electives that covers the main areas of knowledge: arts, languages, social sciences, science, and technology It helps students to explore their interests and inform their future academic choices to build their IB DP Program

9th Grade Required

English 9

Integrated Math 9

Integrated Science 9

Physical Education

Portuguese 9

Religion: Church History (*)

Brazilian Social Studies

World History

Integrated Art 9

10th Grade Required

English 10

Integrated Math 10

Integrated Science 10

Physical Education

Portuguese 10

Religion: Morality (*)

Art

Electives

Computer Science

2D/3D Design

French I

Spanish I or Spanish for Native Speakers

Political Science

subject to availability

Electives

Art

Computer Science

Electronics and Automation

2D/3D Design

French II

Spanish II or Spanish Advanced

HS Parent-Student Handbook 2023 - 2024
21
on June, 2023
Updated
HS Parent-Student Handbook 2023 - 2024 Brazilian History Brazilian Geography Integrated Art 10 Political Science History of Science subject to availability 11th Grade Course Offerings Subject High Level Standard Level IB English Language and Literature X X IB Portuguese Language and Literature X X IB Spanish Language and Literature X X IB French Language and Literature X X IB Portuguese Language B X X IB French Language B X X IB Spanish Language B X X IB Mathematics: Analysis and Approaches X X IB Mathematics: Applications and Interpretations X X IB Physics X X IB Chemistry X X IB Biology X X IB Computer Science X X IB History X X IB Geography X X IB Economics X X IB Brazilian Social Studies - X IB Visual Art X X IB World Religions (**) X X IB Theory of Knowledge IB Requirement 22 Updated on June, 2023
HS Parent-Student Handbook 2023 - 2024 IB Flex Time Chapel Requirement 12th Grade Course Offerings Subject High Level Standard Level IB English Language and Literature X X IB Portuguese Language and Literature X X IB Spanish Language and Literature X X IB French Language and Literature X X IB Portuguese Language B X X IB French Language B X X IB Spanish Language B X X IB Mathematics: Analysis and Approaches X X IB Mathematics: Applications and Interpretations - X IB Physics X X IB Chemistry X X IB Biology X X IB History X X IB Geography X X IB Economics X X IB Brazilian Social Studies - X IB Art X X IB World Religions X X IB Theory of Knowledge/Religion* IB Requirement IB Flex Time Chapel Requirement 23 Updated on June, 2023

Life Skills & College Prep Chapel Requirement

(*) Religion classes are a Chapel requirement for graduating.

All 11th and 12th grade students are required to take a total of three semesters of Theory of Knowledge (T O K)

Brazilian Program

Chapel has been recognized as a Brazilian school since 1983 and is authorized to grant a Brazilian diploma, accept students transferring from Brazilian schools, and/or provide for the transfer of students to a Brazilian school The Brazilian Program is composed of three parts: Ensino Infantil (Pre II - Kinder), Ensino Fundamental (1° a 9° ano) and Ensino Médio (1ª a 3ª série). At the conclusion of Ensino Médio, the students are granted a certificate. Enrollment in the Brazilian Program of Studies is mandatory for students born in South America and MERCOSUL countries

Ensino Fundamental Requirements

Students are required to take Portuguese, English, Science, Mathematics, Physical Education, Religion, History, Geography, Art, and Music The following courses are offered as electives: Computer Science, French, Spanish, and Political Science

Ensino Médio Graduation Requirements

Ensino Médio is divided in two sections:

● “Formação Geral Básica" (1 800 hours)

● “Itinerários Formativos” (1 200 hours)

The "Formação Geral Básica” is composed of Portuguese, English, Natural Sciences, Mathematics, Physical Education, Religion, Brazilian History, Brazilian Geography, Philosophy, and Art

The “Itinerários Formativos” is composed of a combination of electives (the 10th grade elective plus the Group 6 IB course), IB Extended Essay, IB CAS, IB Flex time, and College Preparation Based on these elective choices, students will be led to one of four areas of concentration: Mathematics, Natural Sciences, Human Sciences, and Languages.

HS Parent-Student Handbook 2023 - 2024
24 Updated on June, 2023

International Baccalaureate Program

Chapel offers the International Baccalaureate Diploma Program to 11th and 12th-grade students Receipt of the IB Diploma facilitates entrance into universities throughout the world In addition, many colleges and universities in the United States offer advanced standing based on average to above-average achievement in Higher Level courses. IB certificates are awarded for successful completion of examinations in individual courses Diplomas are reserved for those who successfully complete the full IB program All students at Chapel are expected to maintain good grades and to demonstrate high motivation For more information about the IB program and specific course offerings at Chapel, contact the IB Coordinator

IB Diploma Requirements

The complete IB Diploma program involves taking one subject from each one of the six subject areas:

IB Subjects Offered at Chapel School

Group 1

Language and Literature (Language A)

● English (HL or SL)

● Portuguese (HL or SL)

● Spanish (HL or SL)

● French (HL or SL)

Group 3

Individuals and Societies

● Geography (HL or SL)

● History (HL or SL)

● Economics (HL or SL)

● Brazilian Social Studies (SL)

● World Religions (SL)

Group 5 Mathematics

● Analysis and Approaches (HL or SL)

● Applications and Interpretation (HL or SL)

Group 2

Language Acquisition (Language B)

● French (HL or SL)

● Portuguese (HL or SL)

● Spanish (HL or SL)

Group 4 Sciences

● Biology (HL or SL)

● Chemistry (HL or SL)

● Physics (HL or SL)

Group 6 The Arts*

● Visual Arts (HL or SL)

● Computer Science (HL or SL)

HS Parent-Student Handbook 2023 - 2024
25
June,
Updated on
2023

*you may substitute another course from Group 1-5

Candidates must take three courses at the “Higher Level” and three at the “Standard Level.” This accommodates the IB philosophy that every student excels at different subjects. Students can thus choose to take the HL subjects in which they excel and/or are the most interested

Diploma candidates must also complete the IB CORE requirements:

● 3 semesters of Theory of Knowledge (TOK),

● submit an Extended Essay (EE) for external assessment, ● and complete the Creativity, Activity, and Service (CAS) program

IB scores are composed of a variety of internally assessed works as well as externally assessed exams. Candidates receive scores from 1 (poor) to 7 (excellent). The Diploma is awarded if a total of 24 points is achieved in all six IB subject areas, and TOK, EE and CAS requirements are met More information about registration, fees, and specific IB policies will be shared at the IB Induction Ceremony at the start of 11th grade Consult with the IB Coordinator if you have any questions regarding IB requirements.

The IB Program Requirements at Chapel School

In order to comply with IB standards and regulations and to promote and abide by the IB Learner Profile, Chapel School is requiring all students who are choosing to earn an IB Diploma or certificate to observe the following criteria:

1. Deadlines:

All student work must be turned in on time A student calendar of major IB assignments will be made available during the first month of each semester to enable students to gauge how to manage time. Students who do not meet deadlines for their Internal Assessments may forfeit their right to teacher feedback before submission to the IB In addition, the student may lose their entire diploma if components are not submitted on time or the work submitted is deemed to show academic dishonesty

2 CAS (Creativity/Activity/Service):

CAS is IB's extracurricular activities component.

● Each student in the full IB Diploma Program must complete 108 hours (36 hours in each component) by the end of the first semester of senior year. No less than 36 hours will be required for each semester.

Updated on June, 2023

HS Parent-Student Handbook 2023 - 2024
26

● Written signed documents must be authenticated on company letterhead with phone numbers and legitimate signatures when hours are completed outside of school and will be verified by the Chapel CAS Coordinator.

● Each student will be supported and monitored by the CAS Coordinator throughout the duration of the program, meeting regularly for advice, portfolio reflection work, and documentation for activities outside Chapel The CAS Coordinator will provide a progress report to each student and their family every quarter

3 TOK (Theory of Knowledge):

All students are required to take this class for three semesters. It is a study in the ways we learn, the basis of knowledge, and how we know what we know The course examines all school disciplines and analyzes learning while questioning everything

4. Extended Essay:

This major research paper (4000 words), asks students to pose a question about a significant issue and research possible solutions. The paper will begin in the first semester of junior year Each student is provided with a teacher advisor to help plan, assist, and ultimately sign off on the authenticity of all work The student must meet with the advisor to ensure that the student is taking the work seriously and to answer any questions The Extended Essay Coordinator will provide a progress report to each student and their family every semester

High School Assessment Policy

Assessment is a central component of the teaching and learning practice It must be a continuous and meaningful process that fosters student discovery and understanding of their own learning development This includes not only academic achievements but also behavior and attitudes The academic performance is graded on a scale from 1 through 7 and recorded in Plus Portals. Behavior and learning habits are evaluated based on the IB Learner Profile and Approaches to Learning (Research Skills, Communication Skills, Social Skills, Thinking Skills, and Self-management Skills), which will be reported on the students’ individual portfolios throughout the year In addition an EFFORT grade will be assigned in the report cards four times a year

Purpose and Scope of Assessments:

● Assessment is the process of collecting, analyzing, and interpreting information to assist teachers in making decisions about the progress of students’ learning.

● Assessments are opportunities for students to realize their strengths and areas for improvement

● Assessment should provide evidence of student performance relative to learning outcomes as described in Chapel’s curriculum

● Classroom assessment should include self-assessment, formative and summative

Updated on June, 2023

HS Parent-Student Handbook 2023 - 2024
27

assessments, and should be used to provide students with feedback that supports and enhances their learning experience

Chapel’s assessments will be:

● considerate of diverse learning styles

● used to drive classroom instruction

● ongoing

● aligned to content

● varied and reliable

● criterion referenced

● informative of student learning progress

● individualized to fit student learning goals

Assessments and Academic Honesty

In order to be fairly assessed, students must complete their work following the guidelines laid out in our school’s Academic Honesty Policy. As this policy states, work which does not uphold the academic honesty standards will result in administrative intervention

Additionally, we recognize that breaches in academic honesty are often teachable moments. As part of the intervention, students will meet with teachers to discuss the skills needed to honestly cite the work of others or otherwise maintain academic integrity Since we believe that all assessments are a valuable opportunity to demonstrate and produce knowledge, students will usually be asked to revise and resubmit the task

Assessments and Language Development

As stated in our school’s Language Policy, our teachers “recognize the importance of language proficiency and literacy development as formative and summative assessments are mediated to a great extent by language skill.” Because of this, teachers across the curriculum include language support in their unit planning. This may include scaffolding for new vocabulary, differentiated instruction or explanations, and, if required, and in agreement with parents, mandatory attendance at the after school support labs

Furthermore, all assessments will have rubrics that clarify the skills and content being assessed; unless it is one of the standards being targeted, language proficiency should not weigh in on teacher evaluation This way, in accordance with our language policy, we can ensure that we “gather valid evidence of student learning relative to course objectives ”

HS Parent-Student Handbook 2023 - 2024
28
on June, 2023
Updated

Inclusive Arrangements for Assessment

We believe that all students should have equal access to learning opportunities, as outlined in our school’s Inclusion/Learning Support policy To achieve this equity, adjustments and accommodations are often needed on assessments.

While all teachers are expected to differentiate for effective instruction, special arrangements often emerge out of Student Support Team (SST) meetings These may be in response to the socio-emotional, cognitive, or physical needs of students. These accommodations (like extra time, having questions read aloud, an assigned scribe, and more) are tracked internally from grades 7-10 and often become the basis for Inclusive Access Arrangements for assessments in the IB Diploma Programme To ensure that all teachers are aware of and consistent with these modifications, each of the student’s teachers is involved in the SST meeting and are required to complete semesterly Focus on Learning Plans (FOLPs) to track the strategies and accommodations being used with the student in question.

Types of Assessments:

Self-assessments are an important tool to help students develop awareness about their level of mastery in a specific area of knowledge and autonomy in relation to future actions and planning

Formative assessments are check-in points before the end of a learning cycle and can take multiple forms. They should be a part of the daily classroom routine as a means of monitoring student progress and providing ongoing feedback to students, while also assisting teachers in redefining their teaching strategies.

These formative assessments should:

● Help students identify their strengths and weaknesses and target areas that need work before the end of a learning cycle

● Guide students’ development and help them establish their individual learning goals

● Help faculty identify where students are struggling and address problems timely

Formative assessments should include diagnostic assessments, homework checks, questioning, teacher observation of student work, discussion, brief informal oral/written tests, bell work, exit slips, Checks for Understanding (CFUs), etc.

Summative assessments evaluate student learning at the end of an instructional unit by comparing it against a standard or benchmark Summative assessments should take place at the end of a learning cycle and should be based on the expectations laid down by the subject department for the learning area and or grade level

For each subject, the summative assessment tasks should include a range of appropriate activities These may include examinations, tests, projects, oral presentations, written reports, demonstrations, performances, investigations, practical work, and creative writing

Updated on June, 2023

HS Parent-Student Handbook 2023 - 2024
29

External Assessments are an important component of assessment procedures Data generated is used to identify our students' level of proficiency in relation to international norms It is also a way to collect unbiased information since all assessments are standardized

Frequency of Assessment

Assessment for and of learning is an ongoing process And teachers will offer feedback on each assessment before requiring a new one It is also recommended that teachers avoid assigning major tests or assessments during Chapel’s sports tournaments

Teachers are expected to:

● Offer, for each unit of study, more formative assessments than summative ones

● Provide individual feedback to students about their dispositions, according to the IB ATL - Approaches to Learning

Homework, Group Work, Make-ups, and Retakes

● Homework will be used to preview, practice, or reinforce material that is individually assessed during class time Any work assigned for completion out of class time will have at least a three day deadline to allow children to manage their home schedules

● Homework should support student success with in-class assessments Often, additional reading tasks should be expected

● Homework must, therefore, not be for a grade, but completion should be monitored by teachers

● Group work is an important aspect of the learning process and fosters real-life situations, however, students will be assessed individually for group work

● Make-up tests can happen when the student has an official document justifying the absence. The make-up will take place on the following Wednesday or Friday to their absence.

Assessment Categories for Approaches to Learning

Approaches to Learning are the skills students demonstrate in relation to their learning process. It is the combination of behavior and habits of mind that might help to improve the learning or diminish it. The five skills teachers provide feedback on are with students are:

● Communication skills

● Social skills

● Self-management skills

● Research skills

● Thinking skills

HS Parent-Student Handbook 2023 - 2024
30
on June, 2023
Updated

Grading System

Standards-based system-SBG

In the 2022-2023 school year, Chapel started to implement an SBG system that will gradually be phased in over a 4-year cycle. This process started with 7th grade in 2022/3 and will grow with them until 10th grade. The focus of this system is to make the learning process visible and growth-oriented The assessments are designed considering specific learning goals and indicators, which give precise information about students’ performance throughout the learning process The learning goals and indicators are taken from carefully selected standards

The main tenets upon which the SBG system is based are:

● Students’ progress in each subject will be broken down and reported by standards;

● Student behaviors will be assessed based on IB dispositions (Approaches to Learning) and will not affect the academic performance, but will be reported as an EFFORT grade

● Teachers will record ‘No Evidence (NE)’ for missing work; the goal is to assess what students can do, not what they did not do. It is the student's responsibility to produce sufficient “evidence” required so the teacher can make a valid summary judgmentthis is done by handing in expected work on time The NE has the same impact as a 3 and is considered a failing grade and will result in the same consequences, such as Recuperação, no credit for that course and other supportive mechanisms.

Effort & Expectation

We believe it is important to nurture positive behavior and working habits in the students Our staff have high expectations of our students and will make a judgment regarding the students' effort in class. This will be recorded in PlusPortals and will appear on the Report Cards. The table below outlines our basic level of expectation and how a student may fall short of those expectations

HS Parent-Student Handbook 2023 - 2024
31 Updated on June, 2023

Effort and Expectations Rubric

Expected - Student arrives to class on time and is ready to learn. Student uses classroom equipment and time appropriately Student is respectful to staff and other students and communicates in an appropriate manner Student is always engaged in learning, completes learning activities and meets deadlines

Of Concern - Student sometimes is late to class and is often not prepared to learn. Student misuses classroom equipment and time Student needs reminders to be respectful to staff and other students and needs to focus more on communicating in an appropriate manner Student is often off task, does not complete learning activities and fails to meet deadlines

Needs Intervention - Student rarely arrives to class on time and is not ready to learn. Student uses classroom equipment and time inappropriately Student needs to improve how they interact with staff and other students, as they are often disrespectful and communicate in an inappropriate manner Student is consistently disengaged in learning and struggles to complete work and regularly fails to meet deadlines

HS Parent-Student Handbook 2023 - 2024
32 Updated on June, 2023

7th & 8th grade Achievement Levels

In 7th and 8th grade, student's performance will be reported according to the levels and descriptors below:

Grade Descriptor Level

7

● Consistently produces creative, high-quality evidence of learning

● Comprehensive, deep knowledge of concepts

● Independently transfers knowledge and skills to familiar and unfamiliar situations

● Responses are always insightful, clear, accurate and logically organized

● Often produces high-quality evidence of learning

● Extensive understanding and knowledge of concepts

6

● Often transfers knowledge and skills to familiar and unfamiliar situations

● Responses are clear, accurate and logically organized

● Can produce high-quality evidence of learning, meeting standards, directions and requirements

● Good understanding and knowledge of concepts

5

● Often transfers knowledge and skills to familiar and unfamiliar situations but may require support for unfamiliar situations

● Responses are developed, organized, clear and accurate

● Produces adequate levels of learning, meeting most standards, directions and requirements

4

● Satisfactory understanding and knowledge of concepts with minor gaps

● Applies knowledge and skills to familiar classroom situations

● Responses are mostly clear, accurate and logically organized

● Produces some basic levels of learning, meeting some standards, directions and requirements

3

● Basic understanding and knowledge of some concepts with noticeable gaps

● Requires support to apply knowledge and skills even in familiar classroom situations

● Responses lack clarity and display repetition/or irrelevance

● Produces limited levels of learning, meeting a few standards, directions and requirements

● Significant gaps in understanding and knowledge of many concepts

2

● Applies knowledge and skills infrequently

● Responses are rarely accurate or valid

● Produces very limited levels of learning, failing to meet most of the standards, directions and requirements

1

● Lacks understanding and knowledge of most concepts

● Unable to apply knowledge and skills

● Lacking organization and responses are confusing

NE

● The student did not provide sufficient evidence required to make a valid summative judgment: equivalent to a FAIL and NO CREDIT

Passing Grade 4

NE description: Ken O’Connor, A Repair Kit of Grading p 97 Pearson

HS Parent-Student Handbook 2023 - 2024
Mastering
Achieving
Developing
Emerging
No Evidence
33
June,
Updated on
2023

For 7th and 8th grade, summative evidence of learning should be collected preferably through projects or performance assessments, and not exclusively by a final exam

9th - 12th Grades Grading Scale

In 9th-12th grade, Chapel employs a seven-point scale, to evaluate student work on individual assignments. The scale is aligned with the International Baccalaureate diploma program. The table below shows the descriptors for each number on the seven-point scale. The goal is that all students will earn a final grade of a 4 or above (equivalent to a C in the reports) in every course, which would indicate adequate preparation for the IB

The NE is considered a failing grade (NE=F=no credit) and will result in the same consequences, such as Recuperação and other supportive mechanisms

Assessment Categories for Grading Purposes

Assessment categories will be set by departments upon approval by the High School Principal and will be related to overarching knowledge and skills, not assessment types.

Final Exams

○ In the SBG system, all learning progress is constantly monitored which minimizes the need for final exams for grade 7 and grade 8, but does not exclude them entirely

○ For grade 9, summative evidence of learning should be collected, preferably, through interdisciplinary projects and performance based assessments, but also by summative tests

HS Parent-Student Handbook 2023 - 2024
Quality of Work Grade Excellent 7 Very good 6 Good 5 Satisfactory (passing grade) 4 Basic 3 Emerging 2 Below minimum expectations 1 No Evidence NE
34 Updated on June, 2023

○ For grades 10 - 12, final exams will be IB-style in order to help students develop good exam habits and test taking skills for external summative exams.

Calculation of Final Grades

For the U.S. diploma, course grades are reported at the end of each semester and used to award credits.

For the Brazilian diploma, final grades are calculated at the end of each year and reflect the average of the two semesters.

Grading period

At the beginning of the school year, a calendar with all grading period dates is publicized. Within each grading period, teachers provide several opportunities for students to demonstrate learning and development and receive feedback For each formal assessment, the teacher inputs at least one grade on Plus Portals

Progress Reports

Reporting on assessment is about communicating what students know, understand, and can do and at what level It describes the progress of the students’ learning, identifies areas for growth, and contributes to the efficacy of the program.

Parents receive 4 reports during the school year:

● 2 Progress Reports in the middle of each semester

● 2 Report Cards at the end of each semester

Academic Deadline Policy

All student work must be turned in on time. In addition to maintaining firm expectations that academic deadlines will be met, these procedures are meant to guarantee that students engage with the meaningful tasks assigned by their teachers Teachers work continuously with students, parents, and administrators to address patterns of late or

HS Parent-Student Handbook 2023 - 2024
35
on June, 2023
Updated

missing assignments as soon as the patterns are apparent

When a student fails to complete a summative assignment on time:

● A teacher will record the assignment as “Missing” in the system

● For school set deadlines the student has 3 calendar days to submit the missing work to still receive feedback and marks for the assignment

● School interventions* will normally assure delivery of the work to be assessed

● If on the fourth day teachers still do not have sufficient work to assess they will change the mark from “Missing” to “No Evidence.”

*Obligatory attendance to Labs and other mechanisms will be used to minimize the existence of NEs on a student's record NEs will be registered on the Progress Reports and Report Cards

Promotion and Remediation Process

Students who receive an “NE”, “F” or a “3” or below in the SBG-System (7th & 8th graders) for the semester’s final level of achievement have to take a "recuperação" exam to attempt to elevate their grades before the beginning of the following semester. In the first semester of the school year, students can take “recuperação” in as many subjects as needed In the second semester of the school year, students can take “recuperação” exams in up to 3 subjects If a student has a failing grade (NE, F or 3) in 4 or more subjects in the second semester, they are automatically retained in the same grade.

If they do not achieve the minimum passing grade in 1 subject after the second-semester “recuperação” exams, they may be evaluated by the Conselho de Classe which is an academic review committee. The Conselho de Classe will evaluate the student’s results and make a decision about the student’s progression.

Students in 7th , 8th , 9th , 10th, and 11th grades that fail up to 2 subjects after going through the “recuperação” process (exams and Conselho de Classe analysis) will have to take these as extra subjects by the end following year Students who fail 3 subjects after recuperação will be retained in that grade

Students in the 12th grade that fail any subject after taking the "recuperação" exam will be evaluated by the Conselho de Classe and may need to be retained in that grade

Grade Point Averages (GPA)

Course grades are the result of a weighted average of assessment tasks, which are communicated on a traditional letter grade scale These letter grades are used to calculate a

HS Parent-Student Handbook 2023 - 2024
36 Updated on June, 2023

Grade Point Average (GPA), which is communicated on the American high school transcript

SOCIAL-EMOTIONAL DEVELOPMENT CURRICULUM

At Chapel, the social-emotional curriculum is just as important as academics. There are social-emotional components and direct instructional steps school-wide, as outlined in the table below:

HS Parent-Student Handbook 2023 - 2024
Grade A+ A A- B+ B B- C+ C C- D+ D D- F Grade Points equivalent 4.3 4.0 3.7 3.3 3.0 2.7 2.3 2.0 1.7 1.3 1.0 0.7 0.0
Program ECEC Elementary High School Pre I Pre II K 1st 2nd 3rd 4th 5th 6th 7th 8th 9th 10th 11th 12th Responsive Classroom Program Caring and Sharing Weekly Lessons CARES Weekly Lesson CARES for Life Weekly Lesson Advisory Program Weekly Meetings Career Exploration IB Flextime CAS Program 37 Updated on June, 2023

In high school, social-emotional skills are developed in the Advisory Program, in the IB CAS Program, and in IB as a whole

Advisory Program:

The Advisory Program (grades 7-12) is a weekly break in the academic routine of students to reflect on their lives, ideas, and feelings, as well as those of others. It is a time to consider personal actions, community needs, and cultural diversity carefully and also time devoted to developing strong and meaningful connections to peers and teachers, self-awareness, self-management, autonomy, and empathy Through active listening and empathetic responses, students and teachers develop a stronger sense of community

CAS program:

The CAS Program is part of the core structure of the IB program in the 11th and 12th grades and is a key element of Chapel's social-emotional curriculum All its elements are aligned with the goal of helping students develop abilities and responsibilities that are not limited to academic success, but rather connected to life and experiences beyond the classroom walls Developing a stronger sense of self, caring, autonomy, and creativity are at the basis of this experiential learning component of our curriculum. Chapel students are invited to put into practice values, skills, and behaviors that they have learned and practiced since Pre-I through Chapel's character education curriculum Students identify the needs of the community and the global challenges they personally care the most about (e g sustainable development, human rights, etc.) to address them through personal projects. They also engage in various extracurricular activities that prioritize creativity, activity, and community service

IB Flex Time:

Through IB Flex Time, the high school counselor and IB Coordinators (IB Coordinator, EE Coordinator, and CAS Coordinator) guide and support students in the development of skills necessary for success in the IB Program.

Education for Sustainable Development Program:

Aligned to our guiding statements and values, and extending the interdisciplinary learning that takes place in the classroom, Chapel’s Education for Sustainable Development Program is guided by the United Nations Sustainable Development Goals A key component of this transdisciplinary program is an annual trip to explore, observe, reflect and engage in activities that support the curricular contents addressed in each grade

HS Parent-Student Handbook 2023 - 2024
38 Updated on June, 2023

Student Support System

We understand that Chapel offers a challenging curriculum that covers the requirements for three different programs: American, Brazilian, and the International Baccalaureate (IB). At the same time, we are an “IB for all” school, which means all 11th and 12th grade classes are IB classes We do so because we believe every student, when offered opportunities, resources, and support can achieve success

We also understand that many aspects can impact academic results positively or negatively That said, we offer a Student Support System designed to help those who need to overcome both academic and/or behavioral challenges

Behavior is monitored by all adults at school and it is expected that students comply with school rules and adult guidance at school activities on and off-campus Academic development is monitored constantly by teachers; additionally every grading period student academic results and behavior are carefully reviewed by a support team and then the support system may be triggered.

Starting at the first grading period, students who fall short of school expectations (see figure 1 below) will be placed on an academic or behavioral support plan (see figure 2), which will include setting an academic and/or behavioral goal to be achieved by the beginning of the next grading period

Falling Short of Academic Expectations Falling Short of Behavioral Expectations

●A grade of a D+ or below, or a 3 or below in SBG (7th & 8th grade) in any subject

●Scoring below grade level in standardized assessments (MAP, WrAP, Cesgranrio)

●Missing major assignments (NEs)

●Missing Extended Essay or CAS deadlines

● Persistent tardies in the grading period

● 3 or more unexcused absences in the grading period

● Being sent out of any school activity environment (classes, library, gym, etc.)

● Violations of the student code of conduct

● NE across several subjects

HS Parent-Student Handbook 2023 - 2024
39 Updated on June, 2023
Figure 1 - Academic Performance and Behaviors that indicate the need for a support plan

Academic Support May Include Behavioral Support May Include

● Goal setting - student-driven, with evidence

● Attending after school Support Labs

● Building a study schedule

● Meeting with the teacher during break/lunch to discuss work

● Meeting with a counselor/IB Coordinator (for 11th and 12th grades) + advisor + teacher(s) of the subject(s)

● Goal settings - student-driven

● Being on a behavior plan

● Writing reflection essays

● Meeting with Dean of students + advisor + teacher(s) of subject(s)

● Meeting with Counselors

● Meeting with Principal

● Obligatory attendance at Support Labs (continual delivery of late work- NE)

There are two different levels of support to accommodate students’ needs.

Level 1 (academic and behavior)

Students are placed at this level when they perform with an NE, D+ or below, or a 3 or below (in SBG 7th & 8th grades) in only one subject or have one behavioral incident

If students do not meet their academic or behavioral goals by the following grading period, they will remain under the same support level However, if the student performs to a level D+ or below, or a 3 or below in SBG ( 7th and 8th grade) in more than one subject or has more than one behavioral incident he/she will be moved to Support system level 2.

If a student has a second behavioral incident in one semester he/she will be moved to level 2 immediately regardless of the grading period frame. For serious issues students may be put directly on Level 2.

Level 2 (academic and behavior)

Student Support System level 2 requires a formal meeting with parents, teachers, counselor, dean of students, and the student

Furthermore, only in even quarters (second and fourth), probation will be a part of the level 2 Support System Students at this level may be restricted from extracurricular activities outside Chapel’s campus (probation) A student will leave probation and resume all

HS Parent-Student Handbook 2023 - 2024
Figure 2 - Types of Support Offered
40
Updated on June, 2023

extracurricular privileges in the following grading period as long as they have met their academic and/or behavioral goals

Students are placed at this level when they perform at a D+ or below, or a 3 or below in SBG (7th and 8th grade) in more than one subject or have repeated behavioral incidents

If students do not meet their academic or behavioral goals by the following grading period, they will remain under support

Level 3 (behavior)

Should a student be sent out of class five times during a semester, an in-school suspension will follow and a disciplinary letter will be sent to parents, and will be placed in the student’s file

Note: Behavioral incidents are cumulative even if they happen in different grading periods and will trigger a Level 2 of the Support System

Flowchart of Academic Support

HS Parent-Student Handbook 2023 - 2024
41 Updated on June, 2023

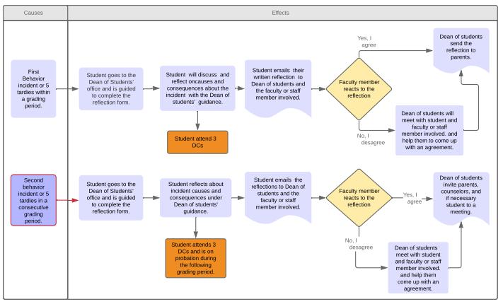
Flowchart of Behavior Support

HS Parent-Student Handbook 2023 - 2024
42 Updated on June, 2023

Counseling Services

Chapel's Counseling Program supports students, parents, and teachers in their roles, providing direct assistance to students in three aspects of their lives: academic, social-emotional, and career goals There are two full-time counselors in the High School: one Middle Years Counselor for 7th and 8th grades and one High School and College Counselor for 9th through 12th grade.

Social Support

Students have a wide range of personal needs Although clinical work is not part of the school counselor's role, counselors’ offices provide a safe and confidential atmosphere for students to express their concerns and feelings.

A word on confidentiality:

The work of a counselor is confidential in nature and in some instances does not need to be shared with administration There are, however, some situations where confidentiality must be broken for the safety of our students Some of these are:

● If a student is in danger of hurting him/herself or others

● If a student is being hurt by someone else

● If a student reports that another student is being hurt or is hurting himself or herself

● Matters that breach laws

Academic Support:

Counselors work closely with teachers to help identify students who might need support in achieving their full potential This includes the development of learning plans, the development of differentiated strategies to be adopted inside the classroom, or referring students to outside specialists

Support Labs

See the section on support labs under “extracurricular activities”

Parent Support:

The preteen and teen years are a period of intense, physical, emotional, and intellectual growth It can be a time of confusion and upheaval for families and therefore Chapel counselors are also available to provide support to parents for guidance in such matters

College Counseling:

Choosing an undergraduate program of study is more than just selecting a university or college to study at; it is a major step toward becoming independent and is the beginning of

HS Parent-Student Handbook 2023 - 2024
43 Updated on June, 2023

adult life Therefore, Chapel School provides expert guidance in a process involving careful thought, discussion, planning, and action

The College Counseling program at Chapel aims to guide every student in the process of applying to colleges around the world Students participate in college fairs, meetings with university representatives as well as family and individual meetings with the counselor All students may take the PSAT in 10th and 11th grades in preparation for the standardized tests required by many colleges in the United States The College Counseling team provides all the necessary support and information students need to be successful in their transition into higher education

In each grade, students will be supported and expected to work on different aspects of their career and college exploration. These are outlined below:

9th grade

- Attend a group college meeting to discuss opportunities and requirements in different countries with their parents

- Participate in university visits to Chapel

- Explore personal interests through academics, electives, extracurricular activities, and outside of school

- Maintain a strong academic record to keep options open

10th grade

- Attend a group college meeting to discuss opportunities and requirements in different countries

- Participate in university visits and University Fairs at Chapel School

- Continue to explore personal interests through academics, electives, extracurricular activities, and outside of school Make sure time commitment reflects personal interest

- Maintain a strong academic record to keep options open

- Take a screening test to better understand how personal interests and skills can translate into areas of study (optional)

- Pre-registration meeting to decide on IB Diploma classes which also explores students’ academic interests

- Take the PSAT exam at Chapel School.

- Participate in Advisory activities related to college and career counseling

11th grade

- Attend a group college meeting to discuss opportunities and requirements in different countries

- Participate in university visits and University Fairs at Chapel School

- Continue to explore personal interests through academics, electives, extracurricular activities, and outside of school Make sure time commitment reflects personal interest

- Maintain a strong academic record to keep options open

HS Parent-Student Handbook 2023 - 2024
44 Updated on June, 2023

- Meet with the college counselor individually and with parents to plan the application process

- Take the PSAT exam at Chapel School

- Participate in Advisory activities related to college and career counseling

- Complete testing for college admissions

- Fill out College Questionnaires to reflect on High School experience

- Create and submit a preliminary list of universities

- Organize visits to colleges and universities of interest

- Write a Personal Statement and start to work on supplemental essays over vacation

- Participate in IB Flextime activities that support their college application strategy

12th grade

- Meet with counselor often to align final application strategies

- Request letters of recommendation

- Finish writing college application essays and materials

- Share essays with counselor and English teachers for feedback

- Fill out applications

- Finalize all testing

- Follow class application calendar deadlines established by the school

- Participate in IB Flextime activities that support their college application strategy

Transcripts

Transcripts should be requested to the Guidance Secretary Transcripts will be automatically issued at the end of the students’ academic cycle at Chapel school Although students and parents may request a transcript/report card at any time to see progress, when an official transcript is requested for transfer or university, Chapel will send the transcript directly to the educational institution of choice. Chapel will not send any documentation to travel agencies and private consultants Chapel will process a request for transcripts within 7 days of the request

Recommendation Letter Requests

Students may need recommendation letters throughout their academic career at Chapel to apply to different summer programs, school transfers, etc. Letters of recommendation should be requested through the guidance secretary by students via email at least 7 days prior to the deadline by which students need them Chapel School will only deliver recommendation letters directly to institutions through electronic platforms, email, or mail. Recommendation letters are confidential and will not be delivered to students or family members.

Chapel has a system in place for students to request recommendation letters for colleges and universities. Students in their senior year will adhere to the school’s process and deadlines to make these requests. Letters will only be written for students who have completed their Junior Year Questionnaire

HS Parent-Student Handbook 2023 - 2024
45 Updated on June, 2023

Extracurricular Activities

Chapel seeks to develop students’ intellectual, spiritual, physical, and social-emotional potential to the fullest. To support students in becoming responsible individuals and citizens, Chapel offers a wide range of after school opportunities to pursue these goals These opportunities include exploring new areas of knowledge, developing new skills and/or abilities, verifying their real interests, experiencing creativity and leadership roles, and improving their mental and physical well being

Chapel offers a wide range of extracurricular programs that meet regularly throughout the school year These include clubs, sports, and after school academic support activities All students who meet minimum academic and behavior requirements are encouraged to participate in clubs and sports.

Clubs and sports require regular attendance and active participation Therefore, Chapel recommends that students enroll in no more than three extracurricular activities, in order to participate meaningfully in each activity they undertake and to keep a focus on academic responsibilities

Clubs

Clubs can be founded by teachers or students, but all clubs are under adult supervision

It is expected that students assume leadership in these groups, but all actions must be guided, approved, and supervised by the adult advisor

The main goal of activities led by club members is to provide opportunities for students to explore varied interests beyond subjects taught in regular classes

Each semester the school will publish a schedule of extra-curricular activities open to high school students The school will then hold a club rush to introduce the different activities offered and encourage student enrollment

Club sponsors (faculty) will develop guidelines and expectations for club membership However, all club activities must follow the “High school parent-student handbook” and the guidelines presented in this section

Some clubs are created and developed by Chapel community members, e g STUCO-Student Council, while others are related to other organizations and follow their main guidelines such as MUN-Model United Nations, NHS-National Honor Society

Clubs can be implemented according to the official announcement to be released at the beginning of each semester

HS Parent-Student Handbook 2023 - 2024
46 Updated on June, 2023

Each club must have a mission statement as well as clear guidelines, expectations, procedures for enrollment, and maintenance of membership

In order to be considered a club member, and receive a participation certificate students must follow the Student Code of Conduct, adhere to the club rules and expectations, attend a minimum number of meetings established by each club organization

Depending on each club’s rules, students may participate in activities as a visitor

Attendance will be controlled in all club activities

Sports

Chapel is part of the São Paulo High School League, offering interscholastic competition in a variety of sports throughout the year The first semester, Chapel offers boys and girls teams for soccer and basketball and cheerleading. In the second semester, boys and girls will compete in volleyball, futsal (indoor soccer), softball, and cheerleading Both semesters, the sports seasons consist of league games with neighboring schools, and a culminating tournament with other schools from South America at NR2, near Campos, do Jordão

Sports leagues and competitions are split into Junior Varsity and Varsity divisions, with students under the age of 15 at the time of the tournament competing in the former, and older students competing in the latter

Each team has two 90 minute practices every week during the season, and a League Schedule is included in the Student Agenda with dates and times of interscholastic competitions

All students are welcome to attend practices, but participation in games and tournaments is by invitation of the coaches, based on levels of commitment and ability to make positive contributions to the team

All students attending sports activities must respect both the High School Student Code of Conduct and The Sports Code of Conduct

Support Labs

Students can also benefit from an academic support system. At least once a week, teachers from the core courses (Sciences, Math, English, Portuguese) are available at different times after school to guide individualized studies, help with homework or project questions, or revise content explored during classes

Students may attend these programs whenever needed However, it is expected that students who receive NE, grade D+ or below or a 3 in SBG (7th & 8th grade) should look for support at these times. Often the Support Team will recommend this to the parents and attendance may become obligatory.

HS Parent-Student Handbook 2023 - 2024
47
on June, 2023
Updated

Honor Societies

National Junior Honor Society

Chapel maintains a chapter of the U S based National Junior Honor Society Students who consistently demonstrate high academic achievement, service, leadership, and character are considered for membership To be eligible for the National Junior Honor Society (grades 7-9), a student must have a cumulative GPA of 3 5 Rising 7th graders with only 3s and 4s on their ES report to be eligible Under the High School Principal’s approval, the rules of the selection process will be published according to the school calendar

National Honor Society

Chapel maintains a chapter of the U S based National Honor Society Students who consistently demonstrate high academic achievement, service, leadership, and character are considered for membership To be eligible for the National Honor Society (grades 10-12), a student must have a cumulative GPA of 3.3 to maintain their status and of 3.5 to be invited to join

Student Council

STUCO is a club organized by students for students, with the help of two teacher advisors The club is responsible for representing the student's voice, with members willing to promote school spirit through engaging activities. Officers are elected by their peers but in order to run for election, students must meet the specified requirements for conduct established by the STUCO constitution Together, STUCO comes up with ideas that will engage and entertain the school community

Probation for extracurricular activities policy

Students are encouraged to engage in any extracurricular activities they are interested in. There are two profiles of engagement in extracurricular activities:

● Member - when the student regularly participates in all club activities and meets the requirements of the club/activity for participation;

● Visitor - when a student participates in only specific projects/activities with the Club but is not a full member;

Each after school club has its own regulations and requirements

If students are placed in a Support System level 2, for academic and/or behavior issues, they may not be allowed to represent Chapel in any activity off-campus.

HS Parent-Student Handbook 2023 - 2024
48 Updated on June, 2023

Students activate the Support System level 2:

● whenever they accumulate more than one behavior issue within one semester;

● If they perform at “D+ level” or below (3 and below in SBG in 7th & 8th grade) in more than one subject within a grading period.

HS Parent-Student Handbook 2023 - 2024
49 Updated on June, 2023

STUDENT RESOURCES

Health Services

Chapel employs full-time registered nurses who are on campus from 8:00 a.m. to 4:30 p.m. on regular school days Medical records, required of each student at the time of admission, are kept in the nurse’s office Parents are required to provide relevant medical information about their child to the high school office and to the school nurse The office is located on the ground floor in the main corridor near the Elementary School Office In the event of an accident or illness, the nurse will administer the appropriate first-aid and contact the parents if further attention is required.

Parents are immediately notified of an emergency In case the parent is not located, the school will notify the listed emergency contact. For this reason, parents are expected to provide Chapel with updated emergency and medical information

Transportation (Bus Service)

The school can help parents arrange private bus/van transportation services that cover different areas The service is hired directly by parents and is supervised by the school

Libraries

Each school division operates a library staffed by a professionally-trained and experienced librarian. Libraries are available for student use during and after school. Special orientation sessions are provided by the staff. Our libraries contain over 37,000 books, supplemented by online research platforms The High school library is also where devices such as Chromebooks, Ipads, and other resources to support student learning may be checked out

Checked out books and Materials

Students are responsible for replacing or paying for lost and damaged books and resources checked out in their name Overdue items are charged a fine of R$ 0,50 per item per day (a fine charged per item will not exceed R$ 50,00)

Circulation of Textbooks

The circulation of textbooks is controlled through the library system

Textbooks to be used in courses are to be checked out at the beginning of the semester or year and returned at the end of the course

When students check out textbooks they become responsible for:

HS Parent-Student Handbook 2023 - 2024
50 Updated on June, 2023

● Keeping the books in good condition;

● Not writing on the books since they are reusable;

● Returning the exact same textbook they took out at the beginning of the year at the end of the course the book is used on;

● Replacing or paying for lost and damaged books checked out in their name

Library Databases

Students have access to the following databases through the school’s intranet homepage:

Destiny:

This is Chapel’s Library database where students can search our inventory for books and their availability for checking out.

EBSCO Explora Secondary:

Where students in grades 7th-9th will find reliable information on a variety of topics. It allows keyword searching or topics browsing by category to find informational texts, primary sources, multimedia, and more This platform provides full-text articles in HTML or PDF format, thousands of images, videos, and tools to translate, annotate, cite, listen to, print, save, email, and share content.

EBSCO Academic Search Premier:

Gives 10th-12th grade students access to the highest-quality content available in academic journals, scholarly articles, photographic files, reports, primary source documents, among others Chapel students can create a personal account on EBSCO to keep track of the material used for their academic research

QuestiaSchool.com:

A premier academic research database recommended by the IB that provides access to the best and most up-to-date research materials for science, languages, social sciences, mathematics, and more With QuestiaSchool, you can save books you have read, create citations, and bibliographies with a few clicks.

Technology resources

Students are given access to several technological devices to be used in support of the activities in the classroom Portable devices that are booked by teachers and may be checked out by students at the High School Library and must be returned that day and include:

● Laptops

HS Parent-Student Handbook 2023 - 2024
51 Updated on June, 2023

● Chromebooks

● iPads

Students are responsible for replacing or paying for any device checked out by them that is damaged or lost

Headphones/earphones

Students are encouraged to bring their own headphones that can be used with school devices However, the library has headphones available to be checked out by students that must be returned at the end of the school day

Library Desktops and Laptops

The High School Library has 2 Desktops, 60 Chromebooks, and 26 Dell laptops, available for students, to be used during lunch, before, and after school Teachers may book these computers for use during class

High School Computer Lab

High School students may use the Computer Lab, located in Room 31, when booked by the teacher for class time, before or after school, as long as supervised by school staff It will be resourced with 30 touch-screen desktop computers.

Makerspace

Chapel offers students a well-equipped Makerspace, located in Room 31A, with tools and materials to allow students to create projects for classes or to further their own personal creative projects.

The makerspace offers the following:

● Laser cutter

● Cutting plotter

● 3D printer

● 3D pens

● Sewing machine

● Tools and power tools

● Prototyping boards

● Robotics kits

● Electronics components

Students may use the Makerspace during classes when booked by the teacher, during specific afterschool clubs, or other activities scheduled by a teacher

HS Parent-Student Handbook 2023 - 2024
52
Updated on June, 2023

Online systems

Google Classroom

Google Classroom is the Learning Management System that Chapel uses to post guiding videos or texts, school assignments and homework, and to communicate with students

Google Classroom makes teaching more productive and meaningful by streamlining assignments, boosting collaboration, and fostering two-way communication Educators can create classes, distribute assignments, send feedback, and see everything in one place Google Classroom also seamlessly integrates with other Google tools, as Google Docs and Drive

Parents don’t have direct access to Google Classroom but are given the option to receive weekly or daily updates on tasks and announcements when their children first join High School

Managebac

In grades 11 and 12, IB students use Managebac to help them organize the Extended Essay and CAS components of their program Students receive the login and password when they first join the IB program in grade 11 During the IB DP program, students, teachers, and advisors use Managebac to upload essays and record interviews and reflections At the end of the senior year, teachers and advisors use Managebac to upload and submit Internal Assessments to the IB system (https://wwwmanagebac com/about)

Turnitin

Academic honesty is crucial for students in all grades and especially for students in the IB program Turnitin is a system that analyzes essays and compares it to all resources available online, including those previously developed by Chapel students since it also uses Chapel’s accounts to check originality. Turnitin generates a report of originality for each essay submitted It points out the occurrence of plagiarism and also identifies each of the sources used by the student (https://wwwturnitin com/)

Zoom

Zoom is the main tool used by HS teachers and students for live distance lessons. It offers an online classroom environment where students and teachers can interact through video conferencing and chat, share presentations, screens, or use a whiteboard, and also work in smaller groups under the supervision of the teacher (https://zoom us/education)

HS Parent-Student Handbook 2023 - 2024
53 Updated on June, 2023

High School Procedures

High School Dress Code:

The High School uniform assures that all students are dressed appropriately for school, and makes daily routines easier for everyone. Proper school attire is the responsibility of parents, students, and all staff In the case of conflicting opinions on any of these matters, the principal has final authority

The general appearance shall be neat, clean, and appropriate for school attendance Revealing clothing, ragged style of dress, and flip-flops are not allowed.

Tops - Only the models at Chapel Store Bottoms - Pants in good repair

Chapel uniform polo shirt, V-neck or t-shirt

Chapel uniform baseball type shirt

Chapel uniform zipper sweatshirt

Chapel sports hoodie

Chapel sports warm-up jacket

Chapel PE T-shirts in navy blue or white Solid (not a mixture of colors) navy blue, black, grey or white sweatshirts/hoodies, that have no large brand name or designs showing.

On colder days solid navy blue/black coats/heavy jackets may be worn

Pants in good repair - no rips or tears

Chapel uniform bermuda shorts

Chapel sports warm-up pants

Chapel uniform sweatpants Shoes

Can be any color We strongly recommend comfortable shoes that provide good protection and support such as tennis shoes.

Dress Code Standards

Chapel PE T-shirts navy blue or white

Chapel PE shorts

Chapel PE leggings

Tennis shoes

● T-shirts, shirts, and polos must cover the stomach when students raise their hands above their heads

HS Parent-Student Handbook 2023 - 2024
PE
54 Updated on June, 2023

● Spaghetti straps, crop tops, and tank tops, and other variations upon the code are not allowed

● Tops MUST not be altered to personal design (tied up, cut up, rolled up)

● Clothing with large symbols, designs, patterns, and/or slogans are NOT allowed

● Jeans are allowed; however, they CAN NOT be ripped or torn

● Skirts and shorts must be a maximum of one palm (fingers touching each other) above the knee at the most

● No leggings (or similar) are allowed

● Flip-flops, (both leather and plastic), are not allowed at school Sandals must have a heel strap, slippers, Crocs and similar footwear are not allowed

● Pajama bottoms are not allowed

● Underwear must not be visible

Casual Days

Casual days fall on the last Friday of every month according to the school calendar and on these days students do not have to wear the school uniform but must comply with the dress code standards The dress code for footwear remains in place for safety reasons and leggings remain prohibited However, large patterns and slogans are allowed on tops

Dress Code Violation/Non-compliance

Students that are not in the dress code will be referred to the Dean of Students and will be asked to contact their parents for a change of clothes

● 1st time - students will be assigned 1 lunchtime DC-discipline center

● 2nd time - students will be assigned 2 lunchtimes DC-discipline centers

● 3rd time - students will be assigned a lunchtime discipline DC-center for a week

● 4th time - students, parents, and the Dean of Students will meet to discuss further consequences

Displays of Affection

Being overly affectionate in school and at school events creates an environment that is not conducive to concentration and learning; therefore, students should refrain from inappropriate, intimate behaviors on campus or at school-related events and activities. Students are expected to show good taste and conduct themselves respectfully at all times

Inappropriate public displays of affection will not be allowed. This behavior will result in a parent meeting and possible suspension if inappropriate behavior continues. The expression of feelings of affection toward others is a personal matter between two consenting individuals Therefore, good taste, discretion, and respect for others is the guideline for appropriate behavior For example:

HS Parent-Student Handbook 2023 - 2024
55 Updated
June, 2023
on

- Holding hands is appropriate

- Prolonged hugging is inappropriate

- Intimate contact is inappropriate

- Any other possible behaviors at administrators' discretion

Substance Abuse Policy

Chapel has a strict policy of absolutely no tolerance for substance abuse A student shall not possess, buy, sell, use, transmit, apply, or be under the influence of any illegal 1 substance and/or alcohol This rule is absolute, and is in effect during the entire school year and applies to every area of the campus, school buses, any school-related/sponsored function, trips, or events on or off-campus.

School staff and/or chaperones will not permit a student to enter the school, or a school-sponsored event, if the student is or appears to be under the influence of alcohol or any unlawful chemical substance If in doubt, the student’s parents will be called to pick up the student

All cases of substance abuse will be referred to the Honors and Student Behavior Committee of the Governing Board for disciplinary action, which may include suspension or mandatory transfer.

The school wishes to make it clear that it is not responsible for activities at “class parties” or other events, which are privately-sponsored The responsibility for these lies entirely on the hosting families. If parents have any questions about whether an event is sponsored by the school, they are encouraged to contact the appropriate administrator

In all matters concerning alcohol or drug use, possession, or trafficking, the school complies fully with Brazilian Law.

Tobacco/E-cigarettes/Vaping

Smoking of any kind is not permitted at school or at school-sponsored activities If a student is caught smoking his/her parents will be called The first offense is a parent conference and in-school suspension Subsequent smoking on school grounds may result in out-of-school suspension or mandatory transfer

Disciplinary Action

Disciplinary action may be determined by a school administrator or designee for violation of any rule, expressed or implied in this document Disciplinary action will typically begin with problem-solving conversations and may progress through escalating consequences in the

1 “Under the Influence” is defined as manifesting signs of chemical use or misuses such as staggering, reddened eyes, an odor of chemicals, unusual nervousness, restlessness, falling asleep in class, memory loss, abusive language, or any other behavior not normal for the particular student and is at the schools discretion

HS Parent-Student Handbook 2023 - 2024
56 Updated on June, 2023

order indicated below Serious infractions, especially those that disrupt the learning environment or jeopardize the safety and/or wellbeing of others, may result in immediate and severe consequences.

Disciplinary action will include, but is not limited to, the following:

● Individual student and/or parent conference with the teacher, dean, and administrator

● Lunchtime Discipline Center (DC) 20-minute sessions

● In-school suspension

● Suspension from participation in and/or attending extra-curricular activities

● At-home suspension

● Mandatory transfer

In all cases (except for Discipline Center assignments), parents will be informed of their child’s infractions and the disciplinary action taken, in the hope that school and home may work together to achieve a positive effect Due process is followed in all discipline cases

A letter recording the disciplinary infraction (suspension or academic dishonesty) will be placed in the student's permanent file until he/she graduates

Students who repeatedly receive behavioral disciplinary action will be placed on a behavior plan In cases where all efforts have been made by the school and there is no improvement in behavior, mandatory student transfer may be recommended to the Board of Governors for approval

Behavior Plan

Students who have been sent out of class twice will be automatically put on a behavior plan Additionally, students involved in serious or recurring behavior incidents may be put on a behavior plan at the Dean of Students and Administration’s discretion.

For each student put on a behavior plan, the Dean of Students will request weekly feedback from all of the student’s teachers This feedback will be processed with the student and sent home to parents. Students will help come up with a concrete plan for behavior improvement. After 3 weeks, based on faculty feedback and student meetings, a student may be removed from the behavior plan While on the behavior plan, the student is also placed on probation

If after 3 weeks there is not sufficient evidence of behavior improvement, a student may be kept on a behavior plan for another 3-week period. Parents will be called in for a meeting with the Dean of Students and students will continue on probation during the following grading period

Behaviors Subject to Suspension or Mandatory Transfer

● Being sent out of class 5 times in a semester

● Willful, major damage to school property (vandalism)

● Flagrant disrespect/challenging authority

Updated on June, 2023

HS Parent-Student Handbook 2023 - 2024
57

● Academic dishonesty and cheating (see Academic Integrity)

● Fighting

● Horseplay

● Leaving school premises without permission or with an unauthorized person

● Being under the influence of drugs or alcohol at school or any school-sponsored event

● Smoking (in all its forms)

● Possession of cigarettes, e-cigarettes, etc drugs or alcohol on school property or school-sponsored event

● Possession or use of dangerous or threatening weapons whether or not the weapons are actually capable of inflicting harm

● Possession or use of fireworks, firecrackers, explosives or other dangerous/flammable substances

● Bullying and harassment of any kind

● Public conduct that is scandalous to the reputation of the school

● Repeated violation of school rules

● Serious disregard of another’s rights

● Reckless driving on campus

● Driving on campus without a valid license and/or without the school's permission

● Stealing

● Truancy

● Tampering with fire-fighting equipment

● Pranks, shaving of heads

● Any other offense that is not specifically listed and is considered by the administration to warrant suspension or mandatory transfer.

External Food Service Request

In order to guarantee food security on campus, external food services are prohibited.

Safety and Respect for Property

Skateboards and bicycles are not permitted on campus except in the case of students who use them for transportation to and from school However, these may not be used on campus during school hours

Any student willfully or carelessly defacing or destroying the property of the school is required to pay for the replacement or repair, and, in the case of vandalism, will be subject to disciplinary action

Updated on June, 2023

HS Parent-Student Handbook 2023 - 2024
58

Arrival and Departure From School

Parents are responsible for bringing students to Chapel on time each morning and for ensuring that students are picked up at the end of the day Classes begin at 8:00 a m sharp and students must be in their seats by that time School gates will be closed according to the schedule below:

Morning

Gates open at 7:35 a m for student drop off

Gates close at 8:15 a m - all vehicles must leave campus

Afternoon

3:10 p.m. student pick up (regular school day dismissal)

Gates open for students pick up at 2:45 p m for parents

Gates close at 3:40 p m - all vehicles must leave campus

4:30 p m student pick up (after school activities/ dismissal)

Gates open at 4:15 p.m. for student pick up

Gates close at 4:45 p m - all vehicles must leave campus (exceptions made on game days)

6:30 p m student pick up (high school teams practice/ dismissal)

Gates open at 5:45 p.m for student pick up

Gates close at 6:45 p m - all vehicles must leave campus (exceptions made on game days)

Early Dismissal Days

(when students are dismissed at noon)

Gates will open at 11:30 a m

Gates close at 12:30 p m - all vehicles must leave campus

Restricted areas for students

For the welfare of all, students are prohibited from entering the following areas:

● the road at the rear of the school

HS Parent-Student Handbook 2023 - 2024
59 Updated on June, 2023

● the parking lot except when arriving to or departing from school

● Toilets in EM ro ECEC

● External Art Room and its toilets

● Elementary Hallway

Gate Security

In order to control the presence of visitors on campus, security personnel maintain the gates closed. Chapel families are issued stickers, which should be displayed on the driver’s side of the front window All cars without these stickers must obtain a pass, which will be returned to the guard upon leaving the campus Parental cooperation is greatly appreciated All visitors to campus must sign in and are issued an identifying ID/badge

Vehicles on Campus

Chapel School security personnel reserve the right to stop and inspect any vehicle that enters school grounds

Driving to school is a privilege and students who wish to dive onto campus must

● Be at least 18 years old

● Possess a valid Brazilian driver’s license

● Complete the authorization form with the secretary to the superintendent

Personal Security Guards

Personal bodyguards are not allowed on school grounds. They may remain outside the school gates during school hours Personal body-guards that intend to accompany a class during a field trip are required to inform the school to obtain permission prior to departure

Visitors

Student guests and alumni when authorised to visit school it will only be during lunch and must receive prior permission from the High School Office If a prospective student who has already taken the entrance exam would like to visit, an appointment should be scheduled through the Counseling Department Student guests and alumni are not allowed during semester exams. Student guests and alumni with permission to enter campus can stay in the reception before and after lunch waiting to visit with their friends, but they are not allowed in the classroom The School’s objective is to prevent any distraction to student learning

Updated on June, 2023

HS Parent-Student Handbook 2023 - 2024
60

Use of School Facilities Outside of School Hours

Only students participating in supervised school activities, acting as spectators in a league game, or under the direct supervision of a parent, may stay on campus on the weekends, holidays, or after school. Student use of facilities at any time must receive prior administrative approval. No visitors can come in after hours.

Attendance

In order to receive credit on a Chapel school transcript for any subject, a student must be in attendance at least 75% of all the days that the class meets during the academic year

Students are expected to attend school regularly and punctually to support school routines and healthy study habits. Students are expected to arrive at school and be in the classroom ready to learn by 8:00 a.m.

Students arriving at school after 8:00 a m must go to the attendance office or high school office to obtain a tardy pass This pass must be presented to the teacher upon entering the classroom. The teacher will redirect the student to the office in case he or she does not have a pass (repeat I believe).

Families should closely observe the school calendar to plan to take trips only on non-instructional days

Excused absences

Parents are requested to notify the attendance office and the high school office via email in advance of their son or daughter missing school

Student absences will be excused in the following circumstances, upon the submission of supporting documentation:

● illness,

● verified absences required for official documents

● a call to represent one’s country in athletic competition

● legal proceedings

● death in the family

Unexcused absences

Travel for leisure and/or other purposes other than stated above.

Please note that even for unexcused absences, we expect parents to contact the school with information about the absence Only after this will the school accept the making up of the work missed However, the unexcused absence will not be removed from the student’s record The onus is on the student to make direct personal communication with teachers before and after any absence and is vital to making up missed work This is the responsibility of the student, not the school.

HS Parent-Student Handbook 2023 - 2024
61 Updated on June, 2023

Annual Courses Semester Courses

Truancy

Students are considered truant if they are absent from school or any class during the school day without parental or school permission Students deemed truant from school will be subject to disciplinary action, which will include in-school suspension and a letter in the student’s file

Group or Class Absences

Students involved in “group” or entire class absences that are not school-sponsored are subject to disciplinary action. This may include the loss of privileges, or other measures to compensate for lost school time.

Final Exams

If a student is absent from an exam due to illness, the school will determine the best way to make up for the exam/s missed and there will be no extra cost. Any student who is absent during a final exam must present a doctor’s note in order to make-up for exams. Absences not due to illness during final exams are strongly discouraged If a parent believes it is necessary for a student to be absent for other reasons during this time, a fee will be charged for each make-up exam. Students who arrive late for a final exam will need to enter the classroom silently and orderly to sit for that exam No extra time will be conceded in such cases.

Punctuality

All students are expected to follow their schedule punctually and be in their assigned seats or areas before the second bell rings for every class A pattern of tardiness is detrimental to student learning and will prompt consequences as well as meetings with parents, teachers, and administration

Procedures and Consequences for Tardiness

● Students arriving at school after the second bell must obtain a pass from the attendance office and present it to the teacher before entering.

● If a student is late to any other period throughout the day, they will enter the classroom and the teacher will log the tardiness in the system.

HS Parent-Student Handbook 2023 - 2024
Periods Maximum number of absences Periods Maximum number of absences A, B, C, D 25 per year A, B, C, D 13 per semester E, F, G that meet everyday 50 per year E, F, G that meet everyday 25 per semester E, F, G that meet every other day 25 per year E, F, G that meet every other day 13 per semester
62 Updated on June, 2023

● Every 3rd tardy (for any period in the day, including the first period) students will be assigned to the Discipline Center (DC) for a period of 20 minutes, to be served during the beginning of lunch

Passes

Students who wish to leave class to visit the nurse or the library must have a valid pass from the teacher

Bell Schedule

Half-Day Schedule

Cafeteria

A balanced hot lunch is served daily in the school cafeteria every school day Special dietary needs can be accommodated upon written request to the school nutritionist.

HS Parent-Student Handbook 2023 - 2024
Monday, Tuesday, Thursday, Friday Wednesday Period Time Period Time A/C 08:00 09:40 A/C 08:00 09:30 BREAK 09:40 10:00 BREAK 09:30 09:50 B/D 10:00 11:40 ADVISORY 09:50 10:20 E 11:45 12:35 B/D 10:25 11:55 LUNCH 12:35 01:20 E 12:00 12:45 F 01:25 02:15 LUNCH 12:45 01:30 G 02:20 03:10 F 01:35 02:20 G 02:25 03:10
Period Day 1 / Day 2 A/C 08:00 09:00 BREAK 09:00 09:15 B/D 09:15 10:15 E 10:20 10:50 F 10:55 11:25 G 11:30 - 12:00
63 Updated on June, 2023

Lockers

Each Chapel student is assigned a locker by the High School Office to store school materials

● Lockers must be used to store a student's school materials

● Lockers must be kept locked at all times

● Students are responsible for the locker that is assigned to them

● Swapping lockers with another student is not permitted

● Fees are charged to repair damaged lockers

● Lockers are the property of the school and are subject to administrative search at any time

Although lockers are a student's responsibility throughout the school year, they are school property and are subject to inspection at any time. Any problems with lockers should be reported to the High School Office.

Lost And Found

Objects found on campus or on school buses/vans should be given to one of the security guards or secretaries They will be kept in the lost and found until the end of the semester when they will be donated The lost and found trunks are outside the High School Office and students should look for lost items Items that were left in the gym or locker rooms will be kept in the PE Lost and Found The school will make every effort to help students locate their lost items, but it is ultimately the student’s responsibility. Remember to clearly mark all clothing and belongings with the last name to facilitate their return, keep your belongings in your lockers, and avoid bringing valuable items to school

Transportation for School Sponsored Events

The following school bus/van regulations are currently in effect:

● Students must bring their original ID. No student will be able to board a bus for a school event without the valid ID that was included in the consent form

● Students are under the direct supervision of bus drivers, monitors, and teachers riding the bus

● Students should respect the bus driver at all times

● Students are not allowed to get off at unscheduled stops. No exceptions will be made.

● Written authorization is needed when students go to an event with the school and will leave with a parent or other authorized person

● If there is an incident or vehicle breakdown, students must remain on the bus unless directed to do otherwise by the driver

● While students are on the bus, all school rules and policies are in effect.

In addition, students are expected to follow the normal school rules for safety, courtesy, and respect These include, but are not limited to, the following:

HS Parent-Student Handbook 2023 - 2024
64 Updated on June, 2023

● No throwing objects out of the bus;

● Keeping all parts of their bodies inside the bus;

● Staying in their seats until they get off the bus;

● Respecting the property of the bus company. Parents will be held responsible for student-caused damage;

Violations of rules will result in disciplinary action, which may include suspension.

Procedures for Head Lice

Although this condition is not uncommon among school-aged children, there are effective steps we can take to prevent proliferation We have a detailed protocol for containment here at school and we ask for everyone’s careful attention at home too

Protocol for containment for head lice/nits at school:

● For cases of head lice/nits, parents should inform the school nurse immediately, as soon as the case is diagnosed, for preventive measures to be applied;

● If the student has siblings in school, their heads will be checked by the nurse;

● All students in the same room as the student will also be checked by the nurse;

● If head lice/nits are detected at school, the parents will be notified by phone, by the nurse, and the student should immediately leave school and begin treatment;

● The student will stop by the nurse when he/she returns to school so he/she can return to the school environment

● Protocol for containment for head lice/nits at home:

● Watch for excessive scratching and check your child’s head daily If you notice the presence of any lice or their egg nits, keep your child at home, consult your doctor about treatment, and inform the school

● During the period when lice and/or nits are evident, your child should also avoid playdates, participating in other group activities, and should not be sent to school.

● Treatment is most effective when repeated at least twice, with an interval of two days and students should only return to school or to group activities when they are completely clear of lice and/or nits

American and Brazilian National Anthem

Every Friday, at 8 a m after the second bell rings the Brazilian National Anthem will play school-wide At this time students raise the Brazilian flag on the blacktop and face the field When the anthem plays all students and adults on campus should, stand at attention, and face the flag If you are transitioning buildings, walking, or talking when the anthem begins to play, you should stop, remain in silence, or join in singing Latecomers will not enter the

HS Parent-Student Handbook 2023 - 2024
65 Updated on June, 2023

classroom until after the anthem is completed There should be no disturbance while the anthem plays

Additionally, every last Friday of the month the American National Anthem will be played right after the Brazilian National Anthem

HS Parent-Student Handbook 2023 - 2024
66
on June, 2023
Updated

Academic Honesty Policy

“Academic integrity is a guiding principle in education and a choice to act in a responsible way whereby others can have trust in us as individuals. It is the foundation for ethical decision-making and behavior in the production of legitimate, authentic, and honest scholarly work

(...) . Expectations should be clearly communicated and modeled at an age-appropriate level so that all IB students understand:

● their responsibility for producing authentic and genuine individual and group work

● how to correctly attribute sources, acknowledging the work and ideas of others

● the responsible use of information technology and social media

● how to observe and adhere to ethical and honest practice during examinations”

(Ibo.org. 2020, p.3)

Academic Honesty Philosophy

Honesty is the representation of our truth without conscious bias Chapel School holds this as a core value because it is the foundation of trust, and any community or society without honesty and trust cannot effectively support the wellbeing of all of its members.

To fit our students to be members of the academic community, Chapel School will define, model, and demonstrate the importance of Academic Integrity Transparency, honesty, and rigor are the foundations of the academic community, which aim to further human endeavor, knowledge, and wisdom.

Among the purposes of Chapel School is scholarly and personal growth for all members of the school community. Such growth requires an atmosphere of honesty and trust. It is for this reason that the school strives to maintain an environment of mutual trust among its students and faculty, and will not tolerate academic dishonesty

The IB Learner Profile requires that we as a school support our students to become:

● Inquirers: acquire the skills necessary to conduct inquiry and research

● Knowledgeable: explore concepts, ideas and issues, acquire in-depth knowledge and develop understanding across a broad and balanced range of disciplines

● Principled: act with integrity and honesty, taking responsibility for their own actions

HS Parent-Student Handbook 2023 - 2024
67 Updated on June, 2023

● Open-minded: accustomed to seeking and evaluating a range of points of view

● Risk-takers: brave and articulate in defending their beliefs

These qualities will be introduced, modeled and used throughout the school. Teachers will show how these apply to learning and student work when establishing skills and behaviors, so as to support good practice in the classroom, in homework and IB expectations at the examination level These practices will also be clearly articulated in our Parent / Student Handbook and in the Staff Handbook

Academic Honesty Policy Statement

Our Mission Statement places Christian Values at the center of our school Honesty is one of these and it extends to work submitted for assessment All members of our community are aware that the school treats academic dishonesty as a very serious matter

The academically honest student would not commit or attempt:

● Collusion (allowing another to see an examination paper);

● Copying (obtaining information by looking at the answers on another student’s examination paper or copying any graded assignment);

● Cribbing (taking prohibited material into an examination);

● Plagiarism (passing off the work or ideas of another as one’s own without crediting the source);

● Sabotage (destroying the work of another);

● Substitution (taking an examination or writing a paper for someone else, or inducing another person to perform such acts)

● Theft (stealing an examination)

● Misrepresentation of evidence or written signed document for activities of any kind

Academic dishonesty results in a letter for the student’s file All work delivered by students must be authentic and adhere to “Chapel’s academic integrity policy.”

All of the work submitted by students must be their own There should not be collaboration (when individual work is requested) from other students or tutors for final activities Every source used must be properly cited.

All documents must contain an editing history Students will be evaluated on the final product but may be called upon to demonstrate the history of their work as well.

HS Parent-Student Handbook 2023 - 2024
68 Updated on June, 2023

Use of Artificial Intelligence Guidelines:

AI should be seen as another tool available for the students to assist them in their learning. However, as this area is developing and its full impact is unknown, students must be aware of how to avoid misuse

● Do not copy and paste directly from AI platforms/apps without proper sourcing

● Do not give AI your assessment prompt or task

● Do not copy and paste or paraphrase chunks of text from AI into your work

● Do not use AI writing tools in language courses where fluency is being assessed

● Do not blindly trust generative AI to provide accurate information or sources

As a rule of thumb to help avoid suspicion and maintain transparency be sure to always do your work in the specific Google Docs assigned by your teachers and to follow all of the instructions for the learning activity.

Grades 7 & 8

The academically honest student recognizes and acknowledges:

● dishonest practices

● help from parents, older students and friends

● direct quotations

● paraphrased sections of their work

● information taken from books and the Internet

● references materials in a bibliography and footnotes

Grades 9 & 10

The academically honest student, formally recognizes and acknowledges:

● what kind of external help is permissible by asking beforehand

● help from another person

● information taken from books, magazines, and electronic sources

HS Parent-Student Handbook 2023 - 2024
69 Updated on June, 2023

Grades 11 & 12

The academically honest student, formally acknowledges help using an academically appropriate manner and style:

● Documents source material

● Uses direct quotations appropriately

● Understands the concept of academic plagiarism

● Understands the consequences of academic honesty regarding both school-based work and external examinations and assessments

● Acknowledges explicitly and appropriately help provided by another person

● Follows all IB examination regulations.

Consequences

The assignment will have to be redone under supervision A parent conference with the teacher involved and an administrator will take place A letter is placed in the student’s file until he/she graduates.

● In grades 7 and 8, a letter indicating an incident of academic dishonesty is placed in the student’s file, for internal use only and will be removed at the end of grade 8

● In grades 9-12, a letter indicating an incident of academic dishonesty is placed in the student’s file until he/she graduates

A second offense results in another parent conference and a possible formal suspension

In the event of a third offense, the administration will review the case to determine a course of action that may include mandatory transfer If a student receives any letter in his/her file documenting academic dishonesty or behavioral incident, he/she is no longer eligible for the National Junior Honor Society and the National Honor Society

Technology Tools and Internet Use

Cell phones/Mobile Devices

Students are advised to not bring items of either sentimental or financial value to school Cell phones and electronic devices (such as headphones, electronic games, watches, earpods, or others) are not prohibited, but may only be used at the morning break, lunch, before and after school - not between classes and NOT during classtime unless directed by the teacher

HS Parent-Student Handbook 2023 - 2024
70 Updated on June, 2023

Unauthorized use in class will result in the device being confiscated by the teacher and delivered to the Dean of students’ office These items will be returned after school, following a conversation with the dean/principal.

In case of a second offense, the student will not be allowed to have his cell phone in school for a week The device will be turned in to the Dean of students at arrival and picked up at dismissal.

After a third offense, parents will be required to attend a meeting with the dean and the student.

Further offenses will have their penalties determined by the Principal and Dean of students

Technology Use Policy

Chapel School provides computers, networks, and Internet access to support the educational mission of the school and to enhance the curriculum and learning opportunities for students and school staff We believe that the resources available through the Internet are of significant value in the learning process and in preparing students for future success At the same time, the unregulated availability of information and communication on the Internet requires that schools establish reasonable controls for lawful, efficient, and appropriate use of this technology.

Student use of school devices, networks, and Internet services beyond classroom assignments is a privilege and not a right. Students are required to comply with the present “Chapel’s Technology Use Policy” Students who violate the policy may have their computer privileges revoked and may also be subject to further disciplinary action

All Chapel School devices remain under the control, custody, and supervision of the school system The system reserves the right to monitor all devices and Internet activity by students Students should have no expectation of privacy in their use of school devices and networks

While reasonable precautions will be taken to supervise student use of the Internet, Chapel School cannot reasonably prevent all inappropriate use, including access to objectionable materials and communication with persons outside of the school, which is in violation of procedures and school rules The school system is not responsible for the accuracy or quality of information that students obtain through the Internet.

Safe and responsible practices when using technology are fostered through the High School Digital Citizenship program This includes the yearly Password Renewal process for Chapel accounts, the Digital Citizenship Agreement which students commit to every year, and the discussion of related topics in Advisory sessions, such as media balance, Internet safety, digital footprint, and others

Every beginning of the school year, the Password Renewal must be completed and the Digital Citizenship Agreement must be filled out by all High School students during the first

Updated on June, 2023

HS Parent-Student Handbook 2023 - 2024
71

week of school Failing to do so will result in the restriction or removal of the student’s technology privileges

All students will be using school computers and Internet services as part of their regular curriculum and instruction The student must complete the Digital Citizenship Agreement activities online, as outlined in the HS Digital Citizenship Program The school will retain the signed filled out commitment form. Any breach to the Digital Citizenship Agreement may result in a disciplinary action.

The School Director, HS Principal, and Technology Coordinator shall be responsible for overseeing the implementation of this policy and the accompanying roles and for advising the Board of Governors of the need for any future amendments or revisions to the policy/rules

The School Director may develop additional administrative procedures/rules governing the day-to-day management and operations of Chapel School’s computer system as long as they are consistent with the Board’s policy/rules The School Director may delegate specific responsibilities to building principals and others, as he/she deems appropriate.

A) Computer Use Is A Privilege, Not A Right

Student use of the school’s computers beyond classroom use, networks and Internet services is a privilege, not a right. Unacceptable use/activity may result in suspension or cancellation of privileges as well as additional disciplinary action.

The building principal shall have the final authority to decide whether a student’s privileges will be denied or revoked.

B) Acceptable Use

Student access to the Chapel School computers, networks, and Internet services are provided for educational purposes and research consistent with Chapel’s educational mission, curriculum, and instructional goals.

The same rules and expectations govern student use of computers as apply to other student conduct and communications.

Students are further expected to comply with these rules and all specific instructions from the teacher or other supervisor when accessing Chapel’s computers, networks, and Internet services.

C) Prohibited Use

The user is responsible for his/her actions and activities involving Chapel School’s computers, networks, and Internet services and for his/her computer files, passwords, and

HS Parent-Student Handbook 2023 - 2024
72 Updated on June, 2023

accounts Examples of unacceptable uses that are expressly prohibited include but are not limited to the following:

1 Accessing/Transmitting Inappropriate Materials- Accessing, submitting, posting, publishing, forwarding, downloading, scanning, printing, or displaying materials that are defamatory, abusive, obscene, vulgar, sexually explicit, sexually suggestive, threatening, discriminatory, harassing and/or illegal;

2. Illegal Activities- Using Chapel School’s computers, networks and Internet services for any illegal activity or activity that violates other Board policies, procedures and/or school rules; such as encouraging the use of tobacco, alcohol or controlled substances;

3 Violating Copyrights- Copying or downloading copyrighted materials without the owner’s permission;

4. Plagiarism- Representing as one’s own work any materials obtained on the Internet (such as term papers, articles, etc ) or any other medium When Internet sources are used in student work, the author, publisher, and Web site must be appropriately identified using MLA (or APA, or ABNT) Guidelines as appropriate;

5 Copying Software- Copying or downloading software without the express authorization of the system administrator;

6 Non-School-Related Uses- Using Chapel School’s computers, networks, and Internet services for non-school-related purposes such as private financial gain, commercial, advertising or solicitation purposes, or any other personal use;

7 Misuse of Password/Unauthorized Access- Sharing passwords, using other users’ passwords without permission and/or accessing other users’ accounts; forging or attempting to forge electronic mail messages;

8 Malicious Use/Vandalism- Any malicious use, disruption or harm to Chapel’s computers, networks, and Internet services, including hacking activities and creating/uploading of computer viruses;

9. Unauthorized Access to Social Media- Accessing social media without specific authorization from the teacher, supervisor, or administrator.

D) No Expectation of Privacy

Chapel School retains control, custody, and supervision of all computers, networks and Internet services owned or leased by Chapel School. Chapel School reserves the right to monitor all computer and Internet activity by students. Students have no expectations of privacy in their use of school computers, including email and stored files

E) Compensation For Losses, Costs And/Or Damages

The student and/or the student’s parent/guardian shall be responsible for compensating Chapel School for any losses, costs, or damages related to violations of this policy and/or these rules, including investigation of violations

HS Parent-Student Handbook 2023 - 2024
73 Updated on June, 2023

F) Unauthorized Student Use Responsibility

Chapel School assumes no responsibility for any unauthorized charges or costs originated by students including but not limited to credit card charges, long-distance telephone charges, equipment and line costs, or for any illegal use of its computers or networks, such as copyright violations.

G) Student Security

A student shall not reveal his/her or any other student/classmates’ full name, address, or telephone number on the Internet. Students should never meet people they have contacted through the Internet without parental permission Students should inform their teacher, counselor, principal, or any other trusted adult at school if they access information or messages that are dangerous, inappropriate, or make them uncomfortable in any way

H) System Security

The security of Chapel School’s computers, networks, and Internet services is a high priority Any user who identifies a security problem must notify the teacher, supervisor, or system administrator The user shall not demonstrate the problem to others Any user who attempts or causes a breach of system security shall have his/her privileges revoked and may be subject to additional disciplinary action.

I) Consequences Of Violations

Minimum: Loss of technology privileges for a defined period

Maximum: Suspension; an exceptional serious violation, mandatory transfer from the school

HS Parent-Student Handbook 2023 - 2024
74 Updated on June, 2023

Parent Handbook Acknowledgment

I hereby acknowledge that I have read, understand and agree with the terms and conditions set out in Chapel’s High School Parent-Student Handbook 2023-2024 as well as with all the Policies it states, and with the “Student Code of Conduct”.

Signatures:

Student Name

Student signature:

Parent Name

Parent signature

HS Parent-Student Handbook 2023 - 2024
75 Updated on June, 2023

Turn static files into dynamic content formats.

Create a flipbook
Issuu converts static files into: digital portfolios, online yearbooks, online catalogs, digital photo albums and more. Sign up and create your flipbook.