



![]()




YBhg Datuk Seri Hj. Hasnol Zam Zam bin Hj. Ahmad Secretary General, Ministry of Science, Technology and Innovation
The Ministry of Science, Technology and Innovation (MOSTI) commends the Academy of Sciences Malaysia (ASM) for its continued efforts in advancing the ArtScience™ initiative. The theme of this year’s ASM ArtScience™ Prize, “Transforming the Future of Arts: AI Meets Sustainability”, reflects a timely convergence of science, arts, creativity and values. Malaysia’s science, technology, innovation, and economy (STIE) landscape continues to interface with arts, culture, and creativity, showcasing our values to drive socio-economic advancement. This initiative supports transdisciplinary collaboration, where culture and creativity play an essential role in advancing societal well-being and economic resilience.
The ASM ArtScience™ Prize 2025 offers a platform for exploring how technology can inspire sustainable and inclusive forms of creative expression. It embodies Malaysia’s vision of human-centred innovation, where creativity and scientific inquiry advance our shared prosperity, enrich our cultural identity, and empower future generations to shape a more sustainable and inclusive world.
MOSTI extends its appreciation to ASM for continued leadership in advancing the ArtScience™ initiative, which has played a vital role in fostering creativity and innovation across the nation. MOSTI also recognises ASM’s close collaboration with the National Science Centre (PSN) in realising this exhibition and conveys sincere thanks to the committee, jury members, and participants for their unwavering dedication and contributions.

Shariffadeen FASc
President, Academy of Sciences Malaysia & STI Advisor to the Prime Minister and the Nation
The ASM ArtScience™ Prize continues to serve as a unique national platform that unites aesthetic creativity with science, and innovation. Since its inception, it has embodied ASM’s commitment to transdisciplinary exploration, a space where diverse inventive ideas converge to inspire new ways of thinking. The 2025 theme, “Transforming the Future of Arts: AI Meets Sustainability”, invites reflection on how technology and human creativity can together shape a more sustainable world.
As AI redefines content creation and communication, it is human imagination, empathy, and ethical judgment that give meaning to these tools. The ArtScience™ movement celebrates this balance, reminding us that progress must remain deeply rooted in human ethics and morality, and, at the same time, remain anchored in values and principles that promote ecological and societal well-being. In these postnormal times, marked by complexity, contradictions, and rapid change, ArtScience™ offers a lens through which we can reimagine uncertainty as a space for innovation and connection. It encourages us to embrace ambiguity, question assumptions, and co-create futures that are both imaginative and responsible.
Building on the success of the ArtScience™ Prize 2022, which opened many eyes to the ArtScience™ initiative in Malaysia and across the region, the ArtScience™ Prize 2025 continues this mission to spread the idea of combining creativity, science, and innovation to advance human potential and societal progress. This year marks several milestones: the introduction of the Performative category, the achievement of a record of 107 submissions nationwide, and the launch of the ASM ArtScience™ Travel Fellowship to nurture Malaysian talent and encourage international engagement.
ASM extends its sincere appreciation to MOSTI for its support, and to all jury and committee members and participants for coming together in realising the vision of ArtScience™. May this exhibition inspire reflection on how creativity and science together can illuminate the path to a more inclusive and sustainable future for all.

Academician Professor Emerita
Tan Sri Dr Mazlan Othman FASc
Chairperson, ASM ArtScience™ Initiative Steering Committee
For ages, we have witnessed art and science advance along parallel paths, both seeking truth but through different languages. The ASM ArtScience™ Initiative was founded on the belief that these paths are not separate but converging, and at their intersection lies the potential to reimagine how we understand the world and our place in it.
The ASM ArtScience™ Prize 2025 takes this convergence into a new frontier through its theme, “Transforming the Future of Arts: AI Meets Sustainability”. AI, once a distant vision, is now an inseparable part of our creative and intellectual landscape. Yet, its greatest promise lies not in replacing human ingenuity but in amplifying it, merging technological intelligence with human empathy, imagination, and ethics.
The theme of this year’s artwork reflects that evolving relationship. The works question what it means to create, to sustain, and to coexist responsibly in a world increasingly shaped by machines. In doing so, they remind us that while technology may generate form, only humanity can give it meaning.
The ASM ArtScience™ Prize continues to evolve as a platform where creativity meets critical thought, where young innovators and artists explore new dimensions of expression and understanding. It is also a reflection of ASM’s broader mission to promote transdisciplinary approaches that advance Malaysia’s STI ecosystem, supporting national efforts to build a resilient, creative, and sustainable future.
I extend my heartfelt appreciation to the jury, the ASM ArtScience™ Steering Committee and ASM ArtScience™ Prize 2025 Subcommittee, and the ASM Management team for their dedication in making this year’s edition a success. To all participants, your works reaffirm that the convergence of science and art is not merely about innovation, but about rediscovering what makes us profoundly human.

Associate Professor Dr Roslina Ismail Chairperson, ASM ArtScience™ Prize 2025 Subcommittee
It is a great pleasure to welcome you to the ASM ArtScience™ Prize 2025 Exhibition, a space where imagination and innovation meet, and where creative minds push the boundaries of what is possible.
Each year, the Prize gathers artists, scientists, and thinkers who share a common belief: that creativity can bridge knowledge and human experience in meaningful ways. This year’s theme, “Transforming the Future of Arts: AI Meets Sustainability”, invites us to reflect on how technology can shape more responsible, thoughtful, and sustainable artistic practices.
The response to this year’s call has been remarkable, with over a hundred submissions from across disciplines and backgrounds. The introduction of the Performative category and the ASM ArtScience™ Travel Fellowship marks an exciting expansion of the Prize, opening new pathways for creators to grow and share their work.
Behind every artwork in this exhibition is a story of curiosity, determination, and passion. The subcommittee and jury have been inspired by the richness and diversity of ideas presented, which remind us of the power of art and science in shaping a more imaginative and reflective society.
I extend my heartfelt appreciation to the jury members, subcommittee, and ASM team for their dedication, and to all participating artists for sharing their visions with us. May this exhibition serve as a catalyst for conversations, collaborations, and new possibilities that carry the ArtScience™ spirit forward.
In recognition of the amalgamation of art and science to forge a new synergy of creativity and innovation, ASM established the ASM ArtScienceTM Initiative in 2019. The mission and objective of this initiative is to nurture creativity at its convergence and to harness the art in the acculturation of science in Malaysia.
The ancient Nautilus Shell, a symbol of proportional perfection, has become the branding of the ASM ArtScienceTM Initiative. It is one of the most inspiring and energetic forms known to humankind, with its yellow shell symbolising sunshine and its association with joy, happiness, intellect, and energy. Radiating warmth, it evokes cheerfulness and is said to stimulate mental activity and generate muscle energy.
As the Thought Leader in the ArtScienceTM domain in Malaysia, this initiative will be the catalyst that nurtures creativity and acculturates science in the Malaysian society.
As a first step to achieve this goal, the ASM ArtScienceTM Prize is organised to compel interest in ArtScienceTM among the public and as a call for action among those working at the interface between art and science. This Prize was the first ever established in Malaysia in response to the emergence of the artist-scientist community.
The ASM ArtScience™ Prize 2025 focuses on the intersection of AI and sustainability, encouraging participants to explore how artificial intelligence can drive innovative synergies in sustainable art practices.
Art is changing, and technology is playing a big role in its future. With AI as a digital tool, artists and scientists can create new and exciting forms of expression—art that adapts, responds, and connects with people in personal ways. When creativity meets technology, the possibilities are endless. At the heart of this transformation is sustainability. By using eco-friendly materials and responsible methods, artists can ensure that their work not only inspires but also cares for the planet. AI-powered art is more than just something to look at—it can be interactive, moving, and thought-provoking, drawing people into meaningful experiences. Some ideas are too advanced to bring to life today, but AI can help artists and scientists to explore future possibilities, address real-world challenges, and push the boundaries of creative innovation. By blending creativity, innovation, and responsibility, the future of art will not only be seen but experienced, thus shaping a world that is more interconnected, sustainable, and visionary.
20 March –31 July 2025 Open Submission
1-25 August 2025 Screening by Committee
10-24 November 2025 Exhibition
24 November 2025 Announcement of Winners
5 September 2025 Evaluation of Shortlisted Projects by Jury
11 November 2025 Final Evaluation by Jury
107
Total Submissions Group: 37 Individual: 70
15
Shortlisted
5 Finalists
Artwork primarily focused on visual aesthetics, encompassing painting, drawing, sculpture, photography, printmaking, mixed media, and AIgenerated art.
Art integrating emerging technologies, such as digital media, interactive installations, AI-generated works, virtual and augmented reality (VR/AR), and networkbased projects.
Art that unfolds over time, including video, animation, film, sound art, performance recordings, AI-generated media, and other durational forms.
Art centred on live or recorded performances, encompassing digital performance art, human-AI collaborative performances, experimental theatre, movement-based practices, and concept-driven performances.

Head of Jury, ASM ArtScience™ Prize 2025
Professor Dr Mohammad Hamiruce Marhaban Professor,
Department of Electrical and Electronic Engineering, Universiti Putra Malaysia (UPM)
Professor Dr Mohammad Hamiruce Marhaban’s expertise spans AI, robotics, and intelligent control systems, with research interests in computer vision and sustainable technologies. A Senior Member of the Institute of Electrical and Electronics Engineers (IEEE) and member of the Association for Computing Machinery, he actively contributes to advancing AI research and its integration across disciplines. As head of jury and the sole representative from the engineering field, he provides essential scientific depth and technical perspective to the ASM ArtScience™ Prize 2025 panel. His leadership ensures a balanced evaluation process that integrates creative expression with scientific innovation, strengthening the dialogue between art, science, and technology.

Associate Professor Hasnul Jamal Saidon
Associate Professor, Media Arts, Universiti Sains Malaysia (USM)
Associate Professor Hasnul Jamal Saidon is a pioneering figure in Malaysia’s electronic and new media art scene. With a career spanning over three decades, he has curated and participated in numerous local and international exhibitions and played key roles in shaping academic programmes at Universiti Malaysia Sarawak, Universiti Malaysia Sabah, and USM. His extensive practice bridges digital art, video art, and traditional aesthetics, exploring intersections between technology, culture, and spirituality. A recipient of multiple international and national art awards, Hasnul continues to inspire innovation through his creative and curatorial work that reimagines art in the age of new media.

Ts Siti Noraisyah Abd Rahman
Dean, Faculty of Animation and Multimedia, National Academy of Arts, Culture, and Heritage (ASWARA)
Ts Siti Noraisyah Abd Rahman specialises in the convergence of creative technology, new media art, and cultural heritage. Her work explores how immersive technologies can safeguard cultural identity and nurture future creative practitioners. She actively champions innovation in education and heritage digitalisation. Through projects like the ASWARA Intangible Cultural Heritage in the Metaverse, she continues to bridge technology, culture, and creativity to shape the region’s digital future.

Adina Quraisa Ibrahim Senior Curator, National Art Gallery Malaysia
Adina Quraisa Ibrahim leads the National Art Gallery’s exhibition strategy and artistic direction. With over 14 years of experience in curation, arts management, and cultural programming, she has curated numerous high-profile exhibitions and fostered collaborations with local and international partners. Her expertise in public engagement, communications, and cultural diplomacy reflects a deep commitment to making art accessible to diverse audiences. Adina brings to the jury a nuanced understanding of Malaysia’s evolving art landscape and the importance of connecting creative expression with public experience.

Creative Technology Director & Founder, Experiential Design Team (EDT)
Fariz Hanapiah is a creative technologist, director, and founder of Experiential Design Team (EDT), an interactive media studio redefining digital experiences in Malaysia. With a background in film and animation, he has led award-winning projects for global brands such as Honda, Samsung, and Volkswagen, and collaborated with renowned artists including Yuna and Yusuf Islam. Drawing from over a decade of industry experience, Fariz brings valuable insight as an industry practitioner, bridging creativity and technology in evaluating this year’s submissions. His pioneering work in AI, virtual reality (VR), and immersive design reflects how innovation can shape meaningful and sustainable creative practices.
The ASM ArtScience™ Prize 2025 began with 107 submissions, from which 15 exceptional artists were selected as semi-finalists. This section presents their diverse and inspiring work, which captured the committee’s attention in the initial stages of the competition.
Among these 15 semi-finalists, 5 were later selected as finalists for the ASM ArtScience™ Prize 2025.
Dr Anis Haron Multimedia University
“Telefon Karat (Rusty Telephone)” is a media installation that explores how meaning mutates across imperfect systems of transmission. Inspired by the childhood whisper game and built with five Arduino-based nodes, the work transmits an AI-generated ‘pantun nasihat ’ in Morse code using laser modules. Errors emerge not from programmed distortion, but from systemic limitations in decoding at higher speeds. As the message circulates, it unravels and collapses, reflecting the fragility of cultural memory and the wisdom embedded within. This work is guided by the notion that not everything that is transmitted is remembered, and not everything that we remember is understood.


Dr Azmul Fadhli Kamaruzaman, Mr Mohd Hilmi Harun & Dr Mohd Firdaus Naif Omran Zailuddin
Universiti Malaysia Kelantan / Dai Media Lab
“Humanity’s Echo: A Posthuman Reflection” explores the shifting boundary between human and machine creativity through an interactive AI-powered poetry installation. Using tactile inputs, participants generate prompts that activate DeepSeek R1 and Stable Diffusion to produce ephemeral text and visuals, voiced through synthetic narrators. Inspired by posthumanist themes and cyberpunk aesthetics, the work interrogates authorship, memory, and identity in an era shaped by AI. Participants become co-creators in a hybrid system, blurring the lines between agency and automation. The artwork aligns with themes of digital transformation, humanmachine symbiosis, and the evolving nature of creative expression in the age of AI.
Muhammad Faris Abdullah Independent Artist
“Core: Vision” explores the transformation of discarded materials into a visually expressive narrative. It reflects a fusion between sustainability and a futuristic approach in art, aligning with the theme AI Meets Sustainability. This work responds to questions about the viability of art materials amid limitations, encouraging the search for creative alternatives. Inspired by personal experiences during the pandemic and prop-making techniques, the sculpture demonstrates how unconventional materials can become the primary medium for innovative art, challenging the norms of perception regarding material and meaning in contemporary art.


Ts Dr Siti Suhaily Surip & Associate Professor Ahmad Sufril Azlan Mohamed Universiti Sains Malaysia
“SayongVR: A Virtual Labu Sayong Experience” is an innovative initiative that reimagines the traditional craft of Labu Sayong through immersive digital technology. It provides an interactive platform that allows users to explore, design, and engage with virtual replicas of the iconic Perak water vessel using virtual reality within a simulated ceramic workshop environment. By integrating cultural heritage with digital innovation, SayongVR enhances access to traditional arts among tech-savvy youth. The project also reduces reliance on physical resources and utilises AI through finger tracking technology to support the long-term preservation of cultural heritage through digital means.


Mr Rufiyan Ramli Multimedia University
“Dishonest Harmony” is an interactive installation that uses AI and sustainable materials to reveal the emotional fragility beneath seemingly peaceful domestic settings. A family dinner table appears serene, but as viewers approach, motion sensors trigger unsettling clinks and clatters—exposing hidden tension. Glass, ceramics, and an upcycled table symbolise the fragility and recyclability of both materials and relationships. AI functions not just as a tool but as a storytelling medium, transforming the viewer’s presence into an emotional catalyst. The work invites reflection on the sustainability of emotional environments and critiques performative harmony in family life and society.
Dr Tan Sik Loo & Mrs Nurul Asikin Roslan Universiti Malaya / Universiti Poly-Tech Malaysia
“Weaving Mah Meri: Bridging Tradition and Innovation” is a textile-based artwork that explores the intersection of cultural heritage, sustainability, and AI. The piece features Mah Meri weaving patterns printed on linen dyed using natural nyirih wood extract, a traditional material used in indigenous sculpture. This slow, eco-conscious process is combined with Canva AI-generated pattern variations and fashion mockups, illustrating how AI can respectfully reinterpret and extend cultural motifs into new contexts. The work highlights how traditional knowledge and digital tools can coexist to inspire future-facing, sustainable artistic practices.







Dr Tan Sik Loo & Mrs Nurul Asikin Roslan Universiti Malaya / Universiti Poly-Tech Malaysia
This artwork is in the form of animations generated from mathematical patterns used to model quasicrystals. The ThueMorse sequence is a one-dimensional analogue of quasicrystal structures. Autocorrelations of the Thue-Morse sequence refer to a measure of how closely related a Thue-Morse sequence is with shifts of itself. We calculate the autocorrelations for different shifts to create an array of numbers, and then we generate pictures by mapping the numbers to various colours. This generates a remarkable series of patterns that we place in an animation. Thus, the mathematical formulae create art, an interesting example of artificial intelligence.
Mr Bileron Buruntong Kementerian Pendidikan Malaysia
This artwork reimagines Leptospermum recurvum, the endemic “Sayat-Sayat” flora of Mount Kinabalu, as a symbol of resilience and ecological harmony through contemporary batik design. By integrating AI-generated MSD botanical motifs into traditional textile practices, the piece explores the fusion of heritage and innovation. The twisting, bonsai-like form of the plant, shaped by harsh alpine conditions, serves as a metaphor for endurance. Through this convergence of art, science, and sustainability, the work reflects the theme of “AI Meets Sustainability,” offering a visual narrative that celebrates biodiversity while embracing digital tools for cultural preservation.

Ts Dr Hairul Hafizi Hasnan & Dr Alia Farahin Abdul Wahab Universiti Teknologi MARA / Universiti Malaya
“What AI Hears: A Sonic Portrait of the City” is an exploration of how urban mobility and sustainability sound to both human and machine. Composed entirely from real LRT recordings and transformed into a musical narrative, the project is accompanied by AI-generated visuals representing how artificial intelligence reinterprets noise as form. The work aligns with the theme by bridging sustainable transport and machine creativity, inviting reflection on human-AI collaboration in perceiving the modern city.





Ts Nur Nafishah Azmi, Dr Maslina Othman & Dr Ezwan Mohd Mokhtar
Universiti Teknologi MARA / Independent Researcher / Taylor’s University
“Sang Suria Wayang Kulit: A Solar-Powered Kinetic Puppetry Installation” reimagines Wayang Kulit not as a shadow performance, but as a kinetic sculptural display where solar energy breathes life into traditional puppets. Displayed openly without screens or backlighting, the puppets become animated artefacts, moving gently through solar-powered mechanisms. By placing their handcrafted details at the forefront, the work honours heritage while exploring how sustainable energy and AI storytelling can preserve and evolve cultural expression. This convergence of ancestral art and renewable technology invites reflection on how tradition can adapt meaningfully within future-facing, ecologically conscious creative practices.




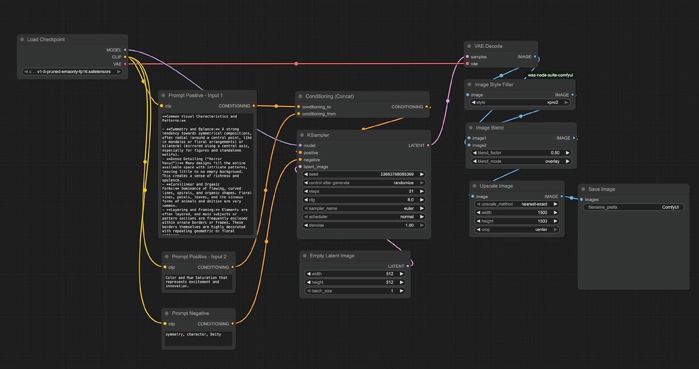
Dr Lee Kin Keong, Dr Liong Mei Yin & Dr Cheng Kin Meng Universiti Tunku Abdul Rahman
This project transforms cultural heritage and national sentiment into generative visual art using AI tools like Gemini and ComfyUI. By fusing traditional Malaysian motifs with emotion-colour theory and real local events in the year 2024, it tells a sustainable, data-driven story of national identity.


Associate Professor Dr Safrizal Shahir, Associate Professor Dr Ahmad Fairuz Omar & Mr Norshahidan Mohamad
Universiti Sains Malaysia
“Spectra of Thirst to Sustain the Unseen: AI and the Whisper of Reflectance and Resilience” is an ArtScience project exploring sustainability through AI and data visualisation. It is based on scientific research using near-infrared reflectance spectroscopy to detect early water stress in oil palm seedlings. The creative process involves translating raw spectral data into dynamic, generative video projections using AI-generated Python code and TouchDesigner. Complementing these are four large silkscreen paintings, created by randomly layering translucent images of scientific data, botanical instruments, and traditional Malay and Islamic cosmologies. This technique embodies organised complexity, where disparate elements form a harmonious whole. Presented as a horizontal installation with video projections interspersed between the paintings, the work symbolises the coexistence of modern science and traditional wisdom. It demonstrates a holistic approach to environmental management, aligning with the ArtScience Prize 2025 theme.
Mr Chong Yan Chuah Somnii
“Luópán_羅盤.exe” is a speculative multimedia installation that explores the convergence of AI, consciousness, and ancient cosmology. Set in a future where neural-linked dream software merges with Chinese metaphysical systems, the work envisions sustainable futures through the lens of digital spirituality. Combining a VFX video triptych and a hand-drawn metaphysical map, it bridges the digital and the analogue, science and myth. The project aligns with the theme by using AI not as a replacement for human creativity, but as a medium for preserving heritage, reimagining identity, and fostering deeper connections between technology, culture, and environmental consciousness.


Dr Chong Yee Won Neuroactivehub
This project promotes social sustainability by voicing the voiceless—specifically, neurodivergent individuals—through real-time brainwave-controlled audiovisuals of a contemporary dance performance. The dancer mimics autism-specific stimming movements to symbolically represent nonverbal communication, challenging the notion that speech is the only valid form of expression. By transforming these movements into meaningful, expressive art, the piece fosters inclusivity, empathy, and understanding. It highlights the value of neurodivergent experiences and redefines communication beyond traditional norms. Ultimately, it aims to address the societal undervaluing and misunderstanding of neurodivergent individuals, offering a platform for deeper connection and broader definitions of expression.
Mr Mohd Razif Mohd Rathi & Dr Muhammad Fauzan Abu Bakar Universiti Teknologi MARA Cawangan Sarawak
“The Unforgettable Tales” is a speculative, AI-enhanced art documentary that brings to life fictional sea creatures born from plastic waste. Digitally animated with hand-sculpted forms made of discarded plastic, each creature symbolises forced adaptation in a polluted ecosystem. Set within reconstructed habitats based on real environmental data, the work reflects the convergence of art, science, and sustainability. By using AI to simulate behaviour and emotion, the artwork aligns with this year’s theme, challenging audiences to reflect on environmental responsibility through a vivid blend of creativity, technology, and ecological truth.











The artwork is a culturally grounded AI art project that unites artistic tradition with scientific reasoning. Positioned at the intersection of affective computing, cognitive psychology, and cultural preservation, it translates Malaysia’s socio-emotional landscape into data-informed textile designs. By mapping data to visual tradition, Woven Emotions creates co-authored works that mirror shared experiences—preserving cultural memory while reimagining it for a digital future.
Woven Emotions presents abstract generative art interpreting Malaysia’s evolving socio-emotional climate. Inspired by diverse artistic legacies such as Chinese calligraphy, Indian kolam, Malay batik, and Indigenous textiles such as Kadazan-Dusun, Temuan, and Iban pua kumbu—the works computationally reimagine these forms. Data-informed algorithms translate cultural aesthetics into fluid expressions of collective emotion.
Emotionally responsive colour palettes from contemporary national events intertwine with symbolic geometries and rhythmic motifs, creating a cross-cultural visual language bridging tradition and modern sentiment. Though algorithmically generated with repetition, symmetry, and abstraction, the art evokes the meditative quality of traditional artisanship. Each pattern serves as a living archive of how the nation feels, remembers, and transforms shared emotion into enduring cultural form.

Achieving the artistic outcomes of Woven Emotions involves a carefully orchestrated blend of scientific and artistic methodologies:
Step 1. Cultural Sampling: Compiled high-resolution references from four Malaysian cultural streams (Malay, Chinese, Indian, Iban) in textile and visual arts.
Step 2. AI Pattern Recognition: Used Gemini multimodal AI to detect visual characteristics, extract motifs, and identify cross-cultural design logic.
Step 3. Sentiment-Driven Data Collection: Scraped and curated 2024 Malaysian news headlines, tagged with emotional categories using a team-trained classifier validated against public sentiment datasets.
Step 4. Emotion-Colour Mapping: Applied a 95-participant matrix to translate emotion tags into colour palettes.
Step 5. Visual Prompt Synthesis: Combined cultural motifs, sentiment-tagged news, and emotional colour schemes into structured prompts for Stable Diffusion via ComfyUI, a visual node-based AI tool that enables detailed, goal-specific generation.
Step 6. AI Generation & Curation: Produced multiple visual outputs per emotional news item. Human curators refined results for cultural appropriateness and artistic integrity.
Step 7. Cultural Recontextualisation: Superimposed final designs on national symbols (e.g., digital batik, commemorative banners, MAS uniforms), exploring speculative design for public art. The team continuously reevaluated and refined the artworks to improve validity and reliability.
Step 8. Sustainable Design Philosophy: Advocated a low-waste, digitally-driven art model merging machine generation with human emotion, ethics, and curation — forming a scalable blueprint for cultural storytelling.

The project is visual and narrative, investigating how human curation in conjunction with AI could preserve and understand Malaysia’s cultural identity and collective emotions throughout historic events. By means of ongoing human validation at all phases of AI-assisted creation, Woven Emotions presents a forward-looking, emotionally intelligent model of sustainable digital storytelling, one anchored in local relevance and beyond the reach of AI alone.




Associate Professor Dr Safrizal Shahir,
Associate Professor Dr Ahmad Fairuz Omar & Mr Norshahidan Mohamad
Universiti Sains Malaysia
This project began from a scientific study using near-infrared (700–1000 nm) spectroscopy to examine the spectral response of young oil palm leaves. The research showed that NIR reflectance — an invisible light just beyond the red edge — can detect drought stress earlier than visible symptoms, revealing its agronomic significance and opening space for artistic interpretation.
The process started with collecting and analysing spectral reflectance data — treated as “micro-realities” capturing the microscopic pulse of plant life. Using AI (ChatGPT and Python via Google Colab), the data were transformed into interactive animations comparing healthy and water-stressed leaves.
These animations go beyond simple graphs; they turn scientific measurements into aesthetic narratives. Light waves and spectral shifts become visual rhythms, later refined in TouchDesigner to create projection videos. Through iterative experimentation, three distinct videos were produced, blending light textures, 2D/3D forms, and dynamic motion to reflect the interplay between humans, nature, and data.

The second part of the artistic process involved the creation of four large-scale paintings (each measuring 152 × 122 cm) using the serigraphy (silk-screen) technique. Each painting was built from translucent image layers printed and superimposed in a random order, an intentional act that disrupts the traditional hierarchy yet embodies the principle of organised complexity. This horizontal configuration is spatial and philosophical, suggesting coexistence — how moving elements (video) and static ones (painting) can dialogue within the same visual field.
Each layer represents a distinct domain of meaning:
• Scientific plant spectrum data – referring to the empirical and objective dimension of nature.
• Botanical instruments and scientific apparatus imagery – symbols of human precision and research methodology.
• Malay cosmological motifs (such as pucuk rebung) – reflecting the Malay worldview of harmony and cosmic balance.
• Islamic astronomical diagrams – representing metaphysical knowledge and the Islamic intellectual tradition, emphasising the link between microcosm and macrocosm.






This seemingly irregular printing method is not chaos but a visual strategy reflecting nature’s own structure — outwardly random yet deeply harmonious. It echoes the tauhidic principle: unity within diversity, where scientific, cultural, and spiritual layers operate as one. The artwork doesn’t literally imitate nature; instead, it treats nature as a semiotic system where leaf reflectance, light vibrations, and geometric motifs merge into a contemplative meditation on existence and sustainability.
Here, science and art pursue truth through different languages. AI and spectroscopy serve not as barriers but as bridges that deepen our understanding of reality. Scientific precision gains emotional resonance, while art is strengthened by scientific structure.
Spectra of Thirst centres on sustainability; not only ecological but also the way humans think about and relate to nature. Using leaf-water stress data as its foundation, the work highlights water as both life and symbol. “Thirst” refers to physical scarcity and to humanity’s longing for meaning and reconnection with the natural world. The piece reflects global challenges such as climate change while advocating for a culturally grounded, holistic approach to sustainability.
Across its seven panels, the arrangement mirrors the rhythm of nature: some elements still, others fluid. This interplay between motion and stillness, scientific logic and symbolic depth, forms a living visual ecology.
Through Spectra of Thirst to Sustain the Unseen, the project articulates a holistic way of understanding nature — unveiling not just its physical attributes but its spiritual resonance. In the palm-leaf reflectance, spectral graphs, Malay–Islamic star motifs, and translucent serigraphic layers lies a universal language linking science with spirituality, knowledge with wisdom, and humans with the natural world.




“Luópán_羅盤.exe” is a multimedia installation that intricately weaves together artistic expression and scientific inquiry, exploring the convergence of ancient mythologies with emerging technologies. The work delves into the implications of AI on human consciousness and the potential for sustainable futures.
At its core, it is a speculative exploration of a future where AI and human consciousness intertwine. The installation presents a fictional dream programme, Luópán.exe, developed by the tech conglomerate, Somnii. This programme offers users a neurallinked dreamscape, navigating through realms inspired by traditional Chinese metaphysics. The narrative challenges the viewer to question the boundaries between human cognition and machine intelligence, highlighting the potential for AI to influence and shape human experiences.
The installation aligns with the theme by envisioning a future where AI not only transforms artistic practices but also contributes to sustainable societal structures. By integrating ancient wisdom with futuristic technology, It proposes a harmonious coexistence between tradition and innovation. The work suggests that AI can serve as a tool for preserving cultural heritage while fostering sustainable development, thereby transforming the future of the arts.






The creation of Luópán羅盤.exe was driven by a desire to interrogate the role of AI in shaping human identity and culture. Drawing inspiration from traditional Chinese cosmology and metaphysics, the artist sought to reimagine these concepts within a digital context. The installation reflects a critical examination of the potential consequences of AI integration into human consciousness, questioning the ethical implications and the impact on individual autonomy.
Luópán羅盤.exe is defined as a digital shamanistic narrative that bridges the gap between ancient spiritual practices and contemporary technological advancements. The motivation behind the work is to explore the intersections of culture, technology, and consciousness, prompting viewers to reflect on the evolving relationship between humanity and AI.

The installation employs a multi-sensory approach to convey its themes. A 22-minute video, presented across three mirrored channels, immerses viewers in a dreamlike narrative that blends traditional and futuristic imagery. The accompanying handdrawn map, Constellation Luopan, serves as a tactile representation of the digital realms depicted in the video, grounding the abstract concepts in a physical form. This duality of digital and analogue media underscores the work’s exploration of the intersection between the virtual and the real.
The methodology behind this project involves a synthesis of traditional artistic techniques and digital technologies. The hand-drawn map was created using mixed media on linen, incorporating acrylics, Polychromos colored pencils, ink, and pearls, to evoke a sense of ancient cartography. The video component was produced using advanced visual effects to construct a speculative digital landscape. This approach reflects the artist’s commitment to blending historical influences with contemporary digital practices, creating a dialogue between past and future artistic expressions.
In conclusion, Luópán_羅盤.exe serves as a contemplative exploration of the potential futures shaped by AI, urging viewers to consider the implications of technological advancements on cultural identity and sustainability.


Dr Chong Yee Won Neuroactivehub
The motivation behind this work lies in addressing the cultural and communicative barriers faced by neurodivergent individuals. Traditional society often privileges verbal and neurotypical forms of communication, overlooking the rich, embodied expressions found in movement—particularly those classified as “stimming.” For many autistic individuals, stimming is not merely repetitive motion but a form of selfregulation and emotional expression. This project seeks to reframe such movements not as deficits or disruptions, but as powerful acts of communication and artistry in their own right.
The thought process behind the project emerged from a desire to humanise and validate neurodivergent experiences using technology not as a spectacle but as a conduit. Realtime EEG (electroencephalogram) data is used to control visual and sonic layers of the performance, allowing the dancer’s brain states—whether in states of focus, calm, or sensory overload—to influence the mood and tempo of the audiovisual experience. This approach enables the invisible internal world of the neurodivergent mind to be externalised, shared, and celebrated through performance.

Artistic expression in this work is deeply embodied and symbolically rich. The dancer, trained to understand and replicate common autism-specific movements, performs in a way that honours the authenticity and nuance of stimming. Simultaneously, AI algorithms translate live EEG input into reactive visuals—colours, textures, and shapes that shift in harmony with the dancer’s neurophysiological states—alongside a generative soundscape. The result is a multisensory experience that makes the internal visible, the silent audible, and the marginalised central.
Methodologically, the process involves a collaboration between neuroscientists, artists, and neurodivergent individuals to ensure authenticity and ethical representation. Emotiv EEG headsets are used to stream real-time brainwave data, which is then mapped onto audiovisual parameters via custom-built software pipelines using Ableton, Videosync2, and generative AI visual models. Choreography is developed through workshops that explore both mimicry and empathy, co-designed with neurodivergent participants to ensure the representation is not only symbolic but also grounded in lived experience.


Ultimately, this project is a call for a broader, more inclusive artistic and societal vocabulary. By demonstrating that communication and beauty can emerge from nonverbal, neurodivergent modes of being, it challenges audiences to rethink the boundaries of art, expression, and value. In doing so, it embodies the principles of social sustainability, promoting equity, empathy, and future-forward thinking in both the arts and society at large.





“The Unforgettable Tales” is a multi-sensory, transdisciplinary art project that bridges speculative imagination, scientific reflection, and digital innovation in response to one of the most pressing environmental issues of our time: plastic pollution. This work no longer exists within traditional frames; instead, it comes alive through moving images and AI-enhanced storytelling. By breathing digital life into fictional sea creatures born from waste, the project merges ecological urgency with a forward-looking vision of how art and AI can co-create narratives of survival, adaptation, and transformation.
At its core, the artwork embodies the convergence of artistic and scientific philosophies. Inspired by real data on marine pollution and species mutation, the artist imagined a world devoid of human presence yet deeply marked by human impact. From this world, a series of fantastical yet biologically plausible creatures emerged, with each one of them as a symbol of adaptation in a collapsing ecosystem. These beings represent evolution not as a natural process but as a forced survival mechanism triggered by environmental trauma.


The artistic expression lies in the delicate balance between beauty and discomfort. Each creature was initially sculpted by hand from softened plastic waste, using a technique that involved kneading, moulding, and compression to transform pollutants into textures simulating organic life. These physical models were then digitised, reinterpreted through AI, and given animated motions to reflect a full spectrum of behaviour, from symbiosis to defence.
The artwork now transforms into a short documentary video, presenting these AI-enhanced creatures in motion. Using animation and generative tools, each creature is brought to life within digitally recreated habitats made from textured scans of real plastic waste collected from rivers and communities across Sarawak. AI contributes not only to the visual realism and motion of these creatures but also to the emotional resonance that helps simulate behavioural traits and reactions as if they were truly alive. This integration of technology reflects the theme, showing how machine learning can amplify ecological storytelling without compromising on message or materiality.


Critical reflection served as the foundation for creating the question, “How can art discuss catastrophe without numbing the audience?”. How do we show devastation without silencing hope? The artist’s solution was to imagine evolution through resilience. The motivation was both personal and urgent: growing up surrounded by rich ecosystems yet witnessing their gradual destruction due to plastic pollution, the artist felt compelled to create a fictional archive of life that could have been or still could be if we start to act.
Ultimately, The Unforgettable Tales is no longer about static presentation. It serves as a dynamic visual narrative that explores a documentary style, blurring the boundary between what currently exists and what could potentially evolve. It calls on viewers to reflect on their role in this crisis and reimagine sustainability, not just as a practice, but as a shared story between humans, machines, and the fragile world we still have time to protect.




ASM ArtScienceTM Initiative Steering Committee
Chairperson, Academician Professor Emerita Tan Sri
Dr Mazlan Othman FASc
Professor Emerita Dato’ Dr Siti Zuraina Abdul Majid FASc
Senior Professor Dr P’ng Tean Hwa FASc, UCSI University
Associate Professor Dr Roslina Ismail, Universiti Malaya
Associate Professor Dr Lakshmi Selvaratnam
Irwan Junaidy, The R&D Studio
Wan Zaleha Radzi, CAST Foundation
Brandon Anak Simon Scott
ASM ArtScienceTM Prize 2025 Subcommittee
Chairperson, Dr Roslina Ismail
Zanita Anuar, Freelance Curator
Associate Professor Dr Sarena Abdullah, Universiti Sains Malaysia
Dr Siti Hawa Ngalim, Universiti Sains Malaysia
Dr Ahmad Hanif Ahmad Baharin, Universiti Kebangsaan Malaysia
Andrialis Abdul Rahman, Universiti Teknologi MARA
Ts Dr Jazmi Izwan Jamal, Akademi Seni Budaya dan Warisan
Kebangsaan
Mohd Firdaus Yahaya, Akademi Seni Budaya dan Warisan Kebangsaan
Hazami Habib, Chief Executive Officer
Nitia Samuel, Chief Strategy Officer
Seetha Ramasamy, Chief Operating Officer
Dharshene Rajayah, Chief of International Affairs and Communications
Natasha Nur Amarina Mohamad Kaie, Senior Analyst
Nabilah Othman, Analyst
Nur Shaidatul Husna Mohamad Rais, Analyst
Mohd Najmie Mohd Yusoff, Multimedia Programmer
Muhammad Akmal Hakim Mohamad, Multimedia Content Creator
Naina Afifi Rosly, Graphic Designer
Ilham Raudhah Syazwani Mohd Razman, Editor
Najib Mohd Idris, Senior Executive Communication
Syakirah Nurizzati Mohamad Hood, Public Relations Executive
Siti Sarah Abd Rahman, Public Relations Executive
Norsuhada Adnan, Senior Executive
Aida Syarafina Ismail, Executive
Muhammad Saiful Bahri Wan Din, Admin Assistant
Saiful Suhairi Suarni, Senior Executive
Shahridzal Aizat Shahrum, Admin Executive
Muhammad Effandie Nordin, Assistant Executive IT
Sazarul Aini Sabot, Assistant Analyst
Khairul Nisak Alias, Admin Assistant

The Academy of Sciences Malaysia (ASM) is a statutory body under the purview of the Ministry of Science, Technology and Innovation (MOSTI). As a Thought Leader and Changemaker, ASM provides strategic advice to the Government through its expert network on matters related to science, technology, innovation, and the economy (STIE). ASM also serves as a platform for knowledge exchange among academia, policymakers, civil society, and industry.
ASM currently comprises more than 1,000 experts, including Fellows, Top Research Scientists Malaysia (TRSM), the Young Scientists Network (YSNASM), Associates, and Mahathir Science Award Laureates. These experts span eight disciplines: Engineering Sciences; Medical and Health Sciences; Biological and Environmental Sciences; Information Technology and Computer Sciences; Chemical Sciences; Mathematics, Physics and Earth Sciences; Science, Technology and Development Industry; and Social Sciences and Humanities.
Our core activities include providing independent, evidence-based input to the Government, conducting foresight and strategic studies, and driving key science-based programmes at national, regional, and global levels. Our ethos is “Think Science, Celebrate Technology, Inspire Innovation” .
For more information, visit www.akademisains.gov.my.

Pusat Sains Negara (PSN) is Malaysia’s flagship centre for promoting a culture of Science, Technology and Innovation (STI). Guided by its vision to enhance quality of life through STI and its mission to strengthen long-term science education, PSN works to increase public awareness, appreciation, and understanding of science and technology. It plays a major role in nonformal science education by offering interactive exhibits and serving as a hub for knowledge sharing, creative exploration, and community-based learning.
PSN’s core focus areas—STI enculturation, family leisure, STEM education, and creativity and innovation—are reflected in its range of programmes. These include the Science Trail Programme for guided gallery exploration, the Nature’s Secret Programme for hands-on ecological learning, and the Science Wonders Programme, where students conduct simple lab experiments. The Innotech Programme supports innovation by introducing robotics and animation to secondary students.
Beyond its physical space, PSN reaches communities through PSN Trooperz, a mobile “Science on Wheels” initiative that brings exhibits and STEM activities to schools. The Centre also leads major national STEM events such as STEM Fest under Minggu Sains Negara, offering diverse hands-on activities for families and students.
Through these initiatives, Pusat Sains Negara continues to strengthen scientific literacy, encourage creative thinking, and cultivate a vibrant STI culture among Malaysians.
